Definition Type: Element
Name: NRIDTAADtls
Namespace: http://incometaxindiaefiling.gov.in/Corpmaster
Containing Schema: ITR-5_2018_Master.xsd
MinOccurs (1)
MaxOccurs unbounded
Abstract
Collapse XSD Schema Diagram:
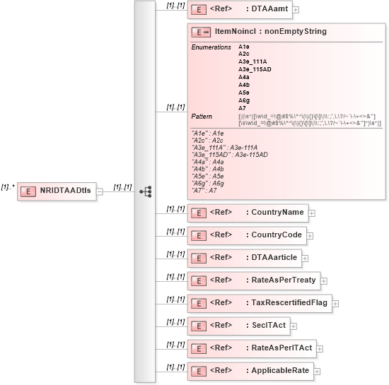
Drilldown into ApplicableRate in schema itr-5_2018_master_xsd Drilldown into RateAsPerITAct in schema itr-5_2018_master_xsd Drilldown into SecITAct in schema itr-5_2018_master_xsd Drilldown into TaxRescertifiedFlag in schema itr-5_2018_master_xsd Drilldown into RateAsPerTreaty in schema itr-5_2018_master_xsd Drilldown into DTAAarticle in schema itr-5_2018_master_xsd Drilldown into CountryCode in schema itr-5_2018_master_xsd Drilldown into CountryName in schema itr-5_2018_master_xsd Drilldown into ItemNoincl in schema itr-5_2018_master_xsd Drilldown into DTAAamt in schema itr-5_2018_master_xsdXSD Diagram of NRIDTAADtls in schema itr-5_2018_master_xsd (Income Tax Department India ITR-5)
Collapse XSD Schema Code:
<xs:element name="NRIDTAADtls" maxOccurs="unbounded">
    <xs:complexType>
        <xs:sequence>
            <xs:element ref="DTAAamt" />
            <xs:element name="ItemNoincl">
                <xs:annotation>
                    <xs:documentation>
							"A1e" : A1e
							"A2c" : A2c
							"A3e_111A" : A3e-111A
							"A3e_115AD" : A3e-115AD
							"A4a" : A4a
							"A4b" : A4b
							"A5e" : A5e
							"A6g" : A6g
							"A7" : A7
						</xs:documentation>
                </xs:annotation>
                <xs:simpleType>
                    <xs:restriction base="nonEmptyString">
                        <xs:enumeration value="A1e" />
                        <xs:enumeration value="A2c" />
                        <xs:enumeration value="A3e_111A" />
                        <xs:enumeration value="A3e_115AD" />
                        <xs:enumeration value="A4a" />
                        <xs:enumeration value="A4b" />
                        <xs:enumeration value="A5e" />
                        <xs:enumeration value="A6g" />
                        <xs:enumeration value="A7" />
                    </xs:restriction>
                </xs:simpleType>
            </xs:element>
            <xs:element ref="CountryName" />
            <xs:element ref="CountryCode" />
            <xs:element ref="DTAAarticle" />
            <xs:element ref="RateAsPerTreaty" />
            <xs:element ref="TaxRescertifiedFlag" />
            <xs:element ref="SecITAct" />
            <xs:element ref="RateAsPerITAct" />
            <xs:element ref="ApplicableRate" />
        </xs:sequence>
    </xs:complexType>
</xs:element>
Collapse Child Elements:
Name Type Min Occurs Max Occurs
DTAAamt ITRForm:DTAAamt (1) (1)
ItemNoincl ITRForm:ItemNoincl (1) (1)
CountryName ITRForm:CountryName (1) (1)
CountryCode ITRForm:CountryCode (1) (1)
DTAAarticle ITRForm:DTAAarticle (1) (1)
RateAsPerTreaty ITRForm:RateAsPerTreaty (1) (1)
TaxRescertifiedFlag ITRForm:TaxRescertifiedFlag (1) (1)
SecITAct ITRForm:SecITAct (1) (1)
RateAsPerITAct ITRForm:RateAsPerITAct (1) (1)
ApplicableRate ITRForm:ApplicableRate (1) (1)