Definition Type: Element
Name: QuantitDet
Namespace: http://incometaxindiaefiling.gov.in/Corpmaster
Type: ITRForm:TradingConcernQD
Containing Schema: ITR-5_2018_Master.xsd
MinOccurs (1)
MaxOccurs 20
Abstract
Collapse XSD Schema Diagram:
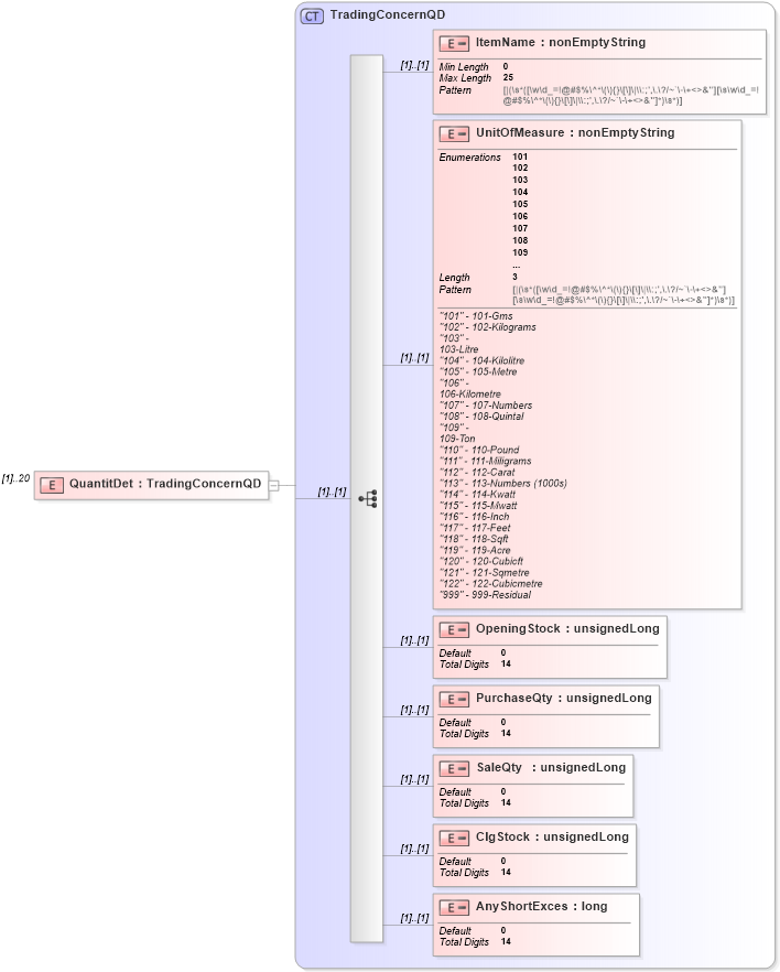
Drilldown into AnyShortExces in schema itr-5_2018_master_xsd Drilldown into ClgStock in schema itr-5_2018_master_xsd Drilldown into SaleQty in schema itr-5_2018_master_xsd Drilldown into PurchaseQty in schema itr-5_2018_master_xsd Drilldown into OpeningStock in schema itr-5_2018_master_xsd Drilldown into UnitOfMeasure in schema itr-5_2018_master_xsd Drilldown into ItemName in schema itr-5_2018_master_xsd Drilldown into TradingConcernQD in schema itr-5_2018_master_xsdXSD Diagram of QuantitDet in schema itr-5_2018_master_xsd (Income Tax Department India ITR-5)
Collapse XSD Schema Code:
<xs:element name="QuantitDet" type="TradingConcernQD" maxOccurs="20" />
Collapse Child Elements:
Name Type Min Occurs Max Occurs
ItemName ITRForm:ItemName (1) (1)
UnitOfMeasure ITRForm:UnitOfMeasure (1) (1)
OpeningStock ITRForm:OpeningStock (1) (1)
PurchaseQty ITRForm:PurchaseQty (1) (1)
SaleQty ITRForm:SaleQty (1) (1)
ClgStock ITRForm:ClgStock (1) (1)
AnyShortExces ITRForm:AnyShortExces (1) (1)
Collapse Derivation Tree: