Definition Type: Element
Name: accountinfo_item
Namespace: http://oval.mitre.org/XMLSchema/oval-system-characteristics-5#macos
Type: oval-sc:ItemType
Containing Schema: macos-system-characteristics-schema.xsd
Abstract
Documentation:
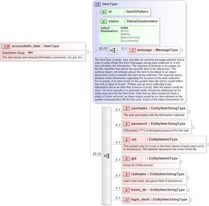
This item stores sser account information (username, uid, gid, etc.).
Collapse XSD Schema Diagram:
Drilldown into login_shell in schema macos-system-characteristics-schema_xsd Drilldown into home_dir in schema macos-system-characteristics-schema_xsd Drilldown into realname in schema macos-system-characteristics-schema_xsd Drilldown into gid in schema macos-system-characteristics-schema_xsd Drilldown into uid in schema macos-system-characteristics-schema_xsd Drilldown into password in schema macos-system-characteristics-schema_xsd Drilldown into username in schema macos-system-characteristics-schema_xsd Drilldown into message in schema oval-system-characteristics-schema_xsd Drilldown into status in schema oval-system-characteristics-schema_xsd Drilldown into id in schema oval-system-characteristics-schema_xsd Drilldown into ItemType in schema oval-system-characteristics-schema_xsdXSD Diagram of accountinfo_item in schema macos-system-characteristics-schema_xsd (Open Vulnerability and Assessment Language (OVAL®))
Collapse XSD Schema Code:
<xsd:element name="accountinfo_item" substitutionGroup="oval-sc:item">
    <xsd:annotation>
        <xsd:documentation>This item stores sser account information (username, uid, gid, etc.).</xsd:documentation>
    </xsd:annotation>
    <xsd:complexType>
        <xsd:complexContent>
            <xsd:extension base="oval-sc:ItemType">
                <xsd:sequence>
                    <xsd:element name="username" type="oval-sc:EntityItemStringType" minOccurs="0" maxOccurs="1">
                        <xsd:annotation>
                            <xsd:documentation>The user associated with the information collected.</xsd:documentation>
                            <xsd:appinfo>
                                <sch:pattern id="accountitemusername" xmlns:sch="http://purl.oclc.org/dsdl/schematron">
                                    <sch:rule context="macos-sc:accountinfo_item/macos-sc:username">
                                        <sch:assert test="not(@datatype) or @datatype='string'">item <sch:value-of select="../@id" /> - datatype attribute for the username entity of an accountinfo_item should be 'string'</sch:assert>
                                    </sch:rule>
                                </sch:pattern>
                            </xsd:appinfo>
                        </xsd:annotation>
                    </xsd:element>
                    <xsd:element name="password" type="oval-sc:EntityItemStringType" minOccurs="0" maxOccurs="1">
                        <xsd:annotation>
                            <xsd:documentation>Obfuscated (*****) or encrypted password for this user.</xsd:documentation>
                            <xsd:appinfo>
                                <sch:pattern id="accountitempassword" xmlns:sch="http://purl.oclc.org/dsdl/schematron">
                                    <sch:rule context="macos-sc:accountinfo_item/macos-sc:password">
                                        <sch:assert test="not(@datatype) or @datatype='string'">item <sch:value-of select="../@id" /> - datatype attribute for the password entity of an accountinfo_item should be 'string'</sch:assert>
                                    </sch:rule>
                                </sch:pattern>
                            </xsd:appinfo>
                        </xsd:annotation>
                    </xsd:element>
                    <xsd:element name="uid" type="oval-sc:EntityItemIntType" minOccurs="0" maxOccurs="1">
                        <xsd:annotation>
                            <xsd:documentation>The numeric user id, or uid, is the third column of each user's entry in /etc/passwd. This element represents the owner of the file.</xsd:documentation>
                            <xsd:appinfo>
                                <sch:pattern id="accountitemuid" xmlns:sch="http://purl.oclc.org/dsdl/schematron">
                                    <sch:rule context="macos-sc:accountinfo_item/macos-sc:uid">
                                        <sch:assert test="not(@datatype) or @datatype='int'">item <sch:value-of select="../@id" /> - datatype attribute for the uid entity of an accountinfo_item should be 'int'</sch:assert>
                                    </sch:rule>
                                </sch:pattern>
                            </xsd:appinfo>
                        </xsd:annotation>
                    </xsd:element>
                    <xsd:element name="gid" type="oval-sc:EntityItemIntType" minOccurs="0" maxOccurs="1">
                        <xsd:annotation>
                            <xsd:documentation>Group ID of this account.</xsd:documentation>
                            <xsd:appinfo>
                                <sch:pattern id="accountitemgid" xmlns:sch="http://purl.oclc.org/dsdl/schematron">
                                    <sch:rule context="macos-sc:accountinfo_item/macos-sc:gid">
                                        <sch:assert test="not(@datatype) or @datatype='int'">item <sch:value-of select="../@id" /> - datatype attribute for the gid entity of an accountinfo_item should be 'int'</sch:assert>
                                    </sch:rule>
                                </sch:pattern>
                            </xsd:appinfo>
                        </xsd:annotation>
                    </xsd:element>
                    <xsd:element name="realname" type="oval-sc:EntityItemStringType" minOccurs="0" maxOccurs="1">
                        <xsd:annotation>
                            <xsd:documentation>User's real name, aka gecos field of /etc/passwd.</xsd:documentation>
                            <xsd:appinfo>
                                <sch:pattern id="accountitemrealname" xmlns:sch="http://purl.oclc.org/dsdl/schematron">
                                    <sch:rule context="macos-sc:accountinfo_item/macos-sc:realname">
                                        <sch:assert test="not(@datatype) or @datatype='string'">item <sch:value-of select="../@id" /> - datatype attribute for the realname entity of an accountinfo_item should be 'string'</sch:assert>
                                    </sch:rule>
                                </sch:pattern>
                            </xsd:appinfo>
                        </xsd:annotation>
                    </xsd:element>
                    <xsd:element name="home_dir" type="oval-sc:EntityItemStringType" minOccurs="0" maxOccurs="1">
                        <xsd:annotation>
                            <xsd:documentation />
                            <xsd:appinfo>
                                <sch:pattern id="accountitemhome_dir" xmlns:sch="http://purl.oclc.org/dsdl/schematron">
                                    <sch:rule context="macos-sc:accountinfo_item/macos-sc:home_dir">
                                        <sch:assert test="not(@datatype) or @datatype='string'">item <sch:value-of select="../@id" /> - datatype attribute for the home_dir entity of an accountinfo_item should be 'string'</sch:assert>
                                    </sch:rule>
                                </sch:pattern>
                            </xsd:appinfo>
                        </xsd:annotation>
                    </xsd:element>
                    <xsd:element name="login_shell" type="oval-sc:EntityItemStringType" minOccurs="0" maxOccurs="1">
                        <xsd:annotation>
                            <xsd:documentation />
                            <xsd:appinfo>
                                <sch:pattern id="accountitemlogin_shell" xmlns:sch="http://purl.oclc.org/dsdl/schematron">
                                    <sch:rule context="macos-sc:accountinfo_item/macos-sc:login_shell">
                                        <sch:assert test="not(@datatype) or @datatype='string'">item <sch:value-of select="../@id" /> - datatype attribute for the login_shell entity of an accountinfo_item should be 'string'</sch:assert>
                                    </sch:rule>
                                </sch:pattern>
                            </xsd:appinfo>
                        </xsd:annotation>
                    </xsd:element>
                </xsd:sequence>
            </xsd:extension>
        </xsd:complexContent>
    </xsd:complexType>
</xsd:element>
Collapse Child Elements:
Name Type Min Occurs Max Occurs
message oval-sc:message 0 1
username macos-sc:username 0 1
password macos-sc:password 0 1
uid macos-sc:uid 0 1
gid macos-sc:gid 0 1
realname macos-sc:realname 0 1
home_dir macos-sc:home_dir 0 1
login_shell macos-sc:login_shell 0 1
Collapse Child Attributes:
Name Type Default Value Use
id oval-sc:id Required
status oval-sc:status exists Optional
Collapse Derivation Tree:
Collapse References:
oval-sc:item