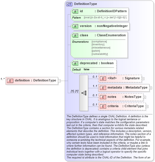
Definition Type: Element
Name: definition
Namespace: http://oval.mitre.org/XMLSchema/oval-definitions-5
Type: oval-def:DefinitionType
Containing Schema: oval-definitions-schema.xsd
MinOccurs 1
MaxOccurs unbounded
Abstract
Collapse XSD Schema Diagram:
Drilldown into criteria in schema oval-definitions-schema_xsd Drilldown into notes in schema oval-definitions-schema_xsd Drilldown into metadata in schema oval-definitions-schema_xsd Drilldown into Signature in schema xmldsig-core-schema_xsd Drilldown into deprecated in schema oval-definitions-schema_xsd Drilldown into class in schema oval-definitions-schema_xsd Drilldown into version in schema oval-definitions-schema_xsd Drilldown into id in schema oval-definitions-schema_xsd Drilldown into DefinitionType in schema oval-definitions-schema_xsdXSD Diagram of definition in schema oval-definitions-schema_xsd (Open Vulnerability and Assessment Language (OVAL®))
Collapse XSD Schema Code:
<xsd:element name="definition" type="oval-def:DefinitionType" minOccurs="1" maxOccurs="unbounded" />
Collapse Child Elements:
Name Type Min Occurs Max Occurs
Signature ds:Signature 0 1
metadata oval-def:metadata 1 1
notes oval-def:notes 0 1
criteria oval-def:criteria 0 1
Collapse Child Attributes:
Name Type Default Value Use
id oval-def:id Required
version oval-def:version Required
class oval-def:class Required
deprecated oval-def:deprecated false Optional
Collapse Derivation Tree: