Definition Type: Element
Name: fileset_state
Namespace: http://oval.mitre.org/XMLSchema/oval-definitions-5#aix
Type: oval-def:StateType
Containing Schema: aix-definitions-schema.xsd
Abstract
Documentation:
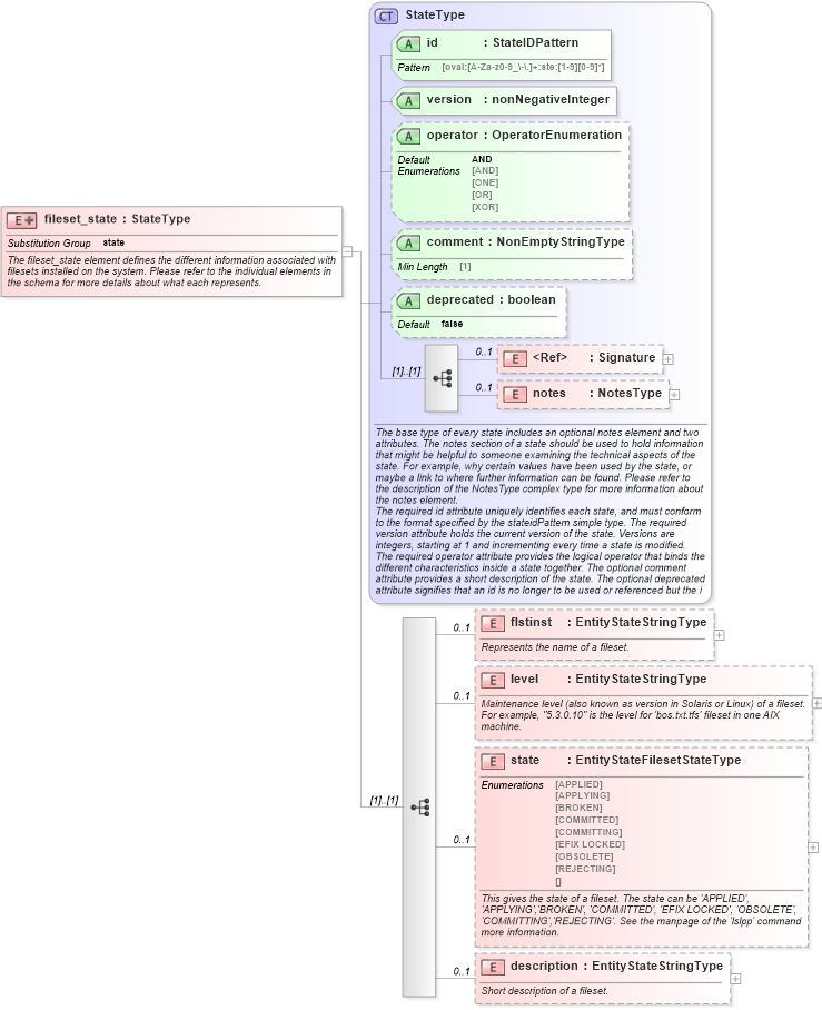
The fileset_state element defines the different information associated with filesets installed on the system. Please refer to the individual elements in the schema for more details about what each represents.
Collapse XSD Schema Diagram:
Drilldown into description in schema aix-definitions-schema_xsd Drilldown into state in schema aix-definitions-schema_xsd Drilldown into level in schema aix-definitions-schema_xsd Drilldown into flstinst in schema aix-definitions-schema_xsd Drilldown into notes in schema oval-definitions-schema_xsd Drilldown into Signature in schema xmldsig-core-schema_xsd Drilldown into deprecated in schema oval-definitions-schema_xsd Drilldown into comment in schema oval-definitions-schema_xsd Drilldown into operator in schema oval-definitions-schema_xsd Drilldown into version in schema oval-definitions-schema_xsd Drilldown into id in schema oval-definitions-schema_xsd Drilldown into StateType in schema oval-definitions-schema_xsdXSD Diagram of fileset_state in schema aix-definitions-schema_xsd (Open Vulnerability and Assessment Language (OVAL®))
Collapse XSD Schema Code:
<xsd:element name="fileset_state" substitutionGroup="oval-def:state">
    <xsd:annotation>
        <xsd:documentation>The fileset_state element defines the different information associated with filesets installed on the system. Please refer to the individual elements in the schema for more details about what each represents.</xsd:documentation>
    </xsd:annotation>
    <xsd:complexType>
        <xsd:complexContent>
            <xsd:extension base="oval-def:StateType">
                <xsd:sequence>
                    <xsd:element name="flstinst" type="oval-def:EntityStateStringType" minOccurs="0" maxOccurs="1">
                        <xsd:annotation>
                            <xsd:documentation>Represents the name of a fileset.</xsd:documentation>
                            <xsd:appinfo>
                                <sch:pattern id="filesetsteflstinst" xmlns:sch="http://purl.oclc.org/dsdl/schematron">
                                    <sch:rule context="aix-def:fileset_state/aix-def:flstinst">
                                        <sch:assert test="not(@datatype) or @datatype='string'">
                                            <sch:value-of select="../@id" /> - datatype attribute for the flstinst entity of a fileset_state should be 'string'</sch:assert>
                                    </sch:rule>
                                </sch:pattern>
                            </xsd:appinfo>
                        </xsd:annotation>
                    </xsd:element>
                    <xsd:element name="level" type="oval-def:EntityStateStringType" minOccurs="0" maxOccurs="1">
                        <xsd:annotation>
                            <xsd:documentation>Maintenance level (also known as version in Solaris or Linux) of a fileset. For example, "5.3.0.10" is the level for 'bos.txt.tfs' fileset in one AIX machine.</xsd:documentation>
                            <xsd:appinfo>
                                <sch:pattern id="filesetstelevel" xmlns:sch="http://purl.oclc.org/dsdl/schematron">
                                    <sch:rule context="aix-def:fileset_state/aix-def:level">
                                        <sch:assert test="@datatype='version'">
                                            <sch:value-of select="../@id" /> - datatype attribute for the level entity of a fileset_state should be 'version'</sch:assert>
                                    </sch:rule>
                                </sch:pattern>
                            </xsd:appinfo>
                        </xsd:annotation>
                    </xsd:element>
                    <xsd:element name="state" type="aix-def:EntityStateFilesetStateType" minOccurs="0" maxOccurs="1">
                        <xsd:annotation>
                            <xsd:documentation>This gives the state of a fileset. The state can be 'APPLIED', 'APPLYING','BROKEN', 'COMMITTED', 'EFIX LOCKED', 'OBSOLETE', 'COMMITTING','REJECTING'. See the manpage of the 'lslpp' command more information.</xsd:documentation>
                            <xsd:appinfo>
                                <sch:pattern id="filesetstestate" xmlns:sch="http://purl.oclc.org/dsdl/schematron">
                                    <sch:rule context="aix-def:fileset_state/aix-def:state">
                                        <sch:assert test="not(@datatype) or @datatype='string'">
                                            <sch:value-of select="../@id" /> - datatype attribute for the state entity of a fileset_state should be 'string'</sch:assert>
                                    </sch:rule>
                                </sch:pattern>
                            </xsd:appinfo>
                        </xsd:annotation>
                    </xsd:element>
                    <xsd:element name="description" type="oval-def:EntityStateStringType" minOccurs="0" maxOccurs="1">
                        <xsd:annotation>
                            <xsd:documentation>Short description of a fileset.</xsd:documentation>
                            <xsd:appinfo>
                                <sch:pattern id="filesetstedescription" xmlns:sch="http://purl.oclc.org/dsdl/schematron">
                                    <sch:rule context="aix-def:fileset_state/aix-def:description">
                                        <sch:assert test="not(@datatype) or @datatype='string'">
                                            <sch:value-of select="../@id" /> - datatype attribute for the description entity of a fileset_state should be 'string'</sch:assert>
                                    </sch:rule>
                                </sch:pattern>
                            </xsd:appinfo>
                        </xsd:annotation>
                    </xsd:element>
                </xsd:sequence>
            </xsd:extension>
        </xsd:complexContent>
    </xsd:complexType>
</xsd:element>
Collapse Child Elements:
Name Type Min Occurs Max Occurs
Signature ds:Signature 0 1
notes oval-def:notes 0 1
flstinst aix-def:flstinst 0 1
level aix-def:level 0 1
state aix-def:state 0 1
description aix-def:description 0 1
Collapse Child Attributes:
Name Type Default Value Use
id oval-def:id Required
version oval-def:version Required
operator oval-def:operator AND Optional
comment oval-def:comment Optional
deprecated oval-def:deprecated false Optional
Collapse Derivation Tree:
Collapse References:
oval-def:state