Definition Type: Element
Name: fix_object
Namespace: http://oval.mitre.org/XMLSchema/oval-definitions-5#aix
Type: oval-def:ObjectType
Containing Schema: aix-definitions-schema.xsd
Abstract
Documentation:
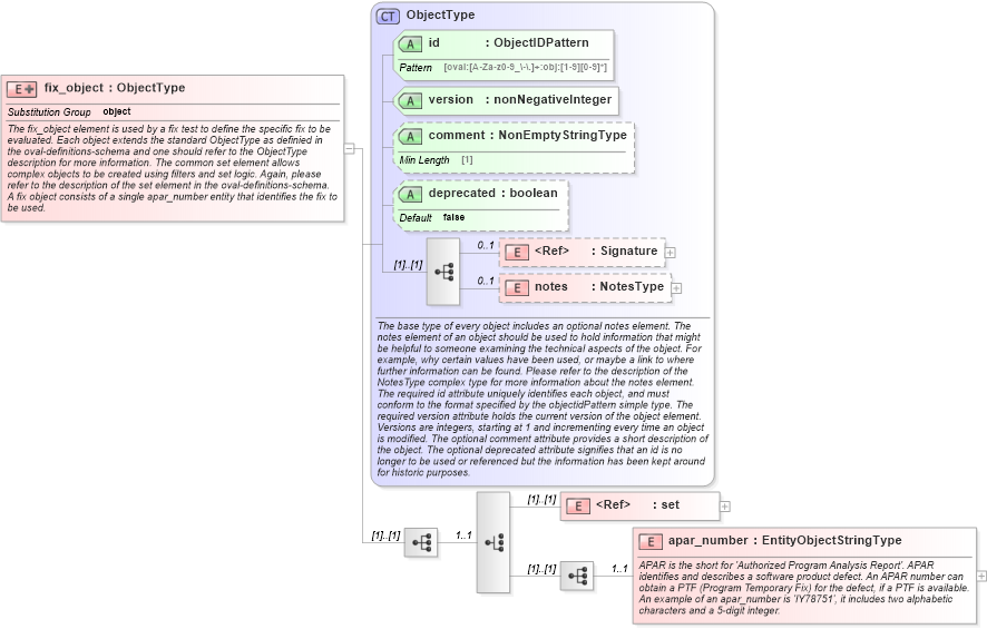
The fix_object element is used by a fix test to define the specific fix to be evaluated. Each object extends the standard ObjectType as definied in the oval-definitions-schema and one should refer to the ObjectType description for more information. The common set element allows complex objects to be created using filters and set logic. Again, please refer to the description of the set element in the oval-definitions-schema. A fix object consists of a single apar_number entity that identifies the fix to be used.
Collapse XSD Schema Diagram:
Drilldown into apar_number in schema aix-definitions-schema_xsd Drilldown into set in schema oval-definitions-schema_xsd Drilldown into notes in schema oval-definitions-schema_xsd Drilldown into Signature in schema xmldsig-core-schema_xsd Drilldown into deprecated in schema oval-definitions-schema_xsd Drilldown into comment in schema oval-definitions-schema_xsd Drilldown into version in schema oval-definitions-schema_xsd Drilldown into id in schema oval-definitions-schema_xsd Drilldown into ObjectType in schema oval-definitions-schema_xsdXSD Diagram of fix_object in schema aix-definitions-schema_xsd (Open Vulnerability and Assessment Language (OVAL®))
Collapse XSD Schema Code:
<xsd:element name="fix_object" substitutionGroup="oval-def:object">
    <xsd:annotation>
        <xsd:documentation>The fix_object element is used by a fix test to define the specific fix to be evaluated. Each object extends the standard ObjectType as definied in the oval-definitions-schema and one should refer to the ObjectType description for more information. The common set element allows complex objects to be created using filters and set logic. Again, please refer to the description of the set element in the oval-definitions-schema.</xsd:documentation>
        <xsd:documentation>A fix object consists of a single apar_number entity that identifies the fix to be used.</xsd:documentation>
    </xsd:annotation>
    <xsd:complexType>
        <xsd:complexContent>
            <xsd:extension base="oval-def:ObjectType">
                <xsd:sequence>
                    <xsd:choice minOccurs="1" maxOccurs="1">
                        <xsd:element ref="oval-def:set" />
                        <xsd:sequence>
                            <xsd:element name="apar_number" type="oval-def:EntityObjectStringType" minOccurs="1" maxOccurs="1">
                                <xsd:annotation>
                                    <xsd:documentation>APAR is the short for 'Authorized Program Analysis Report'. APAR identifies and describes a software product defect. An APAR number can obtain a PTF (Program Temporary Fix) for the defect, if a PTF is available. An example of an apar_number is 'IY78751', it includes two alphabetic characters and a 5-digit integer.</xsd:documentation>
                                    <xsd:appinfo>
                                        <sch:pattern id="fixobjapar_number" xmlns:sch="http://purl.oclc.org/dsdl/schematron">
                                            <sch:rule context="aix-def:fix_object/aix-def:apar_number">
                                                <sch:assert test="not(@datatype) or @datatype='string'">
                                                    <sch:value-of select="../@id" /> - datatype attribute for the apar_number entity of a fix_object should be 'string'</sch:assert>
                                            </sch:rule>
                                        </sch:pattern>
                                    </xsd:appinfo>
                                </xsd:annotation>
                            </xsd:element>
                        </xsd:sequence>
                    </xsd:choice>
                </xsd:sequence>
            </xsd:extension>
        </xsd:complexContent>
    </xsd:complexType>
</xsd:element>
Collapse Child Elements:
Name Type Min Occurs Max Occurs
Signature ds:Signature 0 1
notes oval-def:notes 0 1
set oval-def:set (1) (1)
apar_number aix-def:apar_number 1 1
Collapse Child Attributes:
Name Type Default Value Use
id oval-def:id Required
version oval-def:version Required
comment oval-def:comment Optional
deprecated oval-def:deprecated false Optional
Collapse Derivation Tree:
Collapse References:
oval-def:object