Definition Type: Element
Name: interface_state
Namespace: http://oval.mitre.org/XMLSchema/oval-definitions-5#unix
Type: oval-def:StateType
Containing Schema: unix-definitions-schema.xsd
Abstract
Documentation:
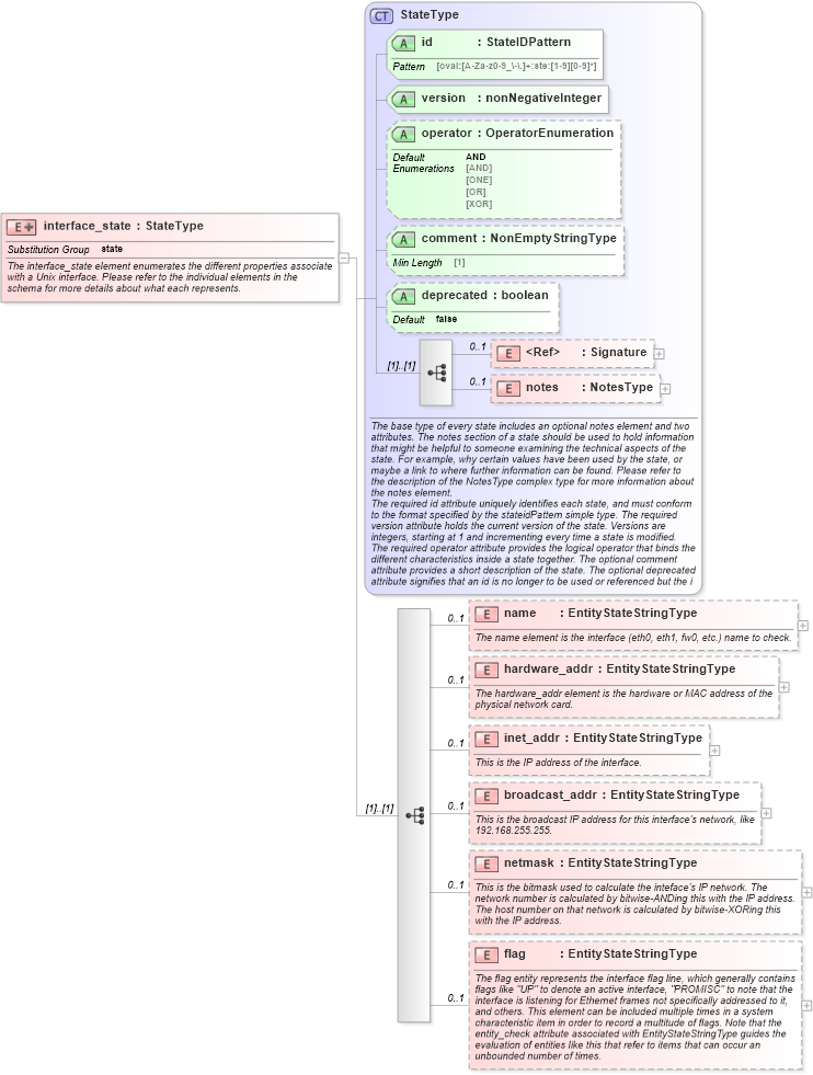
The interface_state element enumerates the different properties associate with a Unix interface. Please refer to the individual elements in the schema for more details about what each represents.
Collapse XSD Schema Diagram:
Drilldown into flag in schema unix-definitions-schema_xsd Drilldown into netmask in schema unix-definitions-schema_xsd Drilldown into broadcast_addr in schema unix-definitions-schema_xsd Drilldown into inet_addr in schema unix-definitions-schema_xsd Drilldown into hardware_addr in schema unix-definitions-schema_xsd Drilldown into name in schema unix-definitions-schema_xsd Drilldown into notes in schema oval-definitions-schema_xsd Drilldown into Signature in schema xmldsig-core-schema_xsd Drilldown into deprecated in schema oval-definitions-schema_xsd Drilldown into comment in schema oval-definitions-schema_xsd Drilldown into operator in schema oval-definitions-schema_xsd Drilldown into version in schema oval-definitions-schema_xsd Drilldown into id in schema oval-definitions-schema_xsd Drilldown into StateType in schema oval-definitions-schema_xsdXSD Diagram of interface_state in schema unix-definitions-schema_xsd (Open Vulnerability and Assessment Language (OVAL®))
Collapse XSD Schema Code:
<xsd:element name="interface_state" substitutionGroup="oval-def:state">
    <xsd:annotation>
        <xsd:documentation>The interface_state element enumerates the different properties associate with a Unix interface. Please refer to the individual elements in the schema for more details about what each represents.</xsd:documentation>
    </xsd:annotation>
    <xsd:complexType>
        <xsd:complexContent>
            <xsd:extension base="oval-def:StateType">
                <xsd:sequence>
                    <xsd:element name="name" type="oval-def:EntityStateStringType" minOccurs="0" maxOccurs="1">
                        <xsd:annotation>
                            <xsd:documentation>The name element is the interface (eth0, eth1, fw0, etc.) name to check.</xsd:documentation>
                            <xsd:appinfo>
                                <sch:pattern id="unixinterfacestename" xmlns:sch="http://purl.oclc.org/dsdl/schematron">
                                    <sch:rule context="unix-def:interface_state/unix-def:name">
                                        <sch:assert test="not(@datatype) or @datatype='string'">
                                            <sch:value-of select="../@id" /> - datatype attribute for the name entity of an interface_state should be 'string'</sch:assert>
                                    </sch:rule>
                                </sch:pattern>
                            </xsd:appinfo>
                        </xsd:annotation>
                    </xsd:element>
                    <xsd:element name="hardware_addr" type="oval-def:EntityStateStringType" minOccurs="0" maxOccurs="1">
                        <xsd:annotation>
                            <xsd:documentation>The hardware_addr element is the hardware or MAC address of the physical network card.</xsd:documentation>
                            <xsd:appinfo>
                                <sch:pattern id="unixinterfacestehardware_addr" xmlns:sch="http://purl.oclc.org/dsdl/schematron">
                                    <sch:rule context="unix-def:interface_state/unix-def:hardware_addr">
                                        <sch:assert test="not(@datatype) or @datatype='string'">
                                            <sch:value-of select="../@id" /> - datatype attribute for the hardware_addr entity of an interface_state should be 'string'</sch:assert>
                                    </sch:rule>
                                </sch:pattern>
                            </xsd:appinfo>
                        </xsd:annotation>
                    </xsd:element>
                    <xsd:element name="inet_addr" type="oval-def:EntityStateStringType" minOccurs="0" maxOccurs="1">
                        <xsd:annotation>
                            <xsd:documentation>This is the IP address of the interface.</xsd:documentation>
                            <xsd:appinfo>
                                <sch:pattern id="unixinterfacesteinet_addr" xmlns:sch="http://purl.oclc.org/dsdl/schematron">
                                    <sch:rule context="unix-def:interface_state/unix-def:inet_addr">
                                        <sch:assert test="not(@datatype) or @datatype='string'">
                                            <sch:value-of select="../@id" /> - datatype attribute for the inet_addr entity of an interface_state should be 'string'</sch:assert>
                                    </sch:rule>
                                </sch:pattern>
                            </xsd:appinfo>
                        </xsd:annotation>
                    </xsd:element>
                    <xsd:element name="broadcast_addr" type="oval-def:EntityStateStringType" minOccurs="0" maxOccurs="1">
                        <xsd:annotation>
                            <xsd:documentation>This is the broadcast IP address for this interface's network, like 192.168.255.255.</xsd:documentation>
                            <xsd:appinfo>
                                <sch:pattern id="unixinterfacestebroadcast_addr" xmlns:sch="http://purl.oclc.org/dsdl/schematron">
                                    <sch:rule context="unix-def:interface_state/unix-def:broadcast_addr">
                                        <sch:assert test="not(@datatype) or @datatype='string'">
                                            <sch:value-of select="../@id" /> - datatype attribute for the broadcast_addr entity of an interface_state should be 'string'</sch:assert>
                                    </sch:rule>
                                </sch:pattern>
                            </xsd:appinfo>
                        </xsd:annotation>
                    </xsd:element>
                    <xsd:element name="netmask" type="oval-def:EntityStateStringType" minOccurs="0" maxOccurs="1">
                        <xsd:annotation>
                            <xsd:documentation>This is the bitmask used to calculate the inteface's IP network. The network number is calculated by bitwise-ANDing this with the IP address. The host number on that network is calculated by bitwise-XORing this with the IP address.</xsd:documentation>
                            <xsd:appinfo>
                                <sch:pattern id="unixinterfacestenetmask" xmlns:sch="http://purl.oclc.org/dsdl/schematron">
                                    <sch:rule context="unix-def:interface_state/unix-def:netmask">
                                        <sch:assert test="not(@datatype) or @datatype='string'">
                                            <sch:value-of select="../@id" /> - datatype attribute for the netmask entity of an interface_state should be 'string'</sch:assert>
                                    </sch:rule>
                                </sch:pattern>
                            </xsd:appinfo>
                        </xsd:annotation>
                    </xsd:element>
                    <xsd:element name="flag" type="oval-def:EntityStateStringType" minOccurs="0" maxOccurs="1">
                        <xsd:annotation>
                            <xsd:documentation>The flag entity represents the interface flag line, which generally contains flags like "UP" to denote an active interface, "PROMISC" to note that the interface is listening for Ethernet frames not specifically addressed to it, and others. This element can be included multiple times in a system characteristic item in order to record a multitude of flags. Note that the entity_check attribute associated with EntityStateStringType guides the evaluation of entities like this that refer to items that can occur an unbounded number of times.</xsd:documentation>
                            <xsd:appinfo>
                                <sch:pattern id="unixinterfacesteflag" xmlns:sch="http://purl.oclc.org/dsdl/schematron">
                                    <sch:rule context="unix-def:interface_state/unix-def:flag">
                                        <sch:assert test="not(@datatype) or @datatype='string'">
                                            <sch:value-of select="../@id" /> - datatype attribute for a flag entity of an interface_state should be 'string'</sch:assert>
                                    </sch:rule>
                                </sch:pattern>
                            </xsd:appinfo>
                        </xsd:annotation>
                    </xsd:element>
                </xsd:sequence>
            </xsd:extension>
        </xsd:complexContent>
    </xsd:complexType>
</xsd:element>
Collapse Child Elements:
Name Type Min Occurs Max Occurs
Signature ds:Signature 0 1
notes oval-def:notes 0 1
name unix-def:name 0 1
hardware_addr unix-def:hardware_addr 0 1
inet_addr unix-def:inet_addr 0 1
broadcast_addr unix-def:broadcast_addr 0 1
netmask unix-def:netmask 0 1
flag unix-def:flag 0 1
Collapse Child Attributes:
Name Type Default Value Use
id oval-def:id Required
version oval-def:version Required
operator oval-def:operator AND Optional
comment oval-def:comment Optional
deprecated oval-def:deprecated false Optional
Collapse Derivation Tree:
Collapse References:
oval-def:state