Definition Type: Element
Name: isainfo_state
Namespace: http://oval.mitre.org/XMLSchema/oval-definitions-5#solaris
Type: oval-def:StateType
Containing Schema: solaris-definitions-schema.xsd
Abstract
Documentation:
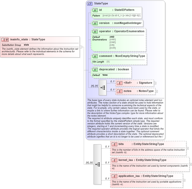
The isainfo_state element defines the information about the instruction set architectures. Please refer to the individual elements in the schema for more details about what each represents.
Collapse XSD Schema Diagram:
Drilldown into application_isa in schema solaris-definitions-schema_xsd Drilldown into kernel_isa in schema solaris-definitions-schema_xsd Drilldown into bits in schema solaris-definitions-schema_xsd Drilldown into notes in schema oval-definitions-schema_xsd Drilldown into Signature in schema xmldsig-core-schema_xsd Drilldown into deprecated in schema oval-definitions-schema_xsd Drilldown into comment in schema oval-definitions-schema_xsd Drilldown into operator in schema oval-definitions-schema_xsd Drilldown into version in schema oval-definitions-schema_xsd Drilldown into id in schema oval-definitions-schema_xsd Drilldown into StateType in schema oval-definitions-schema_xsdXSD Diagram of isainfo_state in schema solaris-definitions-schema_xsd (Open Vulnerability and Assessment Language (OVAL®))
Collapse XSD Schema Code:
<xsd:element name="isainfo_state" substitutionGroup="oval-def:state">
    <xsd:annotation>
        <xsd:documentation>The isainfo_state element defines the information about the instruction set architectures. Please refer to the individual elements in the schema for more details about what each represents.</xsd:documentation>
    </xsd:annotation>
    <xsd:complexType>
        <xsd:complexContent>
            <xsd:extension base="oval-def:StateType">
                <xsd:sequence>
                    <xsd:element name="bits" type="oval-def:EntityStateStringType" minOccurs="0" maxOccurs="1">
                        <xsd:annotation>
                            <xsd:documentation>This is the number of bits in the address space of the native instruction set (isainfo -b).</xsd:documentation>
                            <xsd:appinfo>
                                <sch:pattern id="isastebits" xmlns:sch="http://purl.oclc.org/dsdl/schematron">
                                    <sch:rule context="sol-def:isainfo_state/sol-def:bits">
                                        <sch:assert test="not(@datatype) or @datatype='string'">
                                            <sch:value-of select="../@id" /> - datatype attribute for the bits entity of an isainfo_state should be 'string'</sch:assert>
                                    </sch:rule>
                                </sch:pattern>
                            </xsd:appinfo>
                        </xsd:annotation>
                    </xsd:element>
                    <xsd:element name="kernel_isa" type="oval-def:EntityStateStringType" minOccurs="0" maxOccurs="1">
                        <xsd:annotation>
                            <xsd:documentation>This is the name of the instruction set used by kernel components (isainfo -k).</xsd:documentation>
                            <xsd:appinfo>
                                <sch:pattern id="isastekernel_isa" xmlns:sch="http://purl.oclc.org/dsdl/schematron">
                                    <sch:rule context="sol-def:isainfo_state/sol-def:kernel_isa">
                                        <sch:assert test="not(@datatype) or @datatype='string'">
                                            <sch:value-of select="../@id" /> - datatype attribute for the kernel_isa entity of an isainfo_state should be 'string'</sch:assert>
                                    </sch:rule>
                                </sch:pattern>
                            </xsd:appinfo>
                        </xsd:annotation>
                    </xsd:element>
                    <xsd:element name="application_isa" type="oval-def:EntityStateStringType" minOccurs="0" maxOccurs="1">
                        <xsd:annotation>
                            <xsd:documentation>This is the name of the instruction set used by portable applications (isainfo -n).</xsd:documentation>
                            <xsd:appinfo>
                                <sch:pattern id="isasteapplication_isa" xmlns:sch="http://purl.oclc.org/dsdl/schematron">
                                    <sch:rule context="sol-def:isainfo_state/sol-def:application_isa">
                                        <sch:assert test="not(@datatype) or @datatype='string'">
                                            <sch:value-of select="../@id" /> - datatype attribute for the application_isa entity of an isainfo_state should be 'string'</sch:assert>
                                    </sch:rule>
                                </sch:pattern>
                            </xsd:appinfo>
                        </xsd:annotation>
                    </xsd:element>
                </xsd:sequence>
            </xsd:extension>
        </xsd:complexContent>
    </xsd:complexType>
</xsd:element>
Collapse Child Elements:
Name Type Min Occurs Max Occurs
Signature ds:Signature 0 1
notes oval-def:notes 0 1
bits sol-def:bits 0 1
kernel_isa sol-def:kernel_isa 0 1
application_isa sol-def:application_isa 0 1
Collapse Child Attributes:
Name Type Default Value Use
id oval-def:id Required
version oval-def:version Required
operator oval-def:operator AND Optional
comment oval-def:comment Optional
deprecated oval-def:deprecated false Optional
Collapse Derivation Tree:
Collapse References:
oval-def:state