Definition Type: Element
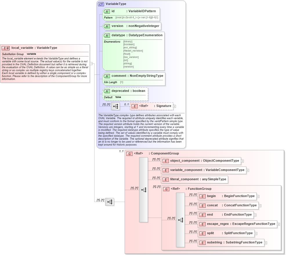
Name: local_variable
Namespace: http://oval.mitre.org/XMLSchema/oval-definitions-5
Type: oval-def:VariableType
Containing Schema: oval-definitions-schema.xsd
Abstract
Documentation:
The local_variable element extends the VariableType and defines a variable with some local source. The actual value(s) for the variable is not provided in the OVAL Definition document but rather it is retrieved during the evaluation of the OVAL Definition. A value can be as simple as a literal string or as complex as multiple registry keys concatenated together. Each local variable is defined by either a single component or a complex function. Please refer to the description of the ComponentGroup for more information.
Collapse XSD Schema Diagram:
Drilldown into substring in schema oval-definitions-schema_xsd Drilldown into split in schema oval-definitions-schema_xsd Drilldown into escape_regex in schema oval-definitions-schema_xsd Drilldown into end in schema oval-definitions-schema_xsd Drilldown into concat in schema oval-definitions-schema_xsd Drilldown into begin in schema oval-definitions-schema_xsd Drilldown into FunctionGroup in schema oval-definitions-schema_xsd Drilldown into literal_component in schema oval-definitions-schema_xsd Drilldown into variable_component in schema oval-definitions-schema_xsd Drilldown into object_component in schema oval-definitions-schema_xsd Drilldown into ComponentGroup in schema oval-definitions-schema_xsd Drilldown into Signature in schema xmldsig-core-schema_xsd Drilldown into deprecated in schema oval-definitions-schema_xsd Drilldown into comment in schema oval-definitions-schema_xsd Drilldown into datatype in schema oval-definitions-schema_xsd Drilldown into version in schema oval-definitions-schema_xsd Drilldown into id in schema oval-definitions-schema_xsd Drilldown into VariableType in schema oval-definitions-schema_xsdXSD Diagram of local_variable in schema oval-definitions-schema_xsd (Open Vulnerability and Assessment Language (OVAL®))
Collapse XSD Schema Code:
<xsd:element name="local_variable" substitutionGroup="oval-def:variable">
    <xsd:annotation>
        <xsd:documentation>The local_variable element extends the VariableType and defines a variable with some local source. The actual value(s) for the variable is not provided in the OVAL Definition document but rather it is retrieved during the evaluation of the OVAL Definition. A value can be as simple as a literal string or as complex as multiple registry keys concatenated together. Each local variable is defined by either a single component or a complex function. Please refer to the description of the ComponentGroup for more information.</xsd:documentation>
    </xsd:annotation>
    <xsd:complexType>
        <xsd:complexContent>
            <xsd:extension base="oval-def:VariableType">
                <xsd:sequence>
                    <xsd:group ref="oval-def:ComponentGroup" minOccurs="1" maxOccurs="1" />
                </xsd:sequence>
            </xsd:extension>
        </xsd:complexContent>
    </xsd:complexType>
</xsd:element>
Collapse Child Elements:
Name Type Min Occurs Max Occurs
Signature ds:Signature 0 1
object_component oval-def:object_component (1) (1)
variable_component oval-def:variable_component (1) (1)
literal_component oval-def:literal_component (1) (1)
begin oval-def:begin (1) (1)
concat oval-def:concat (1) (1)
end oval-def:end (1) (1)
escape_regex oval-def:escape_regex (1) (1)
split oval-def:split (1) (1)
substring oval-def:substring (1) (1)
<xs:group> oval-def:ComponentGroup 1 1
<xs:group> oval-def:FunctionGroup (1) (1)
Collapse Child Attributes:
Name Type Default Value Use
id oval-def:id Required
version oval-def:version Required
datatype oval-def:datatype Required
comment oval-def:comment Required
deprecated oval-def:deprecated false Optional
Collapse Derivation Tree:
Collapse References:
oval-def:variable