Definition Type: Element
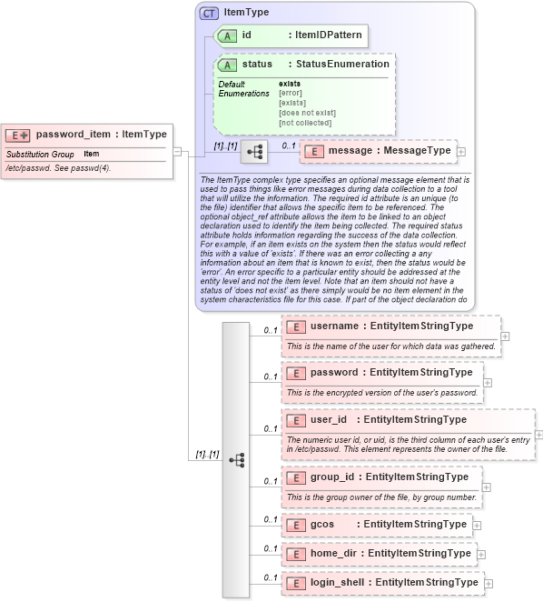
Name: password_item
Namespace: http://oval.mitre.org/XMLSchema/oval-system-characteristics-5#unix
Type: oval-sc:ItemType
Containing Schema: unix-system-characteristics-schema.xsd
Abstract
Documentation:
/etc/passwd. See passwd(4).
Collapse XSD Schema Diagram:
Drilldown into login_shell in schema unix-system-characteristics-schema_xsd Drilldown into home_dir in schema unix-system-characteristics-schema_xsd Drilldown into gcos in schema unix-system-characteristics-schema_xsd Drilldown into group_id in schema unix-system-characteristics-schema_xsd Drilldown into user_id in schema unix-system-characteristics-schema_xsd Drilldown into password in schema unix-system-characteristics-schema_xsd Drilldown into username in schema unix-system-characteristics-schema_xsd Drilldown into message in schema oval-system-characteristics-schema_xsd Drilldown into status in schema oval-system-characteristics-schema_xsd Drilldown into id in schema oval-system-characteristics-schema_xsd Drilldown into ItemType in schema oval-system-characteristics-schema_xsdXSD Diagram of password_item in schema unix-system-characteristics-schema_xsd (Open Vulnerability and Assessment Language (OVAL®))
Collapse XSD Schema Code:
<xsd:element name="password_item" substitutionGroup="oval-sc:item">
    <xsd:annotation>
        <xsd:documentation>/etc/passwd. See passwd(4).</xsd:documentation>
    </xsd:annotation>
    <xsd:complexType>
        <xsd:complexContent>
            <xsd:extension base="oval-sc:ItemType">
                <xsd:sequence>
                    <xsd:element name="username" type="oval-sc:EntityItemStringType" minOccurs="0" maxOccurs="1">
                        <xsd:annotation>
                            <xsd:documentation>This is the name of the user for which data was gathered.</xsd:documentation>
                            <xsd:appinfo>
                                <sch:pattern id="passworditemusername" xmlns:sch="http://purl.oclc.org/dsdl/schematron">
                                    <sch:rule context="unix-sc:password_item/unix-sc:username">
                                        <sch:assert test="not(@datatype) or @datatype='string'">item <sch:value-of select="../@id" /> - datatype attribute for the username entity of a password_item should be 'string'</sch:assert>
                                    </sch:rule>
                                </sch:pattern>
                            </xsd:appinfo>
                        </xsd:annotation>
                    </xsd:element>
                    <xsd:element name="password" type="oval-sc:EntityItemStringType" minOccurs="0" maxOccurs="1">
                        <xsd:annotation>
                            <xsd:documentation>This is the encrypted version of the user's password.</xsd:documentation>
                            <xsd:appinfo>
                                <sch:pattern id="passworditempassword" xmlns:sch="http://purl.oclc.org/dsdl/schematron">
                                    <sch:rule context="unix-sc:password_item/unix-sc:password">
                                        <sch:assert test="not(@datatype) or @datatype='string'">item <sch:value-of select="../@id" /> - datatype attribute for the password entity of a password_item should be 'string'</sch:assert>
                                    </sch:rule>
                                </sch:pattern>
                            </xsd:appinfo>
                        </xsd:annotation>
                    </xsd:element>
                    <xsd:element name="user_id" type="oval-sc:EntityItemStringType" minOccurs="0" maxOccurs="1">
                        <xsd:annotation>
                            <xsd:documentation>The numeric user id, or uid, is the third column of each user's entry in /etc/passwd. This element represents the owner of the file.</xsd:documentation>
                            <xsd:appinfo>
                                <sch:pattern id="passworditemuser_id" xmlns:sch="http://purl.oclc.org/dsdl/schematron">
                                    <sch:rule context="unix-sc:password_item/unix-sc:user_id">
                                        <sch:assert test="not(@datatype) or @datatype='string'">item <sch:value-of select="../@id" /> - datatype attribute for the user_id entity of a password_item should be 'string'</sch:assert>
                                    </sch:rule>
                                </sch:pattern>
                            </xsd:appinfo>
                        </xsd:annotation>
                    </xsd:element>
                    <xsd:element name="group_id" type="oval-sc:EntityItemStringType" minOccurs="0" maxOccurs="1">
                        <xsd:annotation>
                            <xsd:documentation>This is the group owner of the file, by group number.</xsd:documentation>
                            <xsd:appinfo>
                                <sch:pattern id="passworditemgroup_id" xmlns:sch="http://purl.oclc.org/dsdl/schematron">
                                    <sch:rule context="unix-sc:password_item/unix-sc:group_id">
                                        <sch:assert test="not(@datatype) or @datatype='string'">item <sch:value-of select="../@id" /> - datatype attribute for the group_id entity of a password_item should be 'string'</sch:assert>
                                    </sch:rule>
                                </sch:pattern>
                            </xsd:appinfo>
                        </xsd:annotation>
                    </xsd:element>
                    <xsd:element name="gcos" type="oval-sc:EntityItemStringType" minOccurs="0" maxOccurs="1">
                        <xsd:annotation>
                            <xsd:documentation />
                            <xsd:appinfo>
                                <sch:pattern id="passworditemgcos" xmlns:sch="http://purl.oclc.org/dsdl/schematron">
                                    <sch:rule context="unix-sc:password_item/unix-sc:gcos">
                                        <sch:assert test="not(@datatype) or @datatype='string'">item <sch:value-of select="../@id" /> - datatype attribute for the gcos entity of a password_item should be 'string'</sch:assert>
                                    </sch:rule>
                                </sch:pattern>
                            </xsd:appinfo>
                        </xsd:annotation>
                    </xsd:element>
                    <xsd:element name="home_dir" type="oval-sc:EntityItemStringType" minOccurs="0" maxOccurs="1">
                        <xsd:annotation>
                            <xsd:documentation />
                            <xsd:appinfo>
                                <sch:pattern id="passworditemhome_dir" xmlns:sch="http://purl.oclc.org/dsdl/schematron">
                                    <sch:rule context="unix-sc:password_item/unix-sc:home_dir">
                                        <sch:assert test="not(@datatype) or @datatype='string'">item <sch:value-of select="../@id" /> - datatype attribute for the home_dir entity of a password_item should be 'string'</sch:assert>
                                    </sch:rule>
                                </sch:pattern>
                            </xsd:appinfo>
                        </xsd:annotation>
                    </xsd:element>
                    <xsd:element name="login_shell" type="oval-sc:EntityItemStringType" minOccurs="0" maxOccurs="1">
                        <xsd:annotation>
                            <xsd:documentation />
                            <xsd:appinfo>
                                <sch:pattern id="passworditemlogin_shell" xmlns:sch="http://purl.oclc.org/dsdl/schematron">
                                    <sch:rule context="unix-sc:password_item/unix-sc:login_shell">
                                        <sch:assert test="not(@datatype) or @datatype='string'">item <sch:value-of select="../@id" /> - datatype attribute for the login_shell entity of a password_item should be 'string'</sch:assert>
                                    </sch:rule>
                                </sch:pattern>
                            </xsd:appinfo>
                        </xsd:annotation>
                    </xsd:element>
                </xsd:sequence>
            </xsd:extension>
        </xsd:complexContent>
    </xsd:complexType>
</xsd:element>
Collapse Child Elements:
Name Type Min Occurs Max Occurs
message oval-sc:message 0 1
username unix-sc:username 0 1
password unix-sc:password 0 1
user_id unix-sc:user_id 0 1
group_id unix-sc:group_id 0 1
gcos unix-sc:gcos 0 1
home_dir unix-sc:home_dir 0 1
login_shell unix-sc:login_shell 0 1
Collapse Child Attributes:
Name Type Default Value Use
id oval-sc:id Required
status oval-sc:status exists Optional
Collapse Derivation Tree:
Collapse References:
oval-sc:item