Definition Type: Element
Name: patch53_state
Namespace: http://oval.mitre.org/XMLSchema/oval-definitions-5#hpux
Type: oval-def:StateType
Containing Schema: hpux-definitions-schema.xsd
Abstract
Collapse XSD Schema Diagram:
Drilldown into patch_base in schema hpux-definitions-schema_xsd Drilldown into area_patched in schema hpux-definitions-schema_xsd Drilldown into swtype in schema hpux-definitions-schema_xsd Drilldown into notes in schema oval-definitions-schema_xsd Drilldown into Signature in schema xmldsig-core-schema_xsd Drilldown into deprecated in schema oval-definitions-schema_xsd Drilldown into comment in schema oval-definitions-schema_xsd Drilldown into operator in schema oval-definitions-schema_xsd Drilldown into version in schema oval-definitions-schema_xsd Drilldown into id in schema oval-definitions-schema_xsd Drilldown into StateType in schema oval-definitions-schema_xsdXSD Diagram of patch53_state in schema hpux-definitions-schema_xsd (Open Vulnerability and Assessment Language (OVAL®))
Collapse XSD Schema Code:
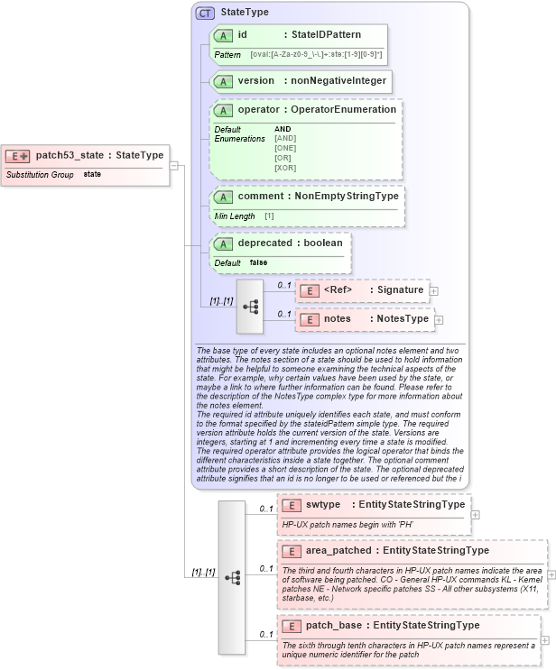
<xsd:element name="patch53_state" substitutionGroup="oval-def:state">
    <xsd:annotation>
        <xsd:documentation />
    </xsd:annotation>
    <xsd:complexType>
        <xsd:complexContent>
            <xsd:extension base="oval-def:StateType">
                <xsd:sequence>
                    <xsd:element name="swtype" type="oval-def:EntityStateStringType" minOccurs="0" maxOccurs="1">
                        <xsd:annotation>
                            <xsd:documentation>HP-UX patch names begin with 'PH'</xsd:documentation>
                            <xsd:appinfo>
                                <sch:pattern id="patch53steswtype" xmlns:sch="http://purl.oclc.org/dsdl/schematron">
                                    <sch:rule context="hpux-def:patch53_state/hpux-def:swtype">
                                        <sch:assert test="not(@datatype) or @datatype='string'">
                                            <sch:value-of select="../@id" /> - datatype attribute for the swtype entity of a patch53_state should be 'string'</sch:assert>
                                    </sch:rule>
                                </sch:pattern>
                            </xsd:appinfo>
                        </xsd:annotation>
                    </xsd:element>
                    <xsd:element name="area_patched" type="oval-def:EntityStateStringType" minOccurs="0" maxOccurs="1">
                        <xsd:annotation>
                            <xsd:documentation>The third and fourth characters in HP-UX patch names indicate the area of software being patched. CO - General HP-UX commands KL - Kernel patches NE - Network specific patches SS - All other subsystems (X11, starbase, etc.)</xsd:documentation>
                            <xsd:appinfo>
                                <sch:pattern id="patch53stearea_patched" xmlns:sch="http://purl.oclc.org/dsdl/schematron">
                                    <sch:rule context="hpux-def:patch53_state/hpux-def:area_patched">
                                        <sch:assert test="not(@datatype) or @datatype='string'">
                                            <sch:value-of select="../@id" /> - datatype attribute for the area_patched entity of a patch53_state should be 'string'</sch:assert>
                                    </sch:rule>
                                </sch:pattern>
                            </xsd:appinfo>
                        </xsd:annotation>
                    </xsd:element>
                    <xsd:element name="patch_base" type="oval-def:EntityStateStringType" minOccurs="0" maxOccurs="1">
                        <xsd:annotation>
                            <xsd:documentation>The sixth through tenth characters in HP-UX patch names represent a unique numeric identifier for the patch</xsd:documentation>
                            <xsd:appinfo>
                                <sch:pattern id="patch53stepatch_base" xmlns:sch="http://purl.oclc.org/dsdl/schematron">
                                    <sch:rule context="hpux-def:patch53_state/hpux-def:patch_base">
                                        <sch:assert test="not(@datatype) or @datatype='string'">
                                            <sch:value-of select="../@id" /> - datatype attribute for the patch_base entity of a patch53_state should be 'string'</sch:assert>
                                    </sch:rule>
                                </sch:pattern>
                            </xsd:appinfo>
                        </xsd:annotation>
                    </xsd:element>
                </xsd:sequence>
            </xsd:extension>
        </xsd:complexContent>
    </xsd:complexType>
</xsd:element>
Collapse Child Elements:
Name Type Min Occurs Max Occurs
Signature ds:Signature 0 1
notes oval-def:notes 0 1
swtype hpux-def:swtype 0 1
area_patched hpux-def:area_patched 0 1
patch_base hpux-def:patch_base 0 1
Collapse Child Attributes:
Name Type Default Value Use
id oval-def:id Required
version oval-def:version Required
operator oval-def:operator AND Optional
comment oval-def:comment Optional
deprecated oval-def:deprecated false Optional
Collapse Derivation Tree:
Collapse References:
oval-def:state