Definition Type: Element
Name: patch_object
Namespace: http://oval.mitre.org/XMLSchema/oval-definitions-5#solaris
Type: oval-def:ObjectType
Containing Schema: solaris-definitions-schema.xsd
Abstract
Documentation:
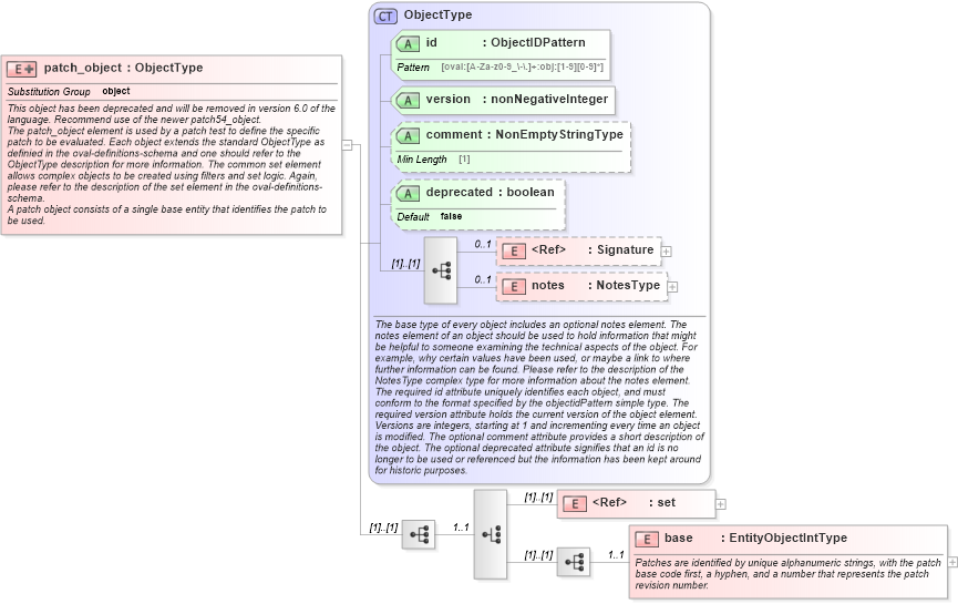
This object has been deprecated and will be removed in version 6.0 of the language. Recommend use of the newer patch54_object. The patch_object element is used by a patch test to define the specific patch to be evaluated. Each object extends the standard ObjectType as definied in the oval-definitions-schema and one should refer to the ObjectType description for more information. The common set element allows complex objects to be created using filters and set logic. Again, please refer to the description of the set element in the oval-definitions-schema. A patch object consists of a single base entity that identifies the patch to be used.
Collapse XSD Schema Diagram:
Drilldown into base in schema solaris-definitions-schema_xsd Drilldown into set in schema oval-definitions-schema_xsd Drilldown into notes in schema oval-definitions-schema_xsd Drilldown into Signature in schema xmldsig-core-schema_xsd Drilldown into deprecated in schema oval-definitions-schema_xsd Drilldown into comment in schema oval-definitions-schema_xsd Drilldown into version in schema oval-definitions-schema_xsd Drilldown into id in schema oval-definitions-schema_xsd Drilldown into ObjectType in schema oval-definitions-schema_xsdXSD Diagram of patch_object in schema solaris-definitions-schema_xsd (Open Vulnerability and Assessment Language (OVAL®))
Collapse XSD Schema Code:
<xsd:element name="patch_object" substitutionGroup="oval-def:object">
    <xsd:annotation>
        <xsd:documentation>This object has been deprecated and will be removed in version 6.0 of the language. Recommend use of the newer patch54_object.</xsd:documentation>
        <xsd:documentation>The patch_object element is used by a patch test to define the specific patch to be evaluated. Each object extends the standard ObjectType as definied in the oval-definitions-schema and one should refer to the ObjectType description for more information. The common set element allows complex objects to be created using filters and set logic. Again, please refer to the description of the set element in the oval-definitions-schema.</xsd:documentation>
        <xsd:documentation>A patch object consists of a single base entity that identifies the patch to be used.</xsd:documentation>
    </xsd:annotation>
    <xsd:complexType>
        <xsd:complexContent>
            <xsd:extension base="oval-def:ObjectType">
                <xsd:sequence>
                    <xsd:choice minOccurs="1" maxOccurs="1">
                        <xsd:element ref="oval-def:set" />
                        <xsd:sequence>
                            <xsd:element name="base" type="oval-def:EntityObjectIntType" minOccurs="1" maxOccurs="1">
                                <xsd:annotation>
                                    <xsd:documentation>Patches are identified by unique alphanumeric strings, with the patch base code first, a hyphen, and a number that represents the patch revision number.</xsd:documentation>
                                    <xsd:appinfo>
                                        <sch:pattern id="patchobjbase" xmlns:sch="http://purl.oclc.org/dsdl/schematron">
                                            <sch:rule context="sol-def:patch_object/sol-def:base">
                                                <sch:assert test="@datatype='int'">
                                                    <sch:value-of select="../@id" /> - datatype attribute for the base entity of a patch_object should be 'int'</sch:assert>
                                            </sch:rule>
                                        </sch:pattern>
                                    </xsd:appinfo>
                                </xsd:annotation>
                            </xsd:element>
                        </xsd:sequence>
                    </xsd:choice>
                </xsd:sequence>
            </xsd:extension>
        </xsd:complexContent>
    </xsd:complexType>
</xsd:element>
Collapse Child Elements:
Name Type Min Occurs Max Occurs
Signature ds:Signature 0 1
notes oval-def:notes 0 1
set oval-def:set (1) (1)
base sol-def:base 1 1
Collapse Child Attributes:
Name Type Default Value Use
id oval-def:id Required
version oval-def:version Required
comment oval-def:comment Optional
deprecated oval-def:deprecated false Optional
Collapse Derivation Tree:
Collapse References:
oval-def:object