Definition Type: Element
Name: process_item
Namespace: http://oval.mitre.org/XMLSchema/oval-system-characteristics-5#windows
Type: oval-sc:ItemType
Containing Schema: windows-system-characteristics-schema.xsd
Abstract
Documentation:
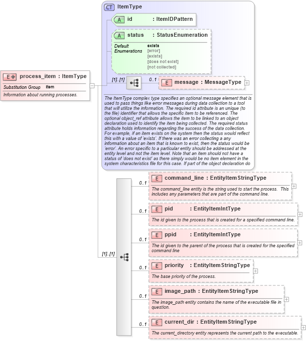
Information about running processes.
Collapse XSD Schema Diagram:
Drilldown into current_dir in schema windows-system-characteristics-schema_xsd Drilldown into image_path in schema windows-system-characteristics-schema_xsd Drilldown into priority in schema windows-system-characteristics-schema_xsd Drilldown into ppid in schema windows-system-characteristics-schema_xsd Drilldown into pid in schema windows-system-characteristics-schema_xsd Drilldown into command_line in schema windows-system-characteristics-schema_xsd Drilldown into message in schema oval-system-characteristics-schema_xsd Drilldown into status in schema oval-system-characteristics-schema_xsd Drilldown into id in schema oval-system-characteristics-schema_xsd Drilldown into ItemType in schema oval-system-characteristics-schema_xsdXSD Diagram of process_item in schema windows-system-characteristics-schema_xsd (Open Vulnerability and Assessment Language (OVAL®))
Collapse XSD Schema Code:
<xsd:element name="process_item" substitutionGroup="oval-sc:item">
    <xsd:annotation>
        <xsd:documentation>Information about running processes.</xsd:documentation>
    </xsd:annotation>
    <xsd:complexType>
        <xsd:complexContent>
            <xsd:extension base="oval-sc:ItemType">
                <xsd:sequence>
                    <xsd:element name="command_line" type="oval-sc:EntityItemStringType" minOccurs="0" maxOccurs="1">
                        <xsd:annotation>
                            <xsd:documentation>The command_line entity is the string used to start the process.  This includes any parameters that are part of the command line.</xsd:documentation>
                            <xsd:appinfo>
                                <sch:pattern id="processitemcommand_line" xmlns:sch="http://purl.oclc.org/dsdl/schematron">
                                    <sch:rule context="win-sc:process_item/win-sc:command_line">
                                        <sch:assert test="not(@datatype) or @datatype='string'">item <sch:value-of select="../@id" /> - datatype attribute for the command_line entity of a process_item should be 'string'</sch:assert>
                                    </sch:rule>
                                </sch:pattern>
                            </xsd:appinfo>
                        </xsd:annotation>
                    </xsd:element>
                    <xsd:element name="pid" type="oval-sc:EntityItemIntType" minOccurs="0" maxOccurs="1">
                        <xsd:annotation>
                            <xsd:documentation>The id given to the process that is created for a specified command line.</xsd:documentation>
                            <xsd:appinfo>
                                <sch:pattern id="processitempid" xmlns:sch="http://purl.oclc.org/dsdl/schematron">
                                    <sch:rule context="win-sc:process_item/win-sc:pid">
                                        <sch:assert test="@datatype='int'">item <sch:value-of select="../@id" /> - datatype attribute for the pid entity of a process_item should be 'int'</sch:assert>
                                    </sch:rule>
                                </sch:pattern>
                            </xsd:appinfo>
                        </xsd:annotation>
                    </xsd:element>
                    <xsd:element name="ppid" type="oval-sc:EntityItemIntType" minOccurs="0" maxOccurs="1">
                        <xsd:annotation>
                            <xsd:documentation>The id given to the parent of the process that is created for the specified command line</xsd:documentation>
                            <xsd:appinfo>
                                <sch:pattern id="processitemppid" xmlns:sch="http://purl.oclc.org/dsdl/schematron">
                                    <sch:rule context="win-sc:process_item/win-sc:ppid">
                                        <sch:assert test="@datatype='int'">item <sch:value-of select="../@id" /> - datatype attribute for the ppid entity of a process_item should be 'int'</sch:assert>
                                    </sch:rule>
                                </sch:pattern>
                            </xsd:appinfo>
                        </xsd:annotation>
                    </xsd:element>
                    <xsd:element name="priority" type="oval-sc:EntityItemStringType" minOccurs="0" maxOccurs="1">
                        <xsd:annotation>
                            <xsd:documentation>The base priority of the process.</xsd:documentation>
                            <xsd:appinfo>
                                <sch:pattern id="processitempriority" xmlns:sch="http://purl.oclc.org/dsdl/schematron">
                                    <sch:rule context="win-sc:process_item/win-sc:priority">
                                        <sch:assert test="not(@datatype) or @datatype='string'">item <sch:value-of select="../@id" /> - datatype attribute for the priority entity of a process_item should be 'string'</sch:assert>
                                    </sch:rule>
                                </sch:pattern>
                            </xsd:appinfo>
                        </xsd:annotation>
                    </xsd:element>
                    <xsd:element name="image_path" type="oval-sc:EntityItemStringType" minOccurs="0" maxOccurs="1">
                        <xsd:annotation>
                            <xsd:documentation>The image_path entity contains the name of the executable file in question.</xsd:documentation>
                            <xsd:appinfo>
                                <sch:pattern id="processitemimage_path" xmlns:sch="http://purl.oclc.org/dsdl/schematron">
                                    <sch:rule context="win-sc:process_item/win-sc:image_path">
                                        <sch:assert test="not(@datatype) or @datatype='string'">item <sch:value-of select="../@id" /> - datatype attribute for the image_path entity of a process_item should be 'string'</sch:assert>
                                    </sch:rule>
                                </sch:pattern>
                            </xsd:appinfo>
                        </xsd:annotation>
                    </xsd:element>
                    <xsd:element name="current_dir" type="oval-sc:EntityItemStringType" minOccurs="0" maxOccurs="1">
                        <xsd:annotation>
                            <xsd:documentation>The current_directory entity represents the current path to the executable.</xsd:documentation>
                            <xsd:appinfo>
                                <sch:pattern id="processitemcurrent_dir" xmlns:sch="http://purl.oclc.org/dsdl/schematron">
                                    <sch:rule context="win-sc:process_item/win-sc:current_dir">
                                        <sch:assert test="not(@datatype) or @datatype='string'">item <sch:value-of select="../@id" /> - datatype attribute for the current_dir entity of a process_item should be 'string'</sch:assert>
                                    </sch:rule>
                                </sch:pattern>
                            </xsd:appinfo>
                        </xsd:annotation>
                    </xsd:element>
                </xsd:sequence>
            </xsd:extension>
        </xsd:complexContent>
    </xsd:complexType>
</xsd:element>
Collapse Child Elements:
Name Type Min Occurs Max Occurs
message oval-sc:message 0 1
command_line win-sc:command_line 0 1
pid win-sc:pid 0 1
ppid win-sc:ppid 0 1
priority win-sc:priority 0 1
image_path win-sc:image_path 0 1
current_dir win-sc:current_dir 0 1
Collapse Child Attributes:
Name Type Default Value Use
id oval-sc:id Required
status oval-sc:status exists Optional
Collapse Derivation Tree:
Collapse References:
oval-sc:item