Definition Type: Element
Name: registry_object
Namespace: http://oval.mitre.org/XMLSchema/oval-definitions-5#windows
Type: oval-def:ObjectType
Containing Schema: windows-definitions-schema.xsd
Abstract
Collapse XSD Schema Diagram:
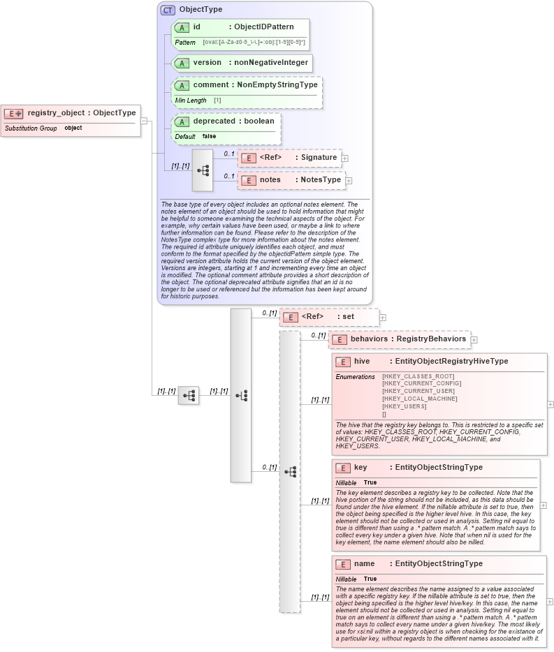
Drilldown into name in schema windows-definitions-schema_xsd Drilldown into key in schema windows-definitions-schema_xsd Drilldown into hive in schema windows-definitions-schema_xsd Drilldown into behaviors in schema windows-definitions-schema_xsd Drilldown into set in schema oval-definitions-schema_xsd Drilldown into notes in schema oval-definitions-schema_xsd Drilldown into Signature in schema xmldsig-core-schema_xsd Drilldown into deprecated in schema oval-definitions-schema_xsd Drilldown into comment in schema oval-definitions-schema_xsd Drilldown into version in schema oval-definitions-schema_xsd Drilldown into id in schema oval-definitions-schema_xsd Drilldown into ObjectType in schema oval-definitions-schema_xsdXSD Diagram of registry_object in schema windows-definitions-schema_xsd (Open Vulnerability and Assessment Language (OVAL®))
Collapse XSD Schema Code:
<xsd:element name="registry_object" substitutionGroup="oval-def:object">
    <xsd:annotation>
        <xsd:documentation />
    </xsd:annotation>
    <xsd:complexType>
        <xsd:complexContent>
            <xsd:extension base="oval-def:ObjectType">
                <xsd:sequence>
                    <xsd:choice>
                        <xsd:element ref="oval-def:set" minOccurs="0" />
                        <xsd:sequence minOccurs="0">
                            <xsd:element name="behaviors" type="win-def:RegistryBehaviors" minOccurs="0" />
                            <xsd:element name="hive" type="win-def:EntityObjectRegistryHiveType">
                                <xsd:annotation>
                                    <xsd:documentation>The hive that the registry key belongs to. This is restricted to a specific set of values: HKEY_CLASSES_ROOT, HKEY_CURRENT_CONFIG, HKEY_CURRENT_USER, HKEY_LOCAL_MACHINE, and HKEY_USERS.</xsd:documentation>
                                    <xsd:appinfo>
                                        <sch:pattern id="regobjhive" xmlns:sch="http://purl.oclc.org/dsdl/schematron">
                                            <sch:rule context="win-def:registry_object/win-def:hive">
                                                <sch:assert test="not(@datatype) or @datatype='string'">
                                                    <sch:value-of select="../@id" /> - datatype attribute for the hive entity of a registry_object should be 'string'</sch:assert>
                                            </sch:rule>
                                        </sch:pattern>
                                    </xsd:appinfo>
                                </xsd:annotation>
                            </xsd:element>
                            <xsd:element name="key" type="oval-def:EntityObjectStringType" nillable="true">
                                <xsd:annotation>
                                    <xsd:documentation>The key element describes a registry key to be collected. Note that the hive portion of the string should not be included, as this data should be found under the hive element. If the nillable attribute is set to true, then the object being specified is the higher level hive. In this case, the key element should not be collected or used in analysis. Setting nil equal to true is different than using a .* pattern match. A .* pattern match says to collect every key under a given hive. Note that when nil is used for the key element, the name element should also be nilled.</xsd:documentation>
                                    <xsd:appinfo>
                                        <sch:pattern id="regobjkey" xmlns:sch="http://purl.oclc.org/dsdl/schematron">
                                            <sch:rule context="win-def:registry_object/win-def:key">
                                                <sch:assert test="not(@datatype) or @datatype='string'">
                                                    <sch:value-of select="../@id" /> - datatype attribute for the key entity of a registry_object should be 'string'</sch:assert>
                                                <sch:assert test="not(@xsi:nil='true') or ../win-def:name/@xsi:nil='true'">
                                                    <sch:value-of select="../@id" /> - name entity must be nil when key is nil</sch:assert>
                                            </sch:rule>
                                        </sch:pattern>
                                    </xsd:appinfo>
                                </xsd:annotation>
                            </xsd:element>
                            <xsd:element name="name" type="oval-def:EntityObjectStringType" nillable="true">
                                <xsd:annotation>
                                    <xsd:documentation>The name element describes the name assigned to a value associated with a specific registry key. If the nillable attribute is set to true, then the object being specified is the higher level hive/key. In this case, the name element should not be collected or used in analysis. Setting nil equal to true on an element is different than using a .* pattern match. A .* pattern match says to collect every name under a given hive/key. The most likely use for xsi:nil within a registry object is when checking for the existance of a particular key, without regards to the different names associated with it.</xsd:documentation>
                                    <xsd:appinfo>
                                        <sch:pattern id="regobjname" xmlns:sch="http://purl.oclc.org/dsdl/schematron">
                                            <sch:rule context="win-def:registry_object/win-def:name">
                                                <sch:assert test="not(@datatype) or @datatype='string'">
                                                    <sch:value-of select="../@id" /> - datatype attribute for the name entity of a registry_object should be 'string'</sch:assert>
                                            </sch:rule>
                                        </sch:pattern>
                                    </xsd:appinfo>
                                </xsd:annotation>
                            </xsd:element>
                        </xsd:sequence>
                    </xsd:choice>
                </xsd:sequence>
            </xsd:extension>
        </xsd:complexContent>
    </xsd:complexType>
</xsd:element>
Collapse Child Elements:
Name Type Min Occurs Max Occurs
Signature ds:Signature 0 1
notes oval-def:notes 0 1
set oval-def:set 0 (1)
behaviors win-def:behaviors 0 (1)
hive win-def:hive (1) (1)
key win-def:key (1) (1)
name win-def:name (1) (1)
Collapse Child Attributes:
Name Type Default Value Use
id oval-def:id Required
version oval-def:version Required
comment oval-def:comment Optional
deprecated oval-def:deprecated false Optional
Collapse Derivation Tree:
Collapse References:
oval-def:object