Definition Type: Element
Name: runlevel_item
Namespace: http://oval.mitre.org/XMLSchema/oval-system-characteristics-5#unix
Type: oval-sc:ItemType
Containing Schema: unix-system-characteristics-schema.xsd
Abstract
Documentation:
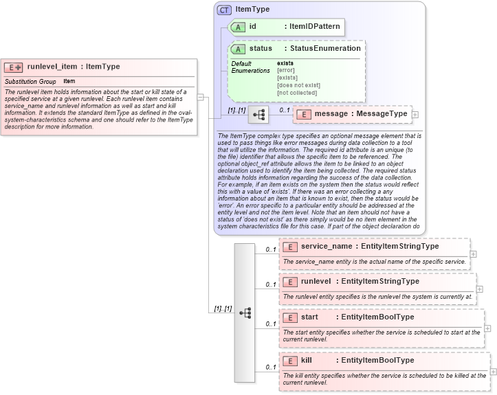
The runlevel item holds information about the start or kill state of a specified service at a given runlevel. Each runlevel item contains service_name and runlevel information as well as start and kill information. It extends the standard ItemType as defined in the oval-system-characteristics schema and one should refer to the ItemType description for more information.
Collapse XSD Schema Diagram:
Drilldown into kill in schema unix-system-characteristics-schema_xsd Drilldown into start in schema unix-system-characteristics-schema_xsd Drilldown into runlevel in schema unix-system-characteristics-schema_xsd Drilldown into service_name in schema unix-system-characteristics-schema_xsd Drilldown into message in schema oval-system-characteristics-schema_xsd Drilldown into status in schema oval-system-characteristics-schema_xsd Drilldown into id in schema oval-system-characteristics-schema_xsd Drilldown into ItemType in schema oval-system-characteristics-schema_xsdXSD Diagram of runlevel_item in schema unix-system-characteristics-schema_xsd (Open Vulnerability and Assessment Language (OVAL®))
Collapse XSD Schema Code:
<xsd:element name="runlevel_item" substitutionGroup="oval-sc:item">
    <xsd:annotation>
        <xsd:documentation>The runlevel item holds information about the start or kill state of a specified service at a given runlevel. Each runlevel item contains service_name and runlevel information as well as start and kill information. It extends the standard ItemType as defined in the oval-system-characteristics schema and one should refer to the ItemType description for more information.</xsd:documentation>
    </xsd:annotation>
    <xsd:complexType>
        <xsd:complexContent>
            <xsd:extension base="oval-sc:ItemType">
                <xsd:sequence>
                    <xsd:element name="service_name" type="oval-sc:EntityItemStringType" minOccurs="0" maxOccurs="1">
                        <xsd:annotation>
                            <xsd:documentation>The service_name entity is the actual name of the specific service.</xsd:documentation>
                            <xsd:appinfo>
                                <sch:pattern id="unixrlitemservice_name" xmlns:sch="http://purl.oclc.org/dsdl/schematron">
                                    <sch:rule context="unix-sc:runlevel_item/unix-sc:service_name">
                                        <sch:assert test="not(@datatype) or @datatype='string'">item <sch:value-of select="../@id" /> - datatype attribute for the service_name entity of a runlevel_item should be 'string'</sch:assert>
                                    </sch:rule>
                                </sch:pattern>
                            </xsd:appinfo>
                        </xsd:annotation>
                    </xsd:element>
                    <xsd:element name="runlevel" type="oval-sc:EntityItemStringType" minOccurs="0" maxOccurs="1">
                        <xsd:annotation>
                            <xsd:documentation>The runlevel entity specifies is the runlevel the system is currently at.</xsd:documentation>
                            <xsd:appinfo>
                                <sch:pattern id="unixrlitemrunlevel" xmlns:sch="http://purl.oclc.org/dsdl/schematron">
                                    <sch:rule context="unix-sc:runlevel_item/unix-sc:runlevel">
                                        <sch:assert test="not(@datatype) or @datatype='string'">item <sch:value-of select="../@id" /> - datatype attribute for the runlevel entity of a runlevel_item should be 'string'</sch:assert>
                                    </sch:rule>
                                </sch:pattern>
                            </xsd:appinfo>
                        </xsd:annotation>
                    </xsd:element>
                    <xsd:element name="start" type="oval-sc:EntityItemBoolType" minOccurs="0" maxOccurs="1">
                        <xsd:annotation>
                            <xsd:documentation>The start entity specifies whether the service is scheduled to start at the current runlevel.</xsd:documentation>
                            <xsd:appinfo>
                                <sch:pattern id="unixrlitemstart" xmlns:sch="http://purl.oclc.org/dsdl/schematron">
                                    <sch:rule context="unix-sc:runlevel_item/unix-sc:start">
                                        <sch:assert test="@datatype='boolean'">item <sch:value-of select="../@id" /> - datatype attribute for the start entity of a runlevel_item should be 'boolean'</sch:assert>
                                    </sch:rule>
                                </sch:pattern>
                            </xsd:appinfo>
                        </xsd:annotation>
                    </xsd:element>
                    <xsd:element name="kill" type="oval-sc:EntityItemBoolType" minOccurs="0" maxOccurs="1">
                        <xsd:annotation>
                            <xsd:documentation>The kill entity specifies whether the service is scheduled to be killed at the current runlevel.</xsd:documentation>
                            <xsd:appinfo>
                                <sch:pattern id="unixrlitemkill" xmlns:sch="http://purl.oclc.org/dsdl/schematron">
                                    <sch:rule context="unix-sc:runlevel_item/unix-sc:kill">
                                        <sch:assert test="@datatype='boolean'">item <sch:value-of select="../@id" /> - datatype attribute for the kill entity of a runlevel_item should be 'boolean'</sch:assert>
                                    </sch:rule>
                                </sch:pattern>
                            </xsd:appinfo>
                        </xsd:annotation>
                    </xsd:element>
                </xsd:sequence>
            </xsd:extension>
        </xsd:complexContent>
    </xsd:complexType>
</xsd:element>
Collapse Child Elements:
Name Type Min Occurs Max Occurs
message oval-sc:message 0 1
service_name unix-sc:service_name 0 1
runlevel unix-sc:runlevel 0 1
start unix-sc:start 0 1
kill unix-sc:kill 0 1
Collapse Child Attributes:
Name Type Default Value Use
id oval-sc:id Required
status oval-sc:status exists Optional
Collapse Derivation Tree:
Collapse References:
oval-sc:item