Definition Type: Element
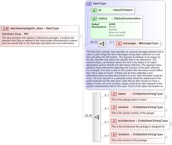
Name: slackwarepkginfo_item
Namespace: http://oval.mitre.org/XMLSchema/oval-system-characteristics-5#linux
Type: oval-sc:ItemType
Containing Schema: linux-system-characteristics-schema.xsd
Abstract
Documentation:
This item discribes info related to Slackware packages. It extends the standard ItemType as defined in the oval-system-characteristics schema and one should refer to the ItemType description for more information.
Collapse XSD Schema Diagram:
Drilldown into revision in schema linux-system-characteristics-schema_xsd Drilldown into architecture in schema linux-system-characteristics-schema_xsd Drilldown into version in schema linux-system-characteristics-schema_xsd Drilldown into name in schema linux-system-characteristics-schema_xsd Drilldown into message in schema oval-system-characteristics-schema_xsd Drilldown into status in schema oval-system-characteristics-schema_xsd Drilldown into id in schema oval-system-characteristics-schema_xsd Drilldown into ItemType in schema oval-system-characteristics-schema_xsdXSD Diagram of slackwarepkginfo_item in schema linux-system-characteristics-schema_xsd (Open Vulnerability and Assessment Language (OVAL®))
Collapse XSD Schema Code:
<xsd:element name="slackwarepkginfo_item" substitutionGroup="oval-sc:item">
    <xsd:annotation>
        <xsd:documentation>This item discribes info related to Slackware packages. It extends the standard ItemType as defined in the oval-system-characteristics schema and one should refer to the ItemType description for more information.</xsd:documentation>
    </xsd:annotation>
    <xsd:complexType>
        <xsd:complexContent>
            <xsd:extension base="oval-sc:ItemType">
                <xsd:sequence>
                    <xsd:element name="name" type="oval-sc:EntityItemStringType" minOccurs="0" maxOccurs="1">
                        <xsd:annotation>
                            <xsd:documentation>This is the pakage name to check.</xsd:documentation>
                            <xsd:appinfo>
                                <sch:pattern id="spkginfoitemname" xmlns:sch="http://purl.oclc.org/dsdl/schematron">
                                    <sch:rule context="linux-sc:slackwarepkginfo_item/linux-sc:name">
                                        <sch:assert test="not(@datatype) or @datatype='string'">item <sch:value-of select="../@id" /> - datatype attribute for the name entity of a slackwarepkginfo_item should be 'string'</sch:assert>
                                    </sch:rule>
                                </sch:pattern>
                            </xsd:appinfo>
                        </xsd:annotation>
                    </xsd:element>
                    <xsd:element name="version" type="oval-sc:EntityItemStringType" minOccurs="0" maxOccurs="1">
                        <xsd:annotation>
                            <xsd:documentation>This is the version number of the pakage.</xsd:documentation>
                            <xsd:appinfo>
                                <sch:pattern id="spkginfoitemversion" xmlns:sch="http://purl.oclc.org/dsdl/schematron">
                                    <sch:rule context="linux-sc:slackwarepkginfo_item/linux-sc:version">
                                        <sch:assert test="not(@datatype) or @datatype='string'">item <sch:value-of select="../@id" /> - datatype attribute for the version entity of a slackwarepkginfo_item should be 'string'</sch:assert>
                                    </sch:rule>
                                </sch:pattern>
                            </xsd:appinfo>
                        </xsd:annotation>
                    </xsd:element>
                    <xsd:element name="architecture" type="oval-sc:EntityItemStringType" minOccurs="0" maxOccurs="1">
                        <xsd:annotation>
                            <xsd:documentation>This is the architecture the package is designed for.</xsd:documentation>
                            <xsd:appinfo>
                                <sch:pattern id="spkginfoitemarchitecture" xmlns:sch="http://purl.oclc.org/dsdl/schematron">
                                    <sch:rule context="linux-sc:slackwarepkginfo_item/linux-sc:architecture">
                                        <sch:assert test="not(@datatype) or @datatype='string'">item <sch:value-of select="../@id" /> - datatype attribute for the architecture entity of a slackwarepkginfo_item should be 'string'</sch:assert>
                                    </sch:rule>
                                </sch:pattern>
                            </xsd:appinfo>
                        </xsd:annotation>
                    </xsd:element>
                    <xsd:element name="revision" type="oval-sc:EntityItemStringType" minOccurs="0" maxOccurs="1">
                        <xsd:annotation>
                            <xsd:documentation>This is the revision of the package.</xsd:documentation>
                            <xsd:appinfo>
                                <sch:pattern id="spkginfoitemrevision" xmlns:sch="http://purl.oclc.org/dsdl/schematron">
                                    <sch:rule context="linux-sc:slackwarepkginfo_item/linux-sc:revision">
                                        <sch:assert test="not(@datatype) or @datatype='string'">item <sch:value-of select="../@id" /> - datatype attribute for the revision entity of a slackwarepkginfo_item should be 'string'</sch:assert>
                                    </sch:rule>
                                </sch:pattern>
                            </xsd:appinfo>
                        </xsd:annotation>
                    </xsd:element>
                </xsd:sequence>
            </xsd:extension>
        </xsd:complexContent>
    </xsd:complexType>
</xsd:element>
Collapse Child Elements:
Name Type Min Occurs Max Occurs
message oval-sc:message 0 1
name linux-sc:name 0 1
version linux-sc:version 0 1
architecture linux-sc:architecture 0 1
revision linux-sc:revision 0 1
Collapse Child Attributes:
Name Type Default Value Use
id oval-sc:id Required
status oval-sc:status exists Optional
Collapse Derivation Tree:
Collapse References:
oval-sc:item