Definition Type: Element
Name: slackwarepkginfo_state
Namespace: http://oval.mitre.org/XMLSchema/oval-definitions-5#linux
Type: oval-def:StateType
Containing Schema: linux-definitions-schema.xsd
Abstract
Documentation:
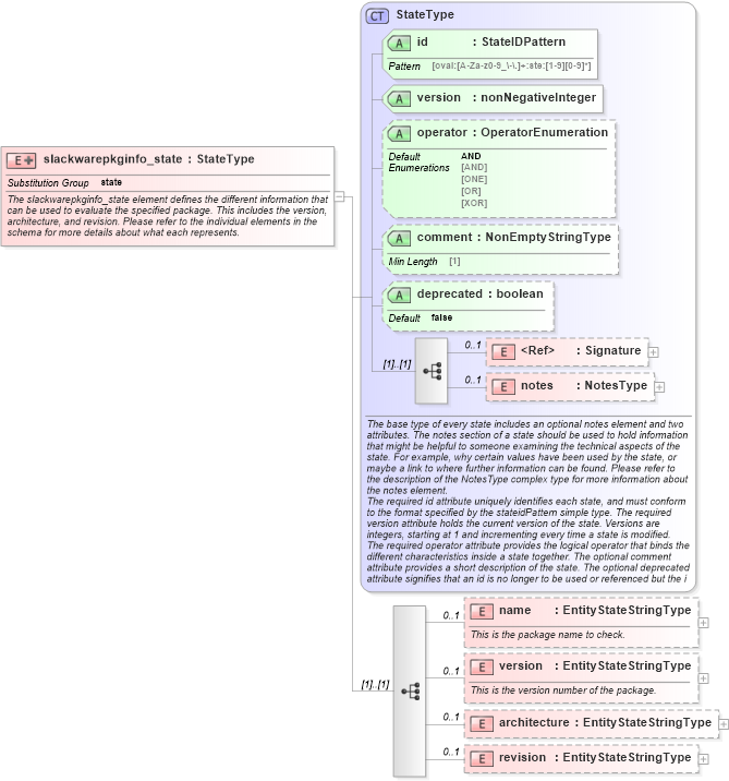
The slackwarepkginfo_state element defines the different information that can be used to evaluate the specified package. This includes the version, architecture, and revision. Please refer to the individual elements in the schema for more details about what each represents.
Collapse XSD Schema Diagram:
Drilldown into revision in schema linux-definitions-schema_xsd Drilldown into architecture in schema linux-definitions-schema_xsd Drilldown into version in schema linux-definitions-schema_xsd Drilldown into name in schema linux-definitions-schema_xsd Drilldown into notes in schema oval-definitions-schema_xsd Drilldown into Signature in schema xmldsig-core-schema_xsd Drilldown into deprecated in schema oval-definitions-schema_xsd Drilldown into comment in schema oval-definitions-schema_xsd Drilldown into operator in schema oval-definitions-schema_xsd Drilldown into version in schema oval-definitions-schema_xsd Drilldown into id in schema oval-definitions-schema_xsd Drilldown into StateType in schema oval-definitions-schema_xsdXSD Diagram of slackwarepkginfo_state in schema linux-definitions-schema_xsd (Open Vulnerability and Assessment Language (OVAL®))
Collapse XSD Schema Code:
<xsd:element name="slackwarepkginfo_state" substitutionGroup="oval-def:state">
    <xsd:annotation>
        <xsd:documentation>The slackwarepkginfo_state element defines the different information that can be used to evaluate the specified package. This includes the version, architecture, and revision. Please refer to the individual elements in the schema for more details about what each represents.</xsd:documentation>
    </xsd:annotation>
    <xsd:complexType>
        <xsd:complexContent>
            <xsd:extension base="oval-def:StateType">
                <xsd:sequence>
                    <xsd:element name="name" type="oval-def:EntityStateStringType" minOccurs="0" maxOccurs="1">
                        <xsd:annotation>
                            <xsd:documentation>This is the package name to check.</xsd:documentation>
                            <xsd:appinfo>
                                <sch:pattern id="spkginfostename" xmlns:sch="http://purl.oclc.org/dsdl/schematron">
                                    <sch:rule context="linux-def:slackwarepkginfo_state/linux-def:name">
                                        <sch:assert test="not(@datatype) or @datatype='string'">
                                            <sch:value-of select="../@id" /> - datatype attribute for the name entity of a slackwarepkginfo_state should be 'string'</sch:assert>
                                        <sch:assert test="not(@operation) or @operation='equals' or @operation='not equal' or @operation='pattern match'">
                                            <sch:value-of select="../@id" /> - operation attribute for the name entity of a slackwarepkginfo_state should be 'equals', 'not equal', or 'pattern match'</sch:assert>
                                    </sch:rule>
                                </sch:pattern>
                            </xsd:appinfo>
                        </xsd:annotation>
                    </xsd:element>
                    <xsd:element name="version" type="oval-def:EntityStateStringType" minOccurs="0" maxOccurs="1">
                        <xsd:annotation>
                            <xsd:documentation>This is the version number of the package.</xsd:documentation>
                            <xsd:appinfo>
                                <sch:pattern id="spkginfosteversion" xmlns:sch="http://purl.oclc.org/dsdl/schematron">
                                    <sch:rule context="linux-def:slackwarepkginfo_state/linux-def:version">
                                        <sch:assert test="not(@datatype) or @datatype='string'">
                                            <sch:value-of select="../@id" /> - datatype attribute for the version entity of a slackwarepkginfo_state should be 'string'</sch:assert>
                                        <sch:assert test="not(@operation) or @operation='equals' or @operation='not equal' or @operation='pattern match'">
                                            <sch:value-of select="../@id" /> - operation attribute for the version entity of a slackwarepkginfo_state should be 'equals', 'not equal', or 'pattern match'</sch:assert>
                                    </sch:rule>
                                </sch:pattern>
                            </xsd:appinfo>
                        </xsd:annotation>
                    </xsd:element>
                    <xsd:element name="architecture" type="oval-def:EntityStateStringType" minOccurs="0" maxOccurs="1">
                        <xsd:annotation>
                            <xsd:documentation />
                            <xsd:appinfo>
                                <sch:pattern id="spkginfostearch" xmlns:sch="http://purl.oclc.org/dsdl/schematron">
                                    <sch:rule context="linux-def:slackwarepkginfo_state/linux-def:architecture">
                                        <sch:assert test="not(@datatype) or @datatype='string'">
                                            <sch:value-of select="../@id" /> - datatype attribute for the architecture entity of a slackwarepkginfo_state should be 'string'</sch:assert>
                                        <sch:assert test="not(@operation) or @operation='equals' or @operation='not equal' or @operation='pattern match'">
                                            <sch:value-of select="../@id" /> - operation attribute for the architecture entity of a slackwarepkginfo_state should be 'equals', 'not equal', or 'pattern match'</sch:assert>
                                    </sch:rule>
                                </sch:pattern>
                            </xsd:appinfo>
                        </xsd:annotation>
                    </xsd:element>
                    <xsd:element name="revision" type="oval-def:EntityStateStringType" minOccurs="0" maxOccurs="1">
                        <xsd:annotation>
                            <xsd:documentation />
                            <xsd:appinfo>
                                <sch:pattern id="spkginfosterevision" xmlns:sch="http://purl.oclc.org/dsdl/schematron">
                                    <sch:rule context="linux-def:slackwarepkginfo_state/linux-def:revision">
                                        <sch:assert test="not(@datatype) or @datatype='string'">
                                            <sch:value-of select="../@id" /> - datatype attribute for the revision entity of a slackwarepkginfo_state should be 'string'</sch:assert>
                                        <sch:assert test="not(@operation) or @operation='equals' or @operation='not equal' or @operation='pattern match'">
                                            <sch:value-of select="../@id" /> - operation attribute for the revision entity of a slackwarepkginfo_state should be 'equals', 'not equal', or 'pattern match'</sch:assert>
                                    </sch:rule>
                                </sch:pattern>
                            </xsd:appinfo>
                        </xsd:annotation>
                    </xsd:element>
                </xsd:sequence>
            </xsd:extension>
        </xsd:complexContent>
    </xsd:complexType>
</xsd:element>
Collapse Child Elements:
Name Type Min Occurs Max Occurs
Signature ds:Signature 0 1
notes oval-def:notes 0 1
name linux-def:name 0 1
version linux-def:version 0 1
architecture linux-def:architecture 0 1
revision linux-def:revision 0 1
Collapse Child Attributes:
Name Type Default Value Use
id oval-def:id Required
version oval-def:version Required
operator oval-def:operator AND Optional
comment oval-def:comment Optional
deprecated oval-def:deprecated false Optional
Collapse Derivation Tree:
Collapse References:
oval-def:state