Definition Type: Element
Name: textfilecontent_object
Namespace: http://oval.mitre.org/XMLSchema/oval-definitions-5#independent
Type: oval-def:ObjectType
Containing Schema: independent-definitions-schema.xsd
Abstract
Documentation:
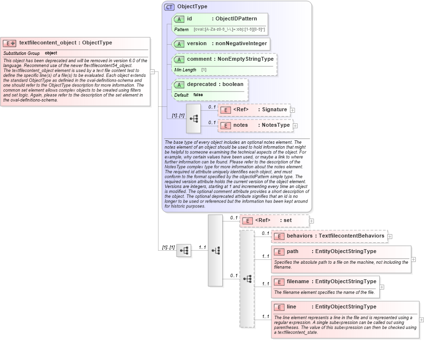
This object has been deprecated and will be removed in version 6.0 of the language. Recommend use of the newer ftextfilecontent54_object. The textfilecontent_object element is used by a text file content test to define the specific line(s) of a file(s) to be evaluated. Each object extends the standard ObjectType as definied in the oval-definitions-schema and one should refer to the ObjectType description for more information. The common set element allows complex objects to be created using filters and set logic. Again, please refer to the description of the set element in the oval-definitions-schema.
Collapse XSD Schema Diagram:
Drilldown into line in schema independent-definitions-schema_xsd Drilldown into filename in schema independent-definitions-schema_xsd Drilldown into path in schema independent-definitions-schema_xsd Drilldown into behaviors in schema independent-definitions-schema_xsd Drilldown into set in schema oval-definitions-schema_xsd Drilldown into notes in schema oval-definitions-schema_xsd Drilldown into Signature in schema xmldsig-core-schema_xsd Drilldown into deprecated in schema oval-definitions-schema_xsd Drilldown into comment in schema oval-definitions-schema_xsd Drilldown into version in schema oval-definitions-schema_xsd Drilldown into id in schema oval-definitions-schema_xsd Drilldown into ObjectType in schema oval-definitions-schema_xsdXSD Diagram of textfilecontent_object in schema independent-definitions-schema_xsd (Open Vulnerability and Assessment Language (OVAL®))
Collapse XSD Schema Code:
<xsd:element name="textfilecontent_object" substitutionGroup="oval-def:object">
    <xsd:annotation>
        <xsd:documentation>This object has been deprecated and will be removed in version 6.0 of the language. Recommend use of the newer ftextfilecontent54_object.</xsd:documentation>
        <xsd:documentation>The textfilecontent_object element is used by a text file content test to define the specific line(s) of a file(s) to be evaluated. Each object extends the standard ObjectType as definied in the oval-definitions-schema and one should refer to the ObjectType description for more information. The common set element allows complex objects to be created using filters and set logic. Again, please refer to the description of the set element in the oval-definitions-schema.</xsd:documentation>
    </xsd:annotation>
    <xsd:complexType>
        <xsd:complexContent>
            <xsd:extension base="oval-def:ObjectType">
                <xsd:sequence>
                    <xsd:choice minOccurs="1" maxOccurs="1">
                        <xsd:element ref="oval-def:set" minOccurs="0" maxOccurs="1" />
                        <xsd:sequence minOccurs="0" maxOccurs="1">
                            <xsd:element name="behaviors" type="ind-def:TextfilecontentBehaviors" minOccurs="0" maxOccurs="1" />
                            <xsd:element name="path" type="oval-def:EntityObjectStringType" minOccurs="1" maxOccurs="1">
                                <xsd:annotation>
                                    <xsd:documentation>Specifies the absolute path to a file on the machine, not including the filename.</xsd:documentation>
                                    <xsd:appinfo>
                                        <sch:pattern id="txtobjpath" xmlns:sch="http://purl.oclc.org/dsdl/schematron">
                                            <sch:rule context="ind-def:textfilecontent_object/ind-def:path">
                                                <sch:assert test="not(@datatype) or @datatype='string'">
                                                    <sch:value-of select="../@id" /> - datatype attribute for the path entity of a textfilecontent_object should be 'string'</sch:assert>
                                            </sch:rule>
                                        </sch:pattern>
                                    </xsd:appinfo>
                                </xsd:annotation>
                            </xsd:element>
                            <xsd:element name="filename" type="oval-def:EntityObjectStringType" minOccurs="1" maxOccurs="1">
                                <xsd:annotation>
                                    <xsd:documentation>The filename element specifies the name of the file.</xsd:documentation>
                                    <xsd:appinfo>
                                        <sch:pattern id="txtobjfilename" xmlns:sch="http://purl.oclc.org/dsdl/schematron">
                                            <sch:rule context="ind-def:textfilecontent_object/ind-def:filename">
                                                <sch:assert test="not(@datatype) or @datatype='string'">
                                                    <sch:value-of select="../@id" /> - datatype attribute for the filename entity of a textfilecontent_object should be 'string'</sch:assert>
                                            </sch:rule>
                                        </sch:pattern>
                                    </xsd:appinfo>
                                </xsd:annotation>
                            </xsd:element>
                            <xsd:element name="line" type="oval-def:EntityObjectStringType" minOccurs="1" maxOccurs="1">
                                <xsd:annotation>
                                    <xsd:documentation>The line element represents a line in the file and is represented using a regular expression. A single subexpression can be called out using parentheses. The value of this subexpression can then be checked using a textfilecontent_state.</xsd:documentation>
                                    <xsd:appinfo>
                                        <sch:pattern id="txtobjline" xmlns:sch="http://purl.oclc.org/dsdl/schematron">
                                            <sch:rule context="ind-def:textfilecontent_object/ind-def:line">
                                                <sch:assert test="not(@datatype) or @datatype='string'">
                                                    <sch:value-of select="../@id" /> - datatype attribute for the line entity of a textfilecontent_object should be 'string'</sch:assert>
                                            </sch:rule>
                                        </sch:pattern>
                                    </xsd:appinfo>
                                </xsd:annotation>
                            </xsd:element>
                        </xsd:sequence>
                    </xsd:choice>
                </xsd:sequence>
            </xsd:extension>
        </xsd:complexContent>
    </xsd:complexType>
</xsd:element>
Collapse Child Elements:
Name Type Min Occurs Max Occurs
Signature ds:Signature 0 1
notes oval-def:notes 0 1
set oval-def:set 0 1
behaviors ind-def:behaviors 0 1
path ind-def:path 1 1
filename ind-def:filename 1 1
line ind-def:line 1 1
Collapse Child Attributes:
Name Type Default Value Use
id oval-def:id Required
version oval-def:version Required
comment oval-def:comment Optional
deprecated oval-def:deprecated false Optional
Collapse Derivation Tree:
Collapse References:
oval-def:object