Definition Type: Element
Name: xinetd_object
Namespace: http://oval.mitre.org/XMLSchema/oval-definitions-5#unix
Type: oval-def:ObjectType
Containing Schema: unix-definitions-schema.xsd
Abstract
Documentation:
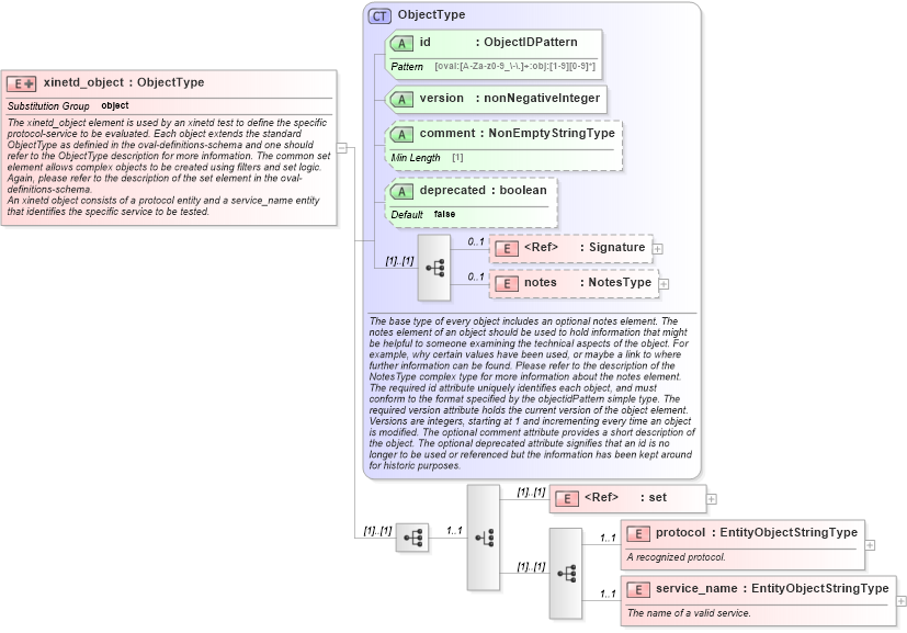
The xinetd_object element is used by an xinetd test to define the specific protocol-service to be evaluated. Each object extends the standard ObjectType as definied in the oval-definitions-schema and one should refer to the ObjectType description for more information. The common set element allows complex objects to be created using filters and set logic. Again, please refer to the description of the set element in the oval-definitions-schema. An xinetd object consists of a protocol entity and a service_name entity that identifies the specific service to be tested.
Collapse XSD Schema Diagram:
Drilldown into service_name in schema unix-definitions-schema_xsd Drilldown into protocol in schema unix-definitions-schema_xsd Drilldown into set in schema oval-definitions-schema_xsd Drilldown into notes in schema oval-definitions-schema_xsd Drilldown into Signature in schema xmldsig-core-schema_xsd Drilldown into deprecated in schema oval-definitions-schema_xsd Drilldown into comment in schema oval-definitions-schema_xsd Drilldown into version in schema oval-definitions-schema_xsd Drilldown into id in schema oval-definitions-schema_xsd Drilldown into ObjectType in schema oval-definitions-schema_xsdXSD Diagram of xinetd_object in schema unix-definitions-schema_xsd (Open Vulnerability and Assessment Language (OVAL®))
Collapse XSD Schema Code:
<xsd:element name="xinetd_object" substitutionGroup="oval-def:object">
    <xsd:annotation>
        <xsd:documentation>The xinetd_object element is used by an xinetd test to define the specific protocol-service to be evaluated. Each object extends the standard ObjectType as definied in the oval-definitions-schema and one should refer to the ObjectType description for more information. The common set element allows complex objects to be created using filters and set logic. Again, please refer to the description of the set element in the oval-definitions-schema.</xsd:documentation>
        <xsd:documentation>An xinetd object consists of a protocol entity and a service_name entity that identifies the specific service to be tested.</xsd:documentation>
    </xsd:annotation>
    <xsd:complexType>
        <xsd:complexContent>
            <xsd:extension base="oval-def:ObjectType">
                <xsd:sequence>
                    <xsd:choice minOccurs="1" maxOccurs="1">
                        <xsd:element ref="oval-def:set" />
                        <xsd:sequence>
                            <xsd:element name="protocol" type="oval-def:EntityObjectStringType" minOccurs="1" maxOccurs="1">
                                <xsd:annotation>
                                    <xsd:documentation>A recognized protocol.</xsd:documentation>
                                    <xsd:appinfo>
                                        <sch:pattern id="xinetdobjprotocol" xmlns:sch="http://purl.oclc.org/dsdl/schematron">
                                            <sch:rule context="unix-def:xinetd_object/unix-def:protocol">
                                                <sch:assert test="not(@datatype) or @datatype='string'">
                                                    <sch:value-of select="../@id" /> - datatype attribute for the protocol entity of an xinetd_object should be 'string'</sch:assert>
                                            </sch:rule>
                                        </sch:pattern>
                                    </xsd:appinfo>
                                </xsd:annotation>
                            </xsd:element>
                            <xsd:element name="service_name" type="oval-def:EntityObjectStringType" minOccurs="1" maxOccurs="1">
                                <xsd:annotation>
                                    <xsd:documentation>The name of a valid service.</xsd:documentation>
                                    <xsd:appinfo>
                                        <sch:pattern id="xinetdobjservice_name" xmlns:sch="http://purl.oclc.org/dsdl/schematron">
                                            <sch:rule context="unix-def:xinetd_object/unix-def:service_name">
                                                <sch:assert test="not(@datatype) or @datatype='string'">
                                                    <sch:value-of select="../@id" /> - datatype attribute for the service_name entity of an xinetd_object should be 'string'</sch:assert>
                                            </sch:rule>
                                        </sch:pattern>
                                    </xsd:appinfo>
                                </xsd:annotation>
                            </xsd:element>
                        </xsd:sequence>
                    </xsd:choice>
                </xsd:sequence>
            </xsd:extension>
        </xsd:complexContent>
    </xsd:complexType>
</xsd:element>
Collapse Child Elements:
Name Type Min Occurs Max Occurs
Signature ds:Signature 0 1
notes oval-def:notes 0 1
set oval-def:set (1) (1)
protocol unix-def:protocol 1 1
service_name unix-def:service_name 1 1
Collapse Child Attributes:
Name Type Default Value Use
id oval-def:id Required
version oval-def:version Required
comment oval-def:comment Optional
deprecated oval-def:deprecated false Optional
Collapse Derivation Tree:
Collapse References:
oval-def:object