Definition Type: Element
Name: oauth2authserver
Namespace: http://membrane-soa.org/proxies/1/
Type: beans:identifiedType
Containing Schema: proxies-1.xsd
Abstract
Collapse XSD Schema Diagram:
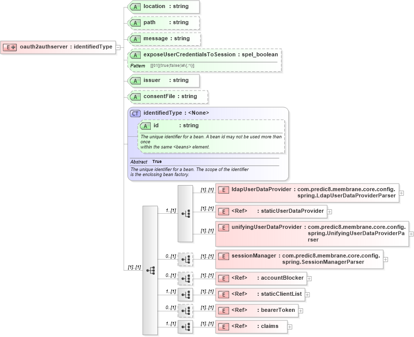
Drilldown into claims in schema proxies-1_xsd Drilldown into bearerToken in schema proxies-1_xsd Drilldown into staticClientList in schema proxies-1_xsd Drilldown into accountBlocker in schema proxies-1_xsd Drilldown into sessionManager in schema proxies-1_xsd Drilldown into unifyingUserDataProvider in schema proxies-1_xsd Drilldown into staticUserDataProvider in schema proxies-1_xsd Drilldown into ldapUserDataProvider in schema proxies-1_xsd Drilldown into id in schema spring-beans-3_1_xsd Drilldown into identifiedType in schema spring-beans-3_1_xsd Drilldown into consentFile in schema proxies-1_xsd Drilldown into issuer in schema proxies-1_xsd Drilldown into exposeUserCredentialsToSession in schema proxies-1_xsd Drilldown into message in schema proxies-1_xsd Drilldown into path in schema proxies-1_xsd Drilldown into location in schema proxies-1_xsdXSD Diagram of oauth2authserver in schema proxies-1_xsd (Membrane Service Proxy)
Collapse XSD Schema Code:
<xsd:element name="oauth2authserver">
    <xsd:complexType>
        <xsd:complexContent>
            <xsd:extension base="beans:identifiedType">
                <xsd:sequence>
                    <xsd:choice minOccurs="1">
                        <xsd:element name="ldapUserDataProvider" type="com.predic8.membrane.core.config.spring.LdapUserDataProviderParser">
                        </xsd:element>
                        <xsd:element ref="staticUserDataProvider">
                        </xsd:element>
                        <xsd:element name="unifyingUserDataProvider" type="com.predic8.membrane.core.config.spring.UnifyingUserDataProviderParser">
                        </xsd:element>
                    </xsd:choice>
                    <xsd:choice minOccurs="0">
                        <xsd:element name="sessionManager" type="com.predic8.membrane.core.config.spring.SessionManagerParser">
                        </xsd:element>
                    </xsd:choice>
                    <xsd:choice minOccurs="0">
                        <xsd:element ref="accountBlocker">
                        </xsd:element>
                    </xsd:choice>
                    <xsd:choice minOccurs="1">
                        <xsd:element ref="staticClientList">
                        </xsd:element>
                    </xsd:choice>
                    <xsd:choice minOccurs="0">
                        <xsd:element ref="bearerToken">
                        </xsd:element>
                    </xsd:choice>
                    <xsd:choice minOccurs="1">
                        <xsd:element ref="claims">
                        </xsd:element>
                    </xsd:choice>
                </xsd:sequence>
                <xsd:attribute name="location" type="xsd:string" use="required">
                </xsd:attribute>
                <xsd:attribute name="path" type="xsd:string">
                </xsd:attribute>
                <xsd:attribute name="message" type="xsd:string">
                </xsd:attribute>
                <xsd:attribute name="exposeUserCredentialsToSession" type="spel_boolean">
                </xsd:attribute>
                <xsd:attribute name="issuer" type="xsd:string" use="required">
                </xsd:attribute>
                <xsd:attribute name="consentFile" type="xsd:string">
                </xsd:attribute>
            </xsd:extension>
        </xsd:complexContent>
    </xsd:complexType>
</xsd:element>
Collapse Child Elements:
Name Type Min Occurs Max Occurs
ldapUserDataProvider nsB:ldapUserDataProvider (1) (1)
staticUserDataProvider nsB:staticUserDataProvider (1) (1)
unifyingUserDataProvider nsB:unifyingUserDataProvider (1) (1)
sessionManager nsB:sessionManager (1) (1)
accountBlocker nsB:accountBlocker (1) (1)
staticClientList nsB:staticClientList (1) (1)
bearerToken nsB:bearerToken (1) (1)
claims nsB:claims (1) (1)
Collapse Child Attributes:
Name Type Default Value Use
id beans:id (Optional)
location nsB:location Required
path nsB:path (Optional)
message nsB:message (Optional)
exposeUserCredentialsToSession nsB:exposeUserCredentialsToSession (Optional)
issuer nsB:issuer Required
consentFile nsB:consentFile (Optional)
Collapse Derivation Tree: