Definition Type: Element
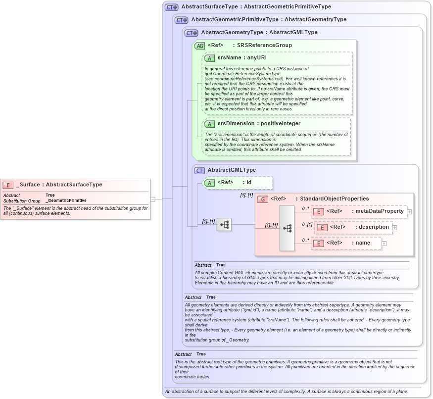
Name: _Surface
Namespace: http://niem.gov/niem/external/ogc-gml/3.1.1/dhs-gmo/1.0.0
Type: gml:AbstractSurfaceType
Containing Schema: gml.xsd
Abstract True
Documentation:
The "_Surface" element is the abstract head of the substituition group for all (continuous) surface elements.
Collapse XSD Schema Diagram:
Drilldown into name in schema gml_xsd Drilldown into description in schema gml_xsd Drilldown into metaDataProperty in schema gml_xsd Drilldown into StandardObjectProperties in schema gml_xsd Drilldown into id in schema gml_xsd Drilldown into AbstractGMLType in schema gml_xsd Drilldown into srsDimension in schema gml_xsd Drilldown into srsName in schema gml_xsd Drilldown into SRSReferenceGroup in schema gml_xsd Drilldown into AbstractGeometryType in schema gml_xsd Drilldown into AbstractGeometricPrimitiveType in schema gml_xsd Drilldown into AbstractSurfaceType in schema gml_xsdXSD Diagram of _Surface in schema gml_xsd (National Information Exchange Model (NEIM))
Collapse XSD Schema Code:
<element name="_Surface" type="gml:AbstractSurfaceType" abstract="true" substitutionGroup="gml:_GeometricPrimitive">
    <annotation>
        <appinfo source="urn:opengis:specification:gml:schema-xsd:geometryBasic2d:3.1.1">geometryBasic2d.xsd</appinfo>
        <documentation>The "_Surface" element is the abstract head of the substituition group for all (continuous) surface elements.</documentation>
    </annotation>
</element>
Collapse Child Elements:
Name Type Min Occurs Max Occurs
metaDataProperty gml:metaDataProperty 0 unbounded
description gml:description 0 (1)
name gml:name 0 unbounded
<xs:group> gml:StandardObjectProperties (1) (1)
Collapse Child Attributes:
Name Type Default Value Use
id gml:id Optional
srsName gml:srsName Optional
srsDimension gml:srsDimension Optional
Collapse Derivation Tree:
Collapse References:
gml:_GeometricPrimitive