Definition Type: ComplexType
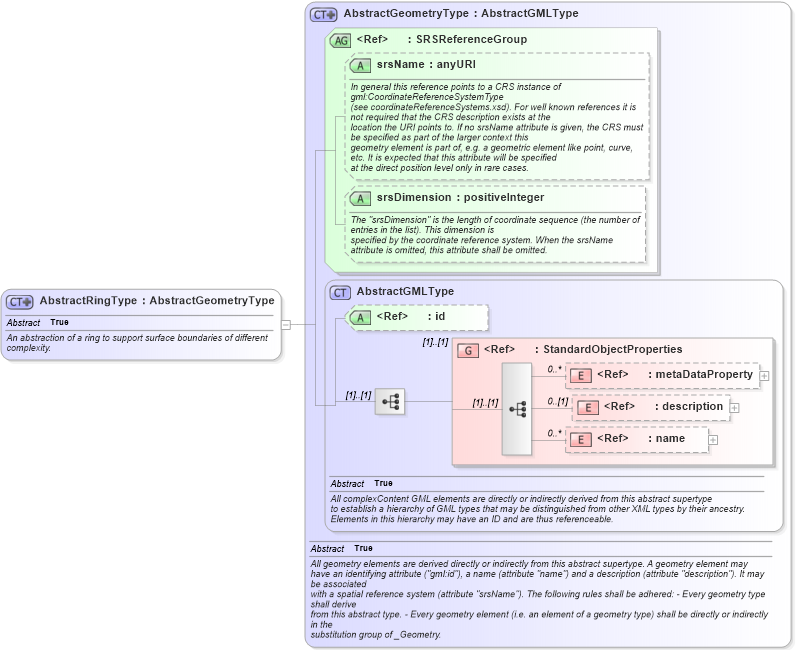
Name: AbstractRingType
Namespace: http://niem.gov/niem/external/ogc-gml/3.1.1/dhs-gmo/1.0.0
Type: gml:AbstractGeometryType
Containing Schema: gml.xsd
Abstract True
Documentation:
An abstraction of a ring to support surface boundaries of different complexity.
Collapse XSD Schema Diagram:
Drilldown into name in schema gml_xsd Drilldown into description in schema gml_xsd Drilldown into metaDataProperty in schema gml_xsd Drilldown into StandardObjectProperties in schema gml_xsd Drilldown into id in schema gml_xsd Drilldown into AbstractGMLType in schema gml_xsd Drilldown into srsDimension in schema gml_xsd Drilldown into srsName in schema gml_xsd Drilldown into SRSReferenceGroup in schema gml_xsd Drilldown into AbstractGeometryType in schema gml_xsdXSD Diagram of AbstractRingType in schema gml_xsd (National Information Exchange Model (NEIM))
Collapse XSD Schema Code:
<complexType name="AbstractRingType" abstract="true">
    <annotation>
        <appinfo source="urn:opengis:specification:gml:schema-xsd:geometryBasic2d:3.1.1">geometryBasic2d.xsd</appinfo>
        <documentation>
				An abstraction of a ring to support surface boundaries of different complexity.
			</documentation>
    </annotation>
    <complexContent>
        <extension base="gml:AbstractGeometryType" />
    </complexContent>
</complexType>
Collapse Child Elements:
Name Type Min Occurs Max Occurs
metaDataProperty gml:metaDataProperty 0 unbounded
description gml:description 0 (1)
name gml:name 0 unbounded
<xs:group> gml:StandardObjectProperties (1) (1)
Collapse Child Attributes:
Name Type Default Value Use
id gml:id Optional
srsName gml:srsName Optional
srsDimension gml:srsDimension Optional
Collapse Derivation Tree:
Collapse References:
gml:_Ringgml:LinearRingType,