Definition Type: ComplexType
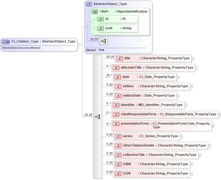
Name: CI_Citation_Type
Namespace: http://niem.gov/niem/external/iso-19139-gmd/draft-0.1/gmd/dhs-gmo/1.0.0
Type: gco:AbstractObject_Type
Containing Schema: citation.xsd
Abstract
Documentation:
Standardized resource reference
Collapse XSD Schema Diagram:
Drilldown into ISSN in schema citation_xsd Drilldown into ISBN in schema citation_xsd Drilldown into collectiveTitle in schema citation_xsd Drilldown into otherCitationDetails in schema citation_xsd Drilldown into series in schema citation_xsd Drilldown into presentationForm in schema citation_xsd Drilldown into citedResponsibleParty in schema citation_xsd Drilldown into identifier in schema citation_xsd Drilldown into editionDate in schema citation_xsd Drilldown into edition in schema citation_xsd Drilldown into date in schema citation_xsd Drilldown into alternateTitle in schema citation_xsd Drilldown into title in schema citation_xsd Drilldown into uuid in schema gcobase_xsd Drilldown into id in schema gcobase_xsd Drilldown into ObjectIdentification in schema gcobase_xsd Drilldown into AbstractObject_Type in schema gcobase_xsdXSD Diagram of CI_Citation_Type in schema citation_xsd (National Information Exchange Model (NEIM))
Collapse XSD Schema Code:
<xs:complexType name="CI_Citation_Type">
    <xs:annotation>
        <xs:documentation>Standardized resource reference</xs:documentation>
    </xs:annotation>
    <xs:complexContent>
        <xs:extension base="gco:AbstractObject_Type">
            <xs:sequence>
                <xs:element name="title" type="gco:CharacterString_PropertyType" />
                <xs:element name="alternateTitle" type="gco:CharacterString_PropertyType" minOccurs="0" maxOccurs="unbounded" />
                <xs:element name="date" type="gmd:CI_Date_PropertyType" maxOccurs="unbounded" />
                <xs:element name="edition" type="gco:CharacterString_PropertyType" minOccurs="0" />
                <xs:element name="editionDate" type="gco:Date_PropertyType" minOccurs="0" />
                <xs:element name="identifier" type="gmd:MD_Identifier_PropertyType" minOccurs="0" maxOccurs="unbounded" />
                <xs:element name="citedResponsibleParty" type="gmd:CI_ResponsibleParty_PropertyType" minOccurs="0" maxOccurs="unbounded" />
                <xs:element name="presentationForm" type="gmd:CI_PresentationFormCode_PropertyType" minOccurs="0" maxOccurs="unbounded" />
                <xs:element name="series" type="gmd:CI_Series_PropertyType" minOccurs="0" />
                <xs:element name="otherCitationDetails" type="gco:CharacterString_PropertyType" minOccurs="0" />
                <xs:element name="collectiveTitle" type="gco:CharacterString_PropertyType" minOccurs="0" />
                <xs:element name="ISBN" type="gco:CharacterString_PropertyType" minOccurs="0" />
                <xs:element name="ISSN" type="gco:CharacterString_PropertyType" minOccurs="0" />
            </xs:sequence>
        </xs:extension>
    </xs:complexContent>
</xs:complexType>
Collapse Child Elements:
Name Type Min Occurs Max Occurs
title gmd:title (1) (1)
alternateTitle gmd:alternateTitle 0 unbounded
date gmd:date (1) unbounded
edition gmd:edition 0 (1)
editionDate gmd:editionDate 0 (1)
identifier gmd:identifier 0 unbounded
citedResponsibleParty gmd:citedResponsibleParty 0 unbounded
presentationForm gmd:presentationForm 0 unbounded
series gmd:series 0 (1)
otherCitationDetails gmd:otherCitationDetails 0 (1)
collectiveTitle gmd:collectiveTitle 0 (1)
ISBN gmd:ISBN 0 (1)
ISSN gmd:ISSN 0 (1)
Collapse Child Attributes:
Name Type Default Value Use
id gco:id Optional
uuid gco:uuid Optional
Collapse Derivation Tree:
Collapse References:
gmd:CI_Citation