Definition Type: ComplexType
Name: CommunityAddress_type
Namespace: http://niem.gov/niem/external/urisa-street-address/draft-0.2.0/dhs-gmo/1.0.0
Containing Schema: StreetAddressDataStandard.xsd
Abstract
Collapse XSD Schema Diagram:
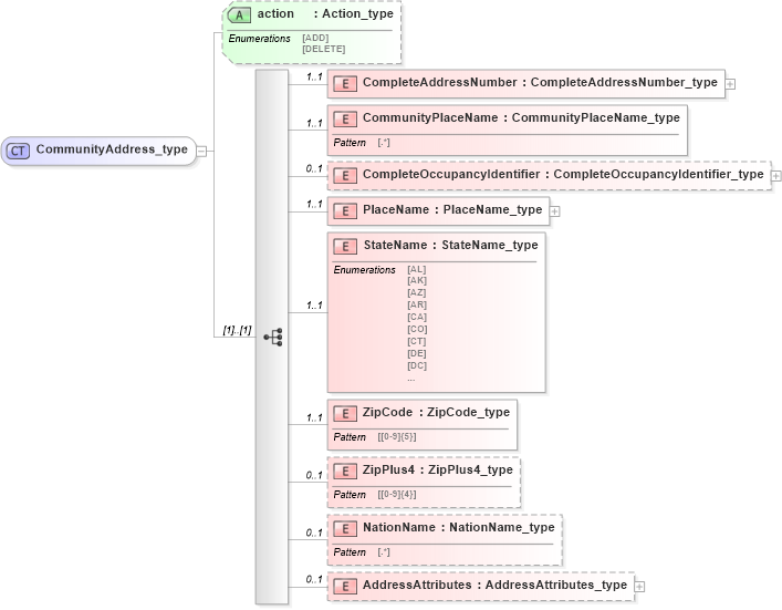
Drilldown into AddressAttributes in schema streetaddressdatastandard_xsd Drilldown into NationName in schema streetaddressdatastandard_xsd Drilldown into ZipPlus4 in schema streetaddressdatastandard_xsd Drilldown into ZipCode in schema streetaddressdatastandard_xsd Drilldown into StateName in schema streetaddressdatastandard_xsd Drilldown into PlaceName in schema streetaddressdatastandard_xsd Drilldown into CompleteOccupancyIdentifier in schema streetaddressdatastandard_xsd Drilldown into CommunityPlaceName in schema streetaddressdatastandard_xsd Drilldown into CompleteAddressNumber in schema streetaddressdatastandard_xsd Drilldown into action in schema streetaddressdatastandard_xsdXSD Diagram of CommunityAddress_type in schema streetaddressdatastandard_xsd (National Information Exchange Model (NEIM))
Collapse XSD Schema Code:
<xsd:complexType name="CommunityAddress_type">
    <xsd:sequence>
        <xsd:element name="CompleteAddressNumber" type="addr:CompleteAddressNumber_type" minOccurs="1" maxOccurs="1" />
        <xsd:element name="CommunityPlaceName" type="addr:CommunityPlaceName_type" minOccurs="1" maxOccurs="1" />
        <xsd:element name="CompleteOccupancyIdentifier" type="addr:CompleteOccupancyIdentifier_type" minOccurs="0" maxOccurs="1" />
        <xsd:element name="PlaceName" type="addr:PlaceName_type" minOccurs="1" maxOccurs="1" />
        <xsd:element name="StateName" type="addr:StateName_type" minOccurs="1" maxOccurs="1" />
        <xsd:element name="ZipCode" type="addr:ZipCode_type" minOccurs="1" maxOccurs="1" />
        <xsd:element name="ZipPlus4" type="addr:ZipPlus4_type" minOccurs="0" maxOccurs="1" />
        <xsd:element name="NationName" type="addr:NationName_type" minOccurs="0" maxOccurs="1" />
        <xsd:element name="AddressAttributes" type="addr:AddressAttributes_type" minOccurs="0" maxOccurs="1" />
    </xsd:sequence>
    <xsd:attribute name="action" type="addr:Action_type" use="optional" />
</xsd:complexType>
Collapse Child Elements:
Name Type Min Occurs Max Occurs
CompleteAddressNumber addr:CompleteAddressNumber 1 1
CommunityPlaceName addr:CommunityPlaceName 1 1
CompleteOccupancyIdentifier addr:CompleteOccupancyIdentifier 0 1
PlaceName addr:PlaceName 1 1
StateName addr:StateName 1 1
ZipCode addr:ZipCode 1 1
ZipPlus4 addr:ZipPlus4 0 1
NationName addr:NationName 0 1
AddressAttributes addr:AddressAttributes 0 1
Collapse Child Attributes:
Name Type Default Value Use
action addr:action Optional
Collapse Derivation Tree:
Collapse References:
addr:CommunityAddress, addr:CommunityAddress