Definition Type: ComplexType
Name: CompositePhenomenonType
Namespace: http://niem.gov/niem/external/ogc-observation/draft-0.14.5/swe/dhs-gmo/1.0.0
Type: swe:CompoundPhenomenonType
Containing Schema: phenomenon.xsd
Abstract
Collapse XSD Schema Diagram:
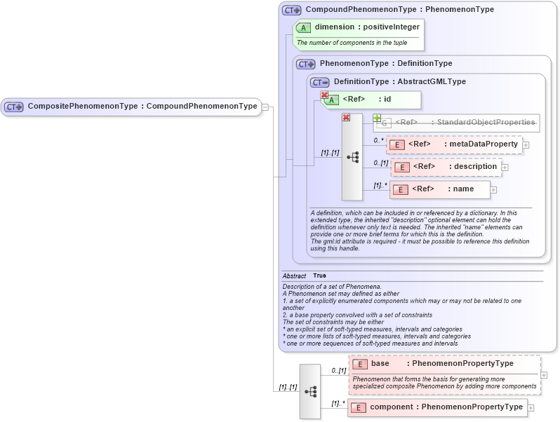
Drilldown into component in schema phenomenon_xsd Drilldown into base in schema phenomenon_xsd Drilldown into name in schema gml_xsd Drilldown into description in schema gml_xsd Drilldown into metaDataProperty in schema gml_xsd Drilldown into StandardObjectProperties in schema gml_xsd Drilldown into id in schema gml_xsd Drilldown into DefinitionType in schema gml_xsd Drilldown into PhenomenonType in schema phenomenon_xsd Drilldown into dimension in schema phenomenon_xsd Drilldown into CompoundPhenomenonType in schema phenomenon_xsdXSD Diagram of CompositePhenomenonType in schema phenomenon_xsd (National Information Exchange Model (NEIM))
Collapse XSD Schema Code:
<complexType name="CompositePhenomenonType">
    <complexContent>
        <extension base="swe:CompoundPhenomenonType">
            <sequence>
                <element name="base" type="swe:PhenomenonPropertyType" minOccurs="0">
                    <annotation>
                        <documentation>Phenomenon that forms the basis for generating more
specialized composite Phenomenon by adding more components</documentation>
                    </annotation>
                </element>
                <element name="component" type="swe:PhenomenonPropertyType" maxOccurs="unbounded" />
            </sequence>
        </extension>
    </complexContent>
</complexType>
Collapse Child Elements:
Name Type Min Occurs Max Occurs
metaDataProperty gml:metaDataProperty 0 unbounded
description gml:description 0 (1)
name gml:name 0 unbounded
metaDataProperty gml:metaDataProperty 0 unbounded
description gml:description 0 (1)
name gml:name (1) unbounded
base swe:base 0 (1)
component swe:component (1) unbounded
<xs:group> gml:StandardObjectProperties (1) (1)
Collapse Child Attributes:
Name Type Default Value Use
id gml:id Required
dimension swe:dimension Required
Collapse Derivation Tree:
Collapse References:
swe:CompositePhenomenon