Definition Type: Element
Name: CoordinateSystemAxisAlt
Namespace: http://niem.gov/niem/external/iso-19139-gmd/draft-0.1/gmx/dhs-gmo/1.0.0
Type: gmx:CoordinateSystemAxisAlt_Type
Containing Schema: crsItem.xsd
Abstract
Collapse XSD Schema Diagram:
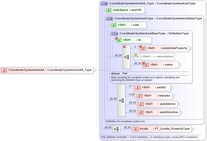
Drilldown into locale in schema crsitem_xsd Drilldown into axisDirection in schema gml_xsd Drilldown into axisAbbrev in schema gml_xsd Drilldown into remarks in schema gml_xsd Drilldown into axisID in schema gml_xsd Drilldown into name in schema gml_xsd Drilldown into description in schema gml_xsd Drilldown into metaDataProperty in schema gml_xsd Drilldown into id in schema gml_xsd Drilldown into CoordinateSystemAxisBaseType in schema gml_xsd Drilldown into uom in schema gml_xsd Drilldown into CoordinateSystemAxisType in schema gml_xsd Drilldown into codeSpace in schema crsitem_xsd Drilldown into CoordinateSystemAxisAlt_Type in schema crsitem_xsdXSD Diagram of CoordinateSystemAxisAlt in schema crsitem_xsd (National Information Exchange Model (NEIM))
Collapse XSD Schema Code:
<xs:element name="CoordinateSystemAxisAlt" type="gmx:CoordinateSystemAxisAlt_Type" />
Collapse Child Elements:
Name Type Min Occurs Max Occurs
metaDataProperty gml:metaDataProperty 0 unbounded
description gml:description 0 (1)
name gml:name 0 unbounded
metaDataProperty gml:metaDataProperty 0 unbounded
description gml:description 0 (1)
name gml:name (1) unbounded
metaDataProperty gml:metaDataProperty 0 unbounded
name gml:name (1) (1)
axisID gml:axisID 0 unbounded
remarks gml:remarks 0 (1)
axisAbbrev gml:axisAbbrev (1) (1)
axisDirection gml:axisDirection (1) (1)
locale gmx:locale (1) (1)
<xs:group> gml:StandardObjectProperties (1) (1)
Collapse Child Attributes:
Name Type Default Value Use
id gml:id Required
uom gml:uom Required
codeSpace gmx:codeSpace Required
Collapse Derivation Tree: