Definition Type: ComplexType
Name: CrsAlt_Type
Namespace: http://niem.gov/niem/external/iso-19139-gmd/draft-0.1/gmx/dhs-gmo/1.0.0
Type: gml:AbstractReferenceSystemType
Containing Schema: crsItem.xsd
Abstract
Documentation:
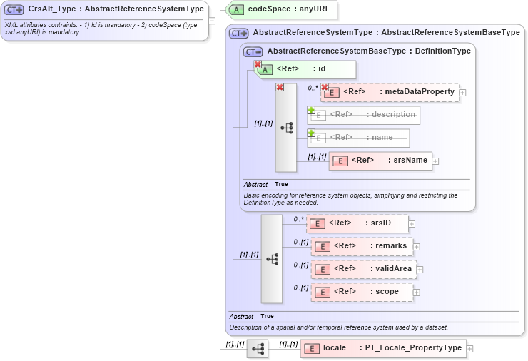
XML attributes contraints: - 1) Id is mandatory - 2) codeSpace (type xsd:anyURI) is mandatory
Collapse XSD Schema Diagram:
Drilldown into locale in schema crsitem_xsd Drilldown into scope in schema gml_xsd Drilldown into validArea in schema gml_xsd Drilldown into remarks in schema gml_xsd Drilldown into srsID in schema gml_xsd Drilldown into srsName in schema gml_xsd Drilldown into name in schema gml_xsd Drilldown into description in schema gml_xsd Drilldown into metaDataProperty in schema gml_xsd Drilldown into id in schema gml_xsd Drilldown into AbstractReferenceSystemBaseType in schema gml_xsd Drilldown into AbstractReferenceSystemType in schema gml_xsd Drilldown into codeSpace in schema crsitem_xsdXSD Diagram of CrsAlt_Type in schema crsitem_xsd (National Information Exchange Model (NEIM))
Collapse XSD Schema Code:
<xs:complexType name="CrsAlt_Type">
    <xs:annotation>
        <xs:documentation>XML attributes contraints: - 1) Id is mandatory - 2) codeSpace (type xsd:anyURI) is mandatory</xs:documentation>
    </xs:annotation>
    <xs:complexContent>
        <!--
			<xs:extension base="gml:AbstractCRSType">
-->
        <xs:extension base="gml:AbstractReferenceSystemType">
            <xs:sequence>
                <xs:element name="locale" type="gmd:PT_Locale_PropertyType" />
            </xs:sequence>
            <xs:attribute name="codeSpace" type="xs:anyURI" use="required" />
        </xs:extension>
    </xs:complexContent>
</xs:complexType>
Collapse Child Elements:
Name Type Min Occurs Max Occurs
metaDataProperty gml:metaDataProperty 0 unbounded
description gml:description 0 (1)
name gml:name 0 unbounded
metaDataProperty gml:metaDataProperty 0 unbounded
description gml:description 0 (1)
name gml:name (1) unbounded
metaDataProperty gml:metaDataProperty 0 unbounded
srsName gml:srsName (1) (1)
srsID gml:srsID 0 unbounded
remarks gml:remarks 0 (1)
validArea gml:validArea 0 (1)
scope gml:scope 0 (1)
locale gmx:locale (1) (1)
<xs:group> gml:StandardObjectProperties (1) (1)
Collapse Child Attributes:
Name Type Default Value Use
id gml:id Required
codeSpace gmx:codeSpace Required
Collapse Derivation Tree:
Collapse References:
gmx:CrsAlt