Definition Type: Element
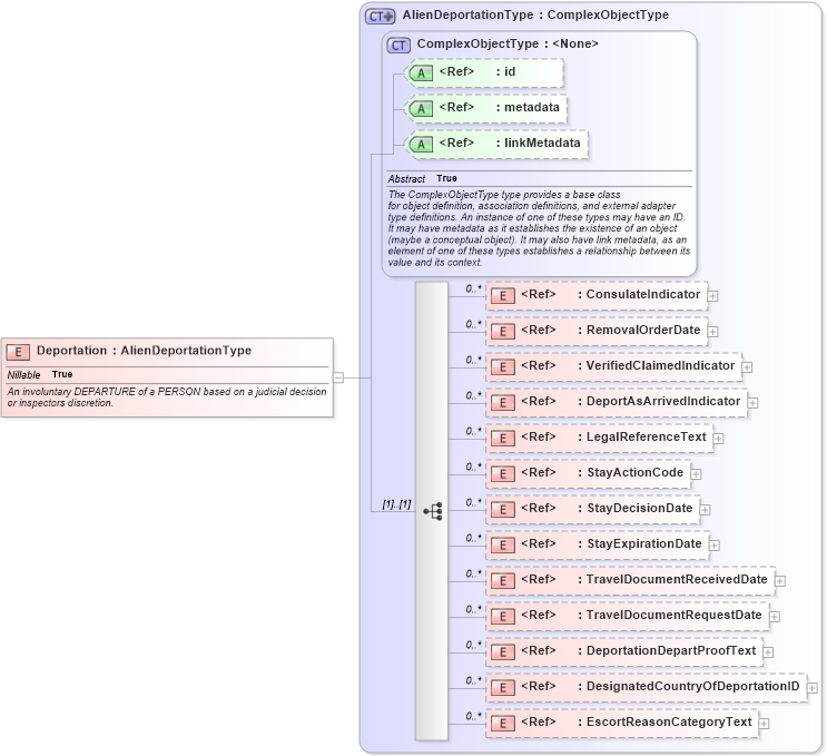
Name: Deportation
Namespace: http://niem.gov/niem/domains/screening/2.0
Type: scr:AlienDeportationType
Containing Schema: screening.xsd
Abstract
Documentation:
An involuntary DEPARTURE of a PERSON based on a judicial decision or inspectors discretion.
Collapse XSD Schema Diagram:
Drilldown into EscortReasonCategoryText in schema screening_xsd Drilldown into DesignatedCountryOfDeportationID in schema screening_xsd Drilldown into DeportationDepartProofText in schema screening_xsd Drilldown into TravelDocumentRequestDate in schema screening_xsd Drilldown into TravelDocumentReceivedDate in schema screening_xsd Drilldown into StayExpirationDate in schema screening_xsd Drilldown into StayDecisionDate in schema screening_xsd Drilldown into StayActionCode in schema screening_xsd Drilldown into LegalReferenceText in schema screening_xsd Drilldown into DeportAsArrivedIndicator in schema screening_xsd Drilldown into VerifiedClaimedIndicator in schema screening_xsd Drilldown into RemovalOrderDate in schema screening_xsd Drilldown into ConsulateIndicator in schema screening_xsd Drilldown into linkMetadata in schema structures_xsd Drilldown into metadata in schema structures_xsd Drilldown into id in schema structures_xsd Drilldown into ComplexObjectType in schema structures_xsd Drilldown into AlienDeportationType in schema screening_xsdXSD Diagram of Deportation in schema screening_xsd (National Information Exchange Model (NEIM))
Collapse XSD Schema Code:
<xsd:element name="Deportation" type="scr:AlienDeportationType" nillable="true">
    <xsd:annotation>
        <xsd:documentation>An involuntary DEPARTURE of a PERSON based on a judicial decision or inspectors discretion.</xsd:documentation>
    </xsd:annotation>
</xsd:element>
Collapse Child Elements:
Name Type Min Occurs Max Occurs
ConsulateIndicator scr:ConsulateIndicator 0 unbounded
RemovalOrderDate scr:RemovalOrderDate 0 unbounded
VerifiedClaimedIndicator scr:VerifiedClaimedIndicator 0 unbounded
DeportAsArrivedIndicator scr:DeportAsArrivedIndicator 0 unbounded
LegalReferenceText scr:LegalReferenceText 0 unbounded
StayActionCode scr:StayActionCode 0 unbounded
StayDecisionDate scr:StayDecisionDate 0 unbounded
StayExpirationDate scr:StayExpirationDate 0 unbounded
TravelDocumentReceivedDate scr:TravelDocumentReceivedDate 0 unbounded
TravelDocumentRequestDate scr:TravelDocumentRequestDate 0 unbounded
DeportationDepartProofText scr:DeportationDepartProofText 0 unbounded
DesignatedCountryOfDeportationID scr:DesignatedCountryOfDeportationID 0 unbounded
EscortReasonCategoryText scr:EscortReasonCategoryText 0 unbounded
Collapse Child Attributes:
Name Type Default Value Use
id s:id (Optional)
metadata s:metadata (Optional)
linkMetadata s:linkMetadata (Optional)
Collapse Derivation Tree: