Definition Type: ComplexType
Name: EllipseType
Namespace: http://niem.gov/niem/external/ogc-openls/1.1.0/dhs-gmo/1.0.0
Type: gml:AbstractGeometricPrimitiveType
Containing Schema: ols.xsd
Abstract
Collapse XSD Schema Diagram:
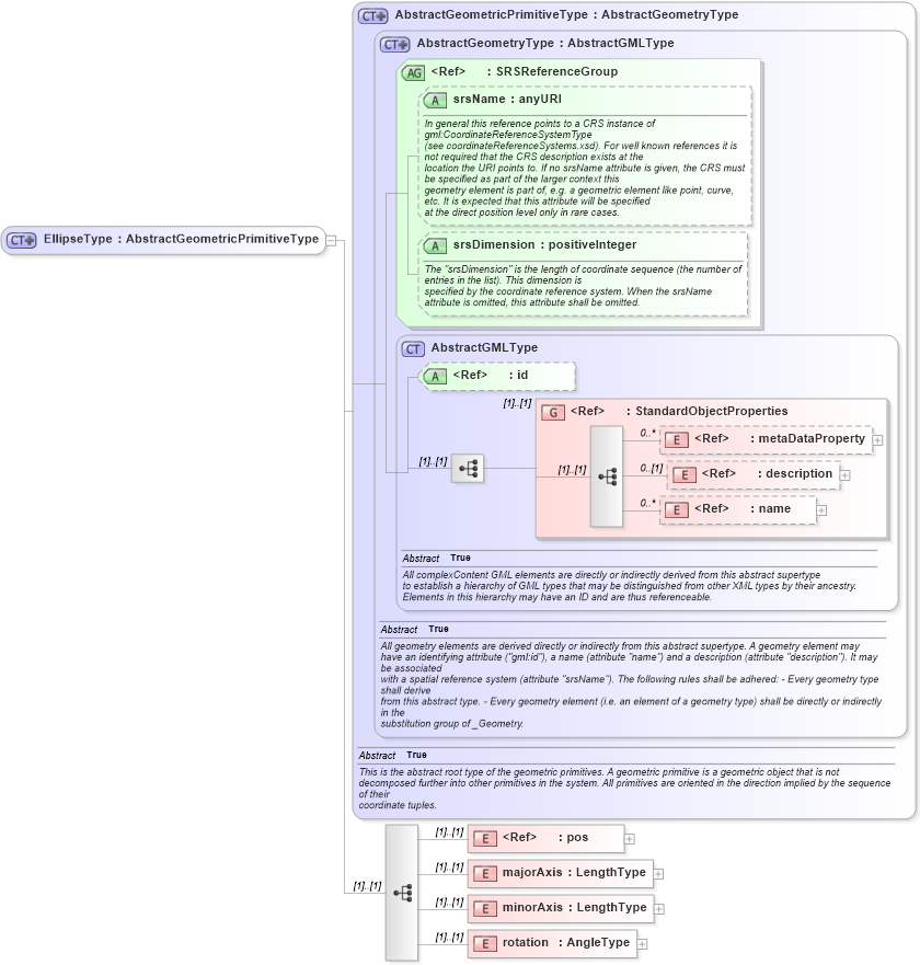
Drilldown into rotation in schema ols_xsd Drilldown into minorAxis in schema ols_xsd Drilldown into majorAxis in schema ols_xsd Drilldown into pos in schema gml_xsd Drilldown into name in schema gml_xsd Drilldown into description in schema gml_xsd Drilldown into metaDataProperty in schema gml_xsd Drilldown into StandardObjectProperties in schema gml_xsd Drilldown into id in schema gml_xsd Drilldown into AbstractGMLType in schema gml_xsd Drilldown into srsDimension in schema gml_xsd Drilldown into srsName in schema gml_xsd Drilldown into SRSReferenceGroup in schema gml_xsd Drilldown into AbstractGeometryType in schema gml_xsd Drilldown into AbstractGeometricPrimitiveType in schema gml_xsdXSD Diagram of EllipseType in schema ols_xsd (National Information Exchange Model (NEIM))
Collapse XSD Schema Code:
<complexType name="EllipseType">
    <annotation>
        <appinfo source="geometry.xsd" />
    </annotation>
    <complexContent>
        <extension base="gml:AbstractGeometricPrimitiveType">
            <sequence>
                <element ref="gml:pos" />
                <element name="majorAxis" type="gml:LengthType" />
                <element name="minorAxis" type="gml:LengthType" />
                <element name="rotation" type="gml:AngleType" />
            </sequence>
        </extension>
    </complexContent>
</complexType>
Collapse Child Elements:
Name Type Min Occurs Max Occurs
metaDataProperty gml:metaDataProperty 0 unbounded
description gml:description 0 (1)
name gml:name 0 unbounded
pos gml:pos (1) (1)
majorAxis xls:majorAxis (1) (1)
minorAxis xls:minorAxis (1) (1)
rotation xls:rotation (1) (1)
<xs:group> gml:StandardObjectProperties (1) (1)
Collapse Child Attributes:
Name Type Default Value Use
id gml:id Optional
srsName gml:srsName Optional
srsDimension gml:srsDimension Optional
Collapse Derivation Tree:
Collapse References:
xls:Ellipse