Definition Type: Element
Name: EX_GeographicBoundingBox
Namespace: http://niem.gov/niem/external/iso-19139-gmd/draft-0.1/gmd/dhs-gmo/1.0.0
Type: gmd:EX_GeographicBoundingBox_Type
Containing Schema: extent.xsd
Abstract
Collapse XSD Schema Diagram:
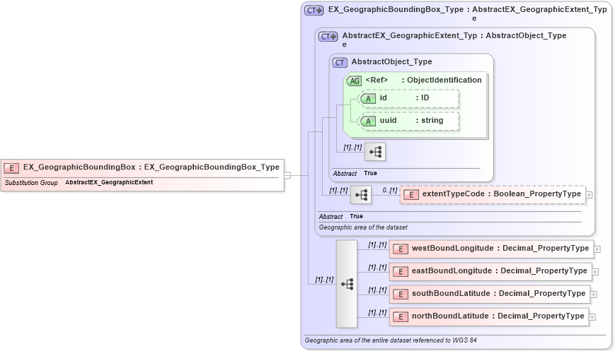
Drilldown into northBoundLatitude in schema extent_xsd Drilldown into southBoundLatitude in schema extent_xsd Drilldown into eastBoundLongitude in schema extent_xsd Drilldown into westBoundLongitude in schema extent_xsd Drilldown into extentTypeCode in schema extent_xsd Drilldown into uuid in schema gcobase_xsd Drilldown into id in schema gcobase_xsd Drilldown into ObjectIdentification in schema gcobase_xsd Drilldown into AbstractObject_Type in schema gcobase_xsd Drilldown into AbstractEX_GeographicExtent_Type in schema extent_xsd Drilldown into EX_GeographicBoundingBox_Type in schema extent_xsdXSD Diagram of EX_GeographicBoundingBox in schema extent_xsd (National Information Exchange Model (NEIM))
Collapse XSD Schema Code:
<xs:element name="EX_GeographicBoundingBox" type="gmd:EX_GeographicBoundingBox_Type" substitutionGroup="gmd:AbstractEX_GeographicExtent" />
Collapse Child Elements:
Name Type Min Occurs Max Occurs
extentTypeCode gmd:extentTypeCode 0 (1)
westBoundLongitude gmd:westBoundLongitude (1) (1)
eastBoundLongitude gmd:eastBoundLongitude (1) (1)
southBoundLatitude gmd:southBoundLatitude (1) (1)
northBoundLatitude gmd:northBoundLatitude (1) (1)
Collapse Child Attributes:
Name Type Default Value Use
id gco:id Optional
uuid gco:uuid Optional
Collapse Derivation Tree:
Collapse References:
gmd:AbstractEX_GeographicExtent