Definition Type: ComplexType
Name: FeatureTypeType
Namespace: http://niem.gov/niem/external/ogc-wfs/1.1.0/dhs-gmo/1.0.0
Containing Schema: wfs.xsd
Abstract
Documentation:
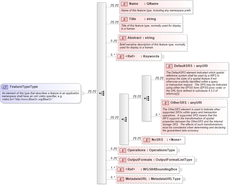
An element of this type that describes a feature in an application namespace shall have an xml xmlns specifier, e.g. xmlns:bo="http://www.BlueOx.org/BlueOx"
Collapse XSD Schema Diagram:
Drilldown into MetadataURL in schema wfs_xsd Drilldown into WGS84BoundingBox in schema ows_xsd Drilldown into OutputFormats in schema wfs_xsd Drilldown into Operations in schema wfs_xsd Drilldown into NoSRS in schema wfs_xsd Drilldown into OtherSRS in schema wfs_xsd Drilldown into DefaultSRS in schema wfs_xsd Drilldown into Keywords in schema ows_xsd Drilldown into Abstract in schema wfs_xsd Drilldown into Title in schema wfs_xsd Drilldown into Name in schema wfs_xsdXSD Diagram of FeatureTypeType in schema wfs_xsd (National Information Exchange Model (NEIM))
Collapse XSD Schema Code:
<xsd:complexType name="FeatureTypeType">
    <xsd:annotation>
        <xsd:documentation>
            An element of this type that describes a feature in an application
            namespace shall have an xml xmlns specifier, e.g.
            xmlns:bo="http://www.BlueOx.org/BlueOx"
         </xsd:documentation>
    </xsd:annotation>
    <xsd:sequence>
        <xsd:element name="Name" type="xsd:QName">
            <xsd:annotation>
                <xsd:documentation>
                  Name of this feature type, including any namespace prefix
               </xsd:documentation>
            </xsd:annotation>
        </xsd:element>
        <xsd:element name="Title" type="xsd:string">
            <xsd:annotation>
                <xsd:documentation>
                  Title of this feature type, normally used for display
                  to a human.
               </xsd:documentation>
            </xsd:annotation>
        </xsd:element>
        <xsd:element name="Abstract" type="xsd:string" minOccurs="0">
            <xsd:annotation>
                <xsd:documentation>
                  Brief narrative description of this feature type, normally
                  used for display to a human.
               </xsd:documentation>
            </xsd:annotation>
        </xsd:element>
        <xsd:element ref="ows:Keywords" minOccurs="0" maxOccurs="unbounded" />
        <xsd:choice>
            <xsd:sequence>
                <xsd:element name="DefaultSRS" type="xsd:anyURI">
                    <xsd:annotation>
                        <xsd:documentation>
                        The DefaultSRS element indicated which spatial
                        reference system shall be used by a WFS to
                        express the state of a spatial feature if not
                        otherwise explicitly identified within a query
                        or transaction request.  The SRS may be indicated
                        using either the EPSG form (EPSG:posc code) or
                        the URL form defined in subclause 4.3.2 of
                        refernce[2].
                     </xsd:documentation>
                    </xsd:annotation>
                </xsd:element>
                <xsd:element name="OtherSRS" type="xsd:anyURI" minOccurs="0" maxOccurs="unbounded">
                    <xsd:annotation>
                        <xsd:documentation>
                        The OtherSRS element is used to indicate other 
                        supported SRSs within query and transaction 
                        operations.  A supported SRS means that the 
                        WFS supports the transformation of spatial
                        properties between the OtherSRS and the internal
                        storage SRS.  The effects of such transformations 
                        must be considered when determining and declaring 
                        the guaranteed data accuracy.
                     </xsd:documentation>
                    </xsd:annotation>
                </xsd:element>
            </xsd:sequence>
            <xsd:element name="NoSRS">
                <xsd:complexType />
            </xsd:element>
        </xsd:choice>
        <xsd:element name="Operations" type="wfs:OperationsType" minOccurs="0" />
        <xsd:element name="OutputFormats" type="wfs:OutputFormatListType" minOccurs="0" />
        <xsd:element ref="ows:WGS84BoundingBox" minOccurs="1" maxOccurs="unbounded" />
        <xsd:element name="MetadataURL" type="wfs:MetadataURLType" minOccurs="0" maxOccurs="unbounded" />
    </xsd:sequence>
</xsd:complexType>
Collapse Child Elements:
Name Type Min Occurs Max Occurs
Name wfs:Name (1) (1)
Title wfs:Title (1) (1)
Abstract wfs:Abstract 0 (1)
Keywords ows:Keywords 0 unbounded
DefaultSRS wfs:DefaultSRS (1) (1)
OtherSRS wfs:OtherSRS 0 unbounded
NoSRS wfs:NoSRS (1) (1)
Operations wfs:Operations 0 (1)
OutputFormats wfs:OutputFormats 0 (1)
WGS84BoundingBox ows:WGS84BoundingBox 1 unbounded
MetadataURL wfs:MetadataURL 0 unbounded
Collapse Derivation Tree:
Collapse References:
wfs:FeatureType