Definition Type: ComplexType
Name: IfcEdgeCurve
Namespace: http://niem.gov/niem/external/iai-ifc/RC2/ifc/dhs-gmo/1.0.0
Type: ifc:IfcEdge
Containing Schema: IFC2X2_FINAL.xsd
Abstract
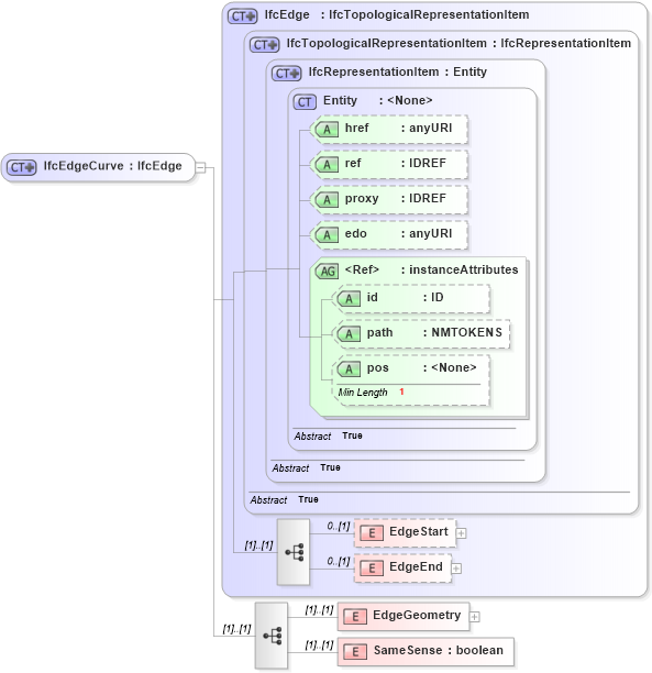
Collapse XSD Schema Diagram:
Drilldown into SameSense in schema ifc2x2_final_xsd Drilldown into EdgeGeometry in schema ifc2x2_final_xsd Drilldown into EdgeEnd in schema ifc2x2_final_xsd Drilldown into EdgeStart in schema ifc2x2_final_xsd Drilldown into pos in schema ex_xsd Drilldown into path in schema ex_xsd Drilldown into id in schema ex_xsd Drilldown into instanceAttributes in schema ex_xsd Drilldown into edo in schema ex_xsd Drilldown into proxy in schema ex_xsd Drilldown into ref in schema ex_xsd Drilldown into href in schema ex_xsd Drilldown into Entity in schema ex_xsd Drilldown into IfcRepresentationItem in schema ifc2x2_final_xsd Drilldown into IfcTopologicalRepresentationItem in schema ifc2x2_final_xsd Drilldown into IfcEdge in schema ifc2x2_final_xsdXSD Diagram of IfcEdgeCurve in schema ifc2x2_final_xsd (National Information Exchange Model (NEIM))
Collapse XSD Schema Code:
<xs:complexType name="IfcEdgeCurve">
    <xs:complexContent>
        <xs:extension base="ifc:IfcEdge">
            <xs:sequence>
                <xs:element name="EdgeGeometry">
                    <xs:complexType>
                        <xs:choice>
                            <xs:element ref="ifc:IfcCurve" />
                        </xs:choice>
                    </xs:complexType>
                </xs:element>
                <xs:element name="SameSense" type="xs:boolean" />
            </xs:sequence>
        </xs:extension>
    </xs:complexContent>
</xs:complexType>
Collapse Child Elements:
Name Type Min Occurs Max Occurs
EdgeStart ifc:EdgeStart 0 (1)
EdgeEnd ifc:EdgeEnd 0 (1)
EdgeGeometry ifc:EdgeGeometry (1) (1)
SameSense ifc:SameSense (1) (1)
Collapse Child Attributes:
Name Type Default Value Use
href ex:href Optional
ref ex:ref Optional
proxy ex:proxy Optional
edo ex:edo Optional
id ex:id Optional
path ex:path Optional
pos ex:pos Optional
Collapse Derivation Tree:
Collapse References:
ifc:IfcEdgeCurve