Definition Type: ComplexType
Name: IfcMaterialLayerSetUsage
Namespace: http://niem.gov/niem/external/iai-ifc/RC2/ifc/dhs-gmo/1.0.0
Type: ex:Entity
Containing Schema: IFC2X2_FINAL.xsd
Abstract
Collapse XSD Schema Diagram:
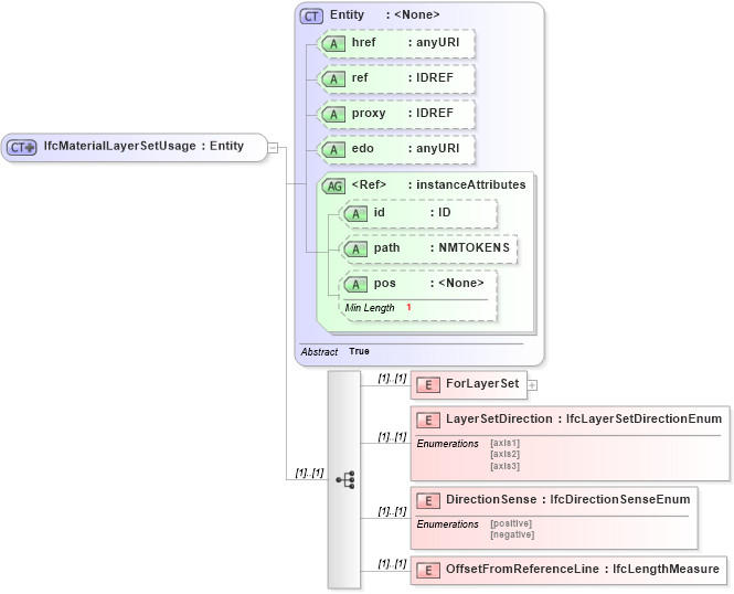
Drilldown into OffsetFromReferenceLine in schema ifc2x2_final_xsd Drilldown into DirectionSense in schema ifc2x2_final_xsd Drilldown into LayerSetDirection in schema ifc2x2_final_xsd Drilldown into ForLayerSet in schema ifc2x2_final_xsd Drilldown into pos in schema ex_xsd Drilldown into path in schema ex_xsd Drilldown into id in schema ex_xsd Drilldown into instanceAttributes in schema ex_xsd Drilldown into edo in schema ex_xsd Drilldown into proxy in schema ex_xsd Drilldown into ref in schema ex_xsd Drilldown into href in schema ex_xsd Drilldown into Entity in schema ex_xsdXSD Diagram of IfcMaterialLayerSetUsage in schema ifc2x2_final_xsd (National Information Exchange Model (NEIM))
Collapse XSD Schema Code:
<xs:complexType name="IfcMaterialLayerSetUsage">
    <xs:complexContent>
        <xs:extension base="ex:Entity">
            <xs:sequence>
                <xs:element name="ForLayerSet">
                    <xs:complexType>
                        <xs:choice>
                            <xs:element ref="ifc:IfcMaterialLayerSet" />
                        </xs:choice>
                    </xs:complexType>
                </xs:element>
                <xs:element name="LayerSetDirection" type="ifc:IfcLayerSetDirectionEnum" />
                <xs:element name="DirectionSense" type="ifc:IfcDirectionSenseEnum" />
                <xs:element name="OffsetFromReferenceLine" type="ifc:IfcLengthMeasure" />
            </xs:sequence>
        </xs:extension>
    </xs:complexContent>
</xs:complexType>
Collapse Child Elements:
Name Type Min Occurs Max Occurs
ForLayerSet ifc:ForLayerSet (1) (1)
LayerSetDirection ifc:LayerSetDirection (1) (1)
DirectionSense ifc:DirectionSense (1) (1)
OffsetFromReferenceLine ifc:OffsetFromReferenceLine (1) (1)
Collapse Child Attributes:
Name Type Default Value Use
href ex:href Optional
ref ex:ref Optional
proxy ex:proxy Optional
edo ex:edo Optional
id ex:id Optional
path ex:path Optional
pos ex:pos Optional
Collapse Derivation Tree:
Collapse References:
ifc:IfcMaterialLayerSetUsage