Definition Type: ComplexType
Name: IfcOwnerHistory
Namespace: http://niem.gov/niem/external/iai-ifc/RC2/ifc/dhs-gmo/1.0.0
Type: ex:Entity
Containing Schema: IFC2X2_FINAL.xsd
Abstract
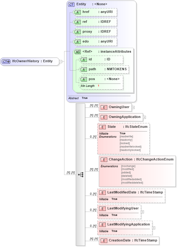
Collapse XSD Schema Diagram:
Drilldown into CreationDate in schema ifc2x2_final_xsd Drilldown into LastModifyingApplication in schema ifc2x2_final_xsd Drilldown into LastModifyingUser in schema ifc2x2_final_xsd Drilldown into LastModifiedDate in schema ifc2x2_final_xsd Drilldown into ChangeAction in schema ifc2x2_final_xsd Drilldown into State in schema ifc2x2_final_xsd Drilldown into OwningApplication in schema ifc2x2_final_xsd Drilldown into OwningUser in schema ifc2x2_final_xsd Drilldown into pos in schema ex_xsd Drilldown into path in schema ex_xsd Drilldown into id in schema ex_xsd Drilldown into instanceAttributes in schema ex_xsd Drilldown into edo in schema ex_xsd Drilldown into proxy in schema ex_xsd Drilldown into ref in schema ex_xsd Drilldown into href in schema ex_xsd Drilldown into Entity in schema ex_xsdXSD Diagram of IfcOwnerHistory in schema ifc2x2_final_xsd (National Information Exchange Model (NEIM))
Collapse XSD Schema Code:
<xs:complexType name="IfcOwnerHistory">
    <xs:complexContent>
        <xs:extension base="ex:Entity">
            <xs:sequence>
                <xs:element name="OwningUser">
                    <xs:complexType>
                        <xs:choice>
                            <xs:element ref="ifc:IfcPersonAndOrganization" />
                        </xs:choice>
                    </xs:complexType>
                </xs:element>
                <xs:element name="OwningApplication">
                    <xs:complexType>
                        <xs:choice>
                            <xs:element ref="ifc:IfcApplication" />
                        </xs:choice>
                    </xs:complexType>
                </xs:element>
                <xs:element name="State" type="ifc:IfcStateEnum" nillable="true" minOccurs="0" />
                <xs:element name="ChangeAction" type="ifc:IfcChangeActionEnum" />
                <xs:element name="LastModifiedDate" type="ifc:IfcTimeStamp" nillable="true" minOccurs="0" />
                <xs:element name="LastModifyingUser" nillable="true" minOccurs="0">
                    <xs:complexType>
                        <xs:choice>
                            <xs:element ref="ifc:IfcPersonAndOrganization" />
                        </xs:choice>
                    </xs:complexType>
                </xs:element>
                <xs:element name="LastModifyingApplication" nillable="true" minOccurs="0">
                    <xs:complexType>
                        <xs:choice>
                            <xs:element ref="ifc:IfcApplication" />
                        </xs:choice>
                    </xs:complexType>
                </xs:element>
                <xs:element name="CreationDate" type="ifc:IfcTimeStamp" />
            </xs:sequence>
        </xs:extension>
    </xs:complexContent>
</xs:complexType>
Collapse Child Elements:
Name Type Min Occurs Max Occurs
OwningUser ifc:OwningUser (1) (1)
OwningApplication ifc:OwningApplication (1) (1)
State ifc:State 0 (1)
ChangeAction ifc:ChangeAction (1) (1)
LastModifiedDate ifc:LastModifiedDate 0 (1)
LastModifyingUser ifc:LastModifyingUser 0 (1)
LastModifyingApplication ifc:LastModifyingApplication 0 (1)
CreationDate ifc:CreationDate (1) (1)
Collapse Child Attributes:
Name Type Default Value Use
href ex:href Optional
ref ex:ref Optional
proxy ex:proxy Optional
edo ex:edo Optional
id ex:id Optional
path ex:path Optional
pos ex:pos Optional
Collapse Derivation Tree:
Collapse References:
ifc:IfcOwnerHistory