Definition Type: ComplexType
Name: IfcRampFlightType
Namespace: http://niem.gov/niem/external/iai-ifc/RC2/ifc/dhs-gmo/1.0.0
Type: ifc:IfcBuildingElementType
Containing Schema: IFC2X2_FINAL.xsd
Abstract
Collapse XSD Schema Diagram:
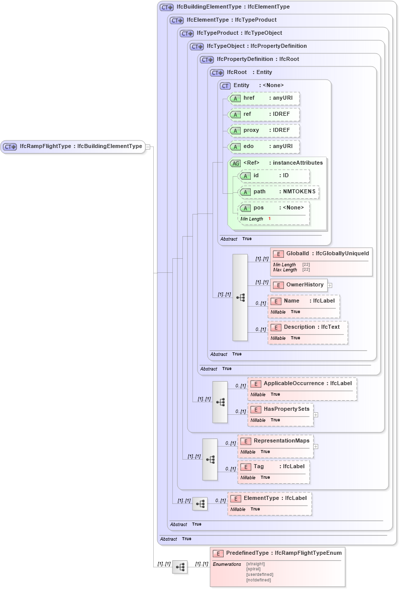
Drilldown into PredefinedType in schema ifc2x2_final_xsd Drilldown into ElementType in schema ifc2x2_final_xsd Drilldown into Tag in schema ifc2x2_final_xsd Drilldown into RepresentationMaps in schema ifc2x2_final_xsd Drilldown into HasPropertySets in schema ifc2x2_final_xsd Drilldown into ApplicableOccurrence in schema ifc2x2_final_xsd Drilldown into Description in schema ifc2x2_final_xsd Drilldown into Name in schema ifc2x2_final_xsd Drilldown into OwnerHistory in schema ifc2x2_final_xsd Drilldown into GlobalId in schema ifc2x2_final_xsd Drilldown into pos in schema ex_xsd Drilldown into path in schema ex_xsd Drilldown into id in schema ex_xsd Drilldown into instanceAttributes in schema ex_xsd Drilldown into edo in schema ex_xsd Drilldown into proxy in schema ex_xsd Drilldown into ref in schema ex_xsd Drilldown into href in schema ex_xsd Drilldown into Entity in schema ex_xsd Drilldown into IfcRoot in schema ifc2x2_final_xsd Drilldown into IfcPropertyDefinition in schema ifc2x2_final_xsd Drilldown into IfcTypeObject in schema ifc2x2_final_xsd Drilldown into IfcTypeProduct in schema ifc2x2_final_xsd Drilldown into IfcElementType in schema ifc2x2_final_xsd Drilldown into IfcBuildingElementType in schema ifc2x2_final_xsdXSD Diagram of IfcRampFlightType in schema ifc2x2_final_xsd (National Information Exchange Model (NEIM))
Collapse XSD Schema Code:
<xs:complexType name="IfcRampFlightType">
    <xs:complexContent>
        <xs:extension base="ifc:IfcBuildingElementType">
            <xs:sequence>
                <xs:element name="PredefinedType" type="ifc:IfcRampFlightTypeEnum" />
            </xs:sequence>
        </xs:extension>
    </xs:complexContent>
</xs:complexType>
Collapse Child Elements:
Name Type Min Occurs Max Occurs
GlobalId ifc:GlobalId (1) (1)
OwnerHistory ifc:OwnerHistory (1) (1)
Name ifc:Name 0 (1)
Description ifc:Description 0 (1)
ApplicableOccurrence ifc:ApplicableOccurrence 0 (1)
HasPropertySets ifc:HasPropertySets 0 (1)
RepresentationMaps ifc:RepresentationMaps 0 (1)
Tag ifc:Tag 0 (1)
ElementType ifc:ElementType 0 (1)
PredefinedType ifc:PredefinedType (1) (1)
Collapse Child Attributes:
Name Type Default Value Use
href ex:href Optional
ref ex:ref Optional
proxy ex:proxy Optional
edo ex:edo Optional
id ex:id Optional
path ex:path Optional
pos ex:pos Optional
Collapse Derivation Tree:
Collapse References:
ifc:IfcRampFlightType