Definition Type: ComplexType
Name: IfcSite
Namespace: http://niem.gov/niem/external/iai-ifc/RC2/ifc/dhs-gmo/1.0.0
Type: ifc:IfcSpatialStructureElement
Containing Schema: IFC2X2_FINAL.xsd
Abstract
Collapse XSD Schema Diagram:
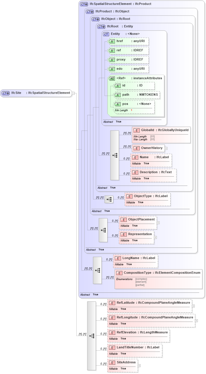
Drilldown into SiteAddress in schema ifc2x2_final_xsd Drilldown into LandTitleNumber in schema ifc2x2_final_xsd Drilldown into RefElevation in schema ifc2x2_final_xsd Drilldown into RefLongitude in schema ifc2x2_final_xsd Drilldown into RefLatitude in schema ifc2x2_final_xsd Drilldown into CompositionType in schema ifc2x2_final_xsd Drilldown into LongName in schema ifc2x2_final_xsd Drilldown into Representation in schema ifc2x2_final_xsd Drilldown into ObjectPlacement in schema ifc2x2_final_xsd Drilldown into ObjectType in schema ifc2x2_final_xsd Drilldown into Description in schema ifc2x2_final_xsd Drilldown into Name in schema ifc2x2_final_xsd Drilldown into OwnerHistory in schema ifc2x2_final_xsd Drilldown into GlobalId in schema ifc2x2_final_xsd Drilldown into pos in schema ex_xsd Drilldown into path in schema ex_xsd Drilldown into id in schema ex_xsd Drilldown into instanceAttributes in schema ex_xsd Drilldown into edo in schema ex_xsd Drilldown into proxy in schema ex_xsd Drilldown into ref in schema ex_xsd Drilldown into href in schema ex_xsd Drilldown into Entity in schema ex_xsd Drilldown into IfcRoot in schema ifc2x2_final_xsd Drilldown into IfcObject in schema ifc2x2_final_xsd Drilldown into IfcProduct in schema ifc2x2_final_xsd Drilldown into IfcSpatialStructureElement in schema ifc2x2_final_xsdXSD Diagram of IfcSite in schema ifc2x2_final_xsd (National Information Exchange Model (NEIM))
Collapse XSD Schema Code:
<xs:complexType name="IfcSite">
    <xs:complexContent>
        <xs:extension base="ifc:IfcSpatialStructureElement">
            <xs:sequence>
                <xs:element name="RefLatitude" type="ifc:IfcCompoundPlaneAngleMeasure" nillable="true" minOccurs="0" />
                <xs:element name="RefLongitude" type="ifc:IfcCompoundPlaneAngleMeasure" nillable="true" minOccurs="0" />
                <xs:element name="RefElevation" type="ifc:IfcLengthMeasure" nillable="true" minOccurs="0" />
                <xs:element name="LandTitleNumber" type="ifc:IfcLabel" nillable="true" minOccurs="0" />
                <xs:element name="SiteAddress" nillable="true" minOccurs="0">
                    <xs:complexType>
                        <xs:choice>
                            <xs:element ref="ifc:IfcPostalAddress" />
                        </xs:choice>
                    </xs:complexType>
                </xs:element>
            </xs:sequence>
        </xs:extension>
    </xs:complexContent>
</xs:complexType>
Collapse Child Elements:
Name Type Min Occurs Max Occurs
GlobalId ifc:GlobalId (1) (1)
OwnerHistory ifc:OwnerHistory (1) (1)
Name ifc:Name 0 (1)
Description ifc:Description 0 (1)
ObjectType ifc:ObjectType 0 (1)
ObjectPlacement ifc:ObjectPlacement 0 (1)
Representation ifc:Representation 0 (1)
LongName ifc:LongName 0 (1)
CompositionType ifc:CompositionType (1) (1)
RefLatitude ifc:RefLatitude 0 (1)
RefLongitude ifc:RefLongitude 0 (1)
RefElevation ifc:RefElevation 0 (1)
LandTitleNumber ifc:LandTitleNumber 0 (1)
SiteAddress ifc:SiteAddress 0 (1)
Collapse Child Attributes:
Name Type Default Value Use
href ex:href Optional
ref ex:ref Optional
proxy ex:proxy Optional
edo ex:edo Optional
id ex:id Optional
path ex:path Optional
pos ex:pos Optional
Collapse Derivation Tree:
Collapse References:
ifc:IfcSite