Definition Type: ComplexType
Name: IfcStructuralLoadLinearForce
Namespace: http://niem.gov/niem/external/iai-ifc/RC2/ifc/dhs-gmo/1.0.0
Type: ifc:IfcStructuralLoadStatic
Containing Schema: IFC2X2_FINAL.xsd
Abstract
Collapse XSD Schema Diagram:
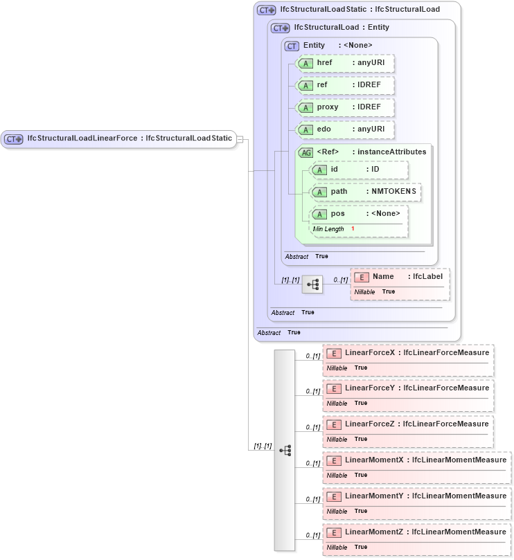
Drilldown into LinearMomentZ in schema ifc2x2_final_xsd Drilldown into LinearMomentY in schema ifc2x2_final_xsd Drilldown into LinearMomentX in schema ifc2x2_final_xsd Drilldown into LinearForceZ in schema ifc2x2_final_xsd Drilldown into LinearForceY in schema ifc2x2_final_xsd Drilldown into LinearForceX in schema ifc2x2_final_xsd Drilldown into Name in schema ifc2x2_final_xsd Drilldown into pos in schema ex_xsd Drilldown into path in schema ex_xsd Drilldown into id in schema ex_xsd Drilldown into instanceAttributes in schema ex_xsd Drilldown into edo in schema ex_xsd Drilldown into proxy in schema ex_xsd Drilldown into ref in schema ex_xsd Drilldown into href in schema ex_xsd Drilldown into Entity in schema ex_xsd Drilldown into IfcStructuralLoad in schema ifc2x2_final_xsd Drilldown into IfcStructuralLoadStatic in schema ifc2x2_final_xsdXSD Diagram of IfcStructuralLoadLinearForce in schema ifc2x2_final_xsd (National Information Exchange Model (NEIM))
Collapse XSD Schema Code:
<xs:complexType name="IfcStructuralLoadLinearForce">
    <xs:complexContent>
        <xs:extension base="ifc:IfcStructuralLoadStatic">
            <xs:sequence>
                <xs:element name="LinearForceX" type="ifc:IfcLinearForceMeasure" nillable="true" minOccurs="0" />
                <xs:element name="LinearForceY" type="ifc:IfcLinearForceMeasure" nillable="true" minOccurs="0" />
                <xs:element name="LinearForceZ" type="ifc:IfcLinearForceMeasure" nillable="true" minOccurs="0" />
                <xs:element name="LinearMomentX" type="ifc:IfcLinearMomentMeasure" nillable="true" minOccurs="0" />
                <xs:element name="LinearMomentY" type="ifc:IfcLinearMomentMeasure" nillable="true" minOccurs="0" />
                <xs:element name="LinearMomentZ" type="ifc:IfcLinearMomentMeasure" nillable="true" minOccurs="0" />
            </xs:sequence>
        </xs:extension>
    </xs:complexContent>
</xs:complexType>
Collapse Child Elements:
Name Type Min Occurs Max Occurs
Name ifc:Name 0 (1)
LinearForceX ifc:LinearForceX 0 (1)
LinearForceY ifc:LinearForceY 0 (1)
LinearForceZ ifc:LinearForceZ 0 (1)
LinearMomentX ifc:LinearMomentX 0 (1)
LinearMomentY ifc:LinearMomentY 0 (1)
LinearMomentZ ifc:LinearMomentZ 0 (1)
Collapse Child Attributes:
Name Type Default Value Use
href ex:href Optional
ref ex:ref Optional
proxy ex:proxy Optional
edo ex:edo Optional
id ex:id Optional
path ex:path Optional
pos ex:pos Optional
Collapse Derivation Tree:
Collapse References:
ifc:IfcStructuralLoadLinearForce