Definition Type: ComplexType
Name: IfcTimeSeries
Namespace: http://niem.gov/niem/external/iai-ifc/RC2/ifc/dhs-gmo/1.0.0
Type: ex:Entity
Containing Schema: IFC2X2_FINAL.xsd
Abstract True
Collapse XSD Schema Diagram:
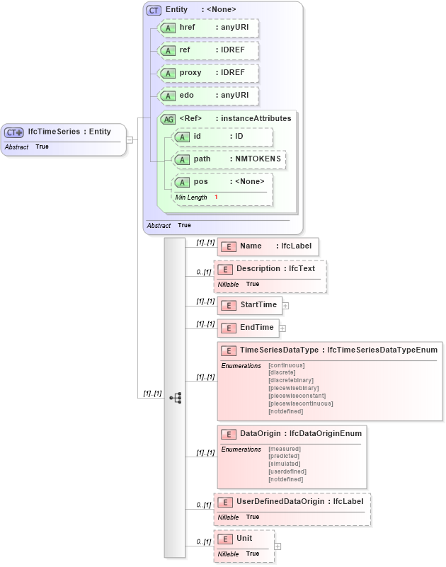
Drilldown into Unit in schema ifc2x2_final_xsd Drilldown into UserDefinedDataOrigin in schema ifc2x2_final_xsd Drilldown into DataOrigin in schema ifc2x2_final_xsd Drilldown into TimeSeriesDataType in schema ifc2x2_final_xsd Drilldown into EndTime in schema ifc2x2_final_xsd Drilldown into StartTime in schema ifc2x2_final_xsd Drilldown into Description in schema ifc2x2_final_xsd Drilldown into Name in schema ifc2x2_final_xsd Drilldown into pos in schema ex_xsd Drilldown into path in schema ex_xsd Drilldown into id in schema ex_xsd Drilldown into instanceAttributes in schema ex_xsd Drilldown into edo in schema ex_xsd Drilldown into proxy in schema ex_xsd Drilldown into ref in schema ex_xsd Drilldown into href in schema ex_xsd Drilldown into Entity in schema ex_xsdXSD Diagram of IfcTimeSeries in schema ifc2x2_final_xsd (National Information Exchange Model (NEIM))
Collapse XSD Schema Code:
<xs:complexType name="IfcTimeSeries" abstract="true">
    <xs:complexContent>
        <xs:extension base="ex:Entity">
            <xs:sequence>
                <xs:element name="Name" type="ifc:IfcLabel" />
                <xs:element name="Description" type="ifc:IfcText" nillable="true" minOccurs="0" />
                <xs:element name="StartTime">
                    <xs:complexType>
                        <xs:group ref="ifc:IfcDateTimeSelect" />
                    </xs:complexType>
                </xs:element>
                <xs:element name="EndTime">
                    <xs:complexType>
                        <xs:group ref="ifc:IfcDateTimeSelect" />
                    </xs:complexType>
                </xs:element>
                <xs:element name="TimeSeriesDataType" type="ifc:IfcTimeSeriesDataTypeEnum" />
                <xs:element name="DataOrigin" type="ifc:IfcDataOriginEnum" />
                <xs:element name="UserDefinedDataOrigin" type="ifc:IfcLabel" nillable="true" minOccurs="0" />
                <xs:element name="Unit" nillable="true" minOccurs="0">
                    <xs:complexType>
                        <xs:group ref="ifc:IfcUnit" />
                    </xs:complexType>
                </xs:element>
            </xs:sequence>
        </xs:extension>
    </xs:complexContent>
</xs:complexType>
Collapse Child Elements:
Name Type Min Occurs Max Occurs
Name ifc:Name (1) (1)
Description ifc:Description 0 (1)
StartTime ifc:StartTime (1) (1)
EndTime ifc:EndTime (1) (1)
TimeSeriesDataType ifc:TimeSeriesDataType (1) (1)
DataOrigin ifc:DataOrigin (1) (1)
UserDefinedDataOrigin ifc:UserDefinedDataOrigin 0 (1)
Unit ifc:Unit 0 (1)
Collapse Child Attributes:
Name Type Default Value Use
href ex:href Optional
ref ex:ref Optional
proxy ex:proxy Optional
edo ex:edo Optional
id ex:id Optional
path ex:path Optional
pos ex:pos Optional
Collapse Derivation Tree:
Collapse References:
ifc:IfcIrregularTimeSeries, ifc:IfcRegularTimeSeries, ifc:IfcTimeSeries