Definition Type: ComplexType
Name: IfcWindowPanelProperties
Namespace: http://niem.gov/niem/external/iai-ifc/RC2/ifc/dhs-gmo/1.0.0
Type: ifc:IfcPropertySetDefinition
Containing Schema: IFC2X2_FINAL.xsd
Abstract
Collapse XSD Schema Diagram:
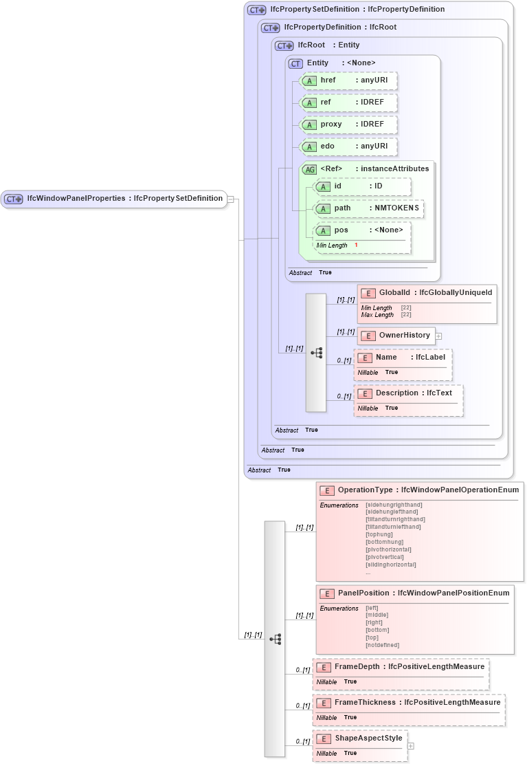
Drilldown into ShapeAspectStyle in schema ifc2x2_final_xsd Drilldown into FrameThickness in schema ifc2x2_final_xsd Drilldown into FrameDepth in schema ifc2x2_final_xsd Drilldown into PanelPosition in schema ifc2x2_final_xsd Drilldown into OperationType in schema ifc2x2_final_xsd Drilldown into Description in schema ifc2x2_final_xsd Drilldown into Name in schema ifc2x2_final_xsd Drilldown into OwnerHistory in schema ifc2x2_final_xsd Drilldown into GlobalId in schema ifc2x2_final_xsd Drilldown into pos in schema ex_xsd Drilldown into path in schema ex_xsd Drilldown into id in schema ex_xsd Drilldown into instanceAttributes in schema ex_xsd Drilldown into edo in schema ex_xsd Drilldown into proxy in schema ex_xsd Drilldown into ref in schema ex_xsd Drilldown into href in schema ex_xsd Drilldown into Entity in schema ex_xsd Drilldown into IfcRoot in schema ifc2x2_final_xsd Drilldown into IfcPropertyDefinition in schema ifc2x2_final_xsd Drilldown into IfcPropertySetDefinition in schema ifc2x2_final_xsdXSD Diagram of IfcWindowPanelProperties in schema ifc2x2_final_xsd (National Information Exchange Model (NEIM))
Collapse XSD Schema Code:
<xs:complexType name="IfcWindowPanelProperties">
    <xs:complexContent>
        <xs:extension base="ifc:IfcPropertySetDefinition">
            <xs:sequence>
                <xs:element name="OperationType" type="ifc:IfcWindowPanelOperationEnum" />
                <xs:element name="PanelPosition" type="ifc:IfcWindowPanelPositionEnum" />
                <xs:element name="FrameDepth" type="ifc:IfcPositiveLengthMeasure" nillable="true" minOccurs="0" />
                <xs:element name="FrameThickness" type="ifc:IfcPositiveLengthMeasure" nillable="true" minOccurs="0" />
                <xs:element name="ShapeAspectStyle" nillable="true" minOccurs="0">
                    <xs:complexType>
                        <xs:choice>
                            <xs:element ref="ifc:IfcShapeAspect" />
                        </xs:choice>
                    </xs:complexType>
                </xs:element>
            </xs:sequence>
        </xs:extension>
    </xs:complexContent>
</xs:complexType>
Collapse Child Elements:
Name Type Min Occurs Max Occurs
GlobalId ifc:GlobalId (1) (1)
OwnerHistory ifc:OwnerHistory (1) (1)
Name ifc:Name 0 (1)
Description ifc:Description 0 (1)
OperationType ifc:OperationType (1) (1)
PanelPosition ifc:PanelPosition (1) (1)
FrameDepth ifc:FrameDepth 0 (1)
FrameThickness ifc:FrameThickness 0 (1)
ShapeAspectStyle ifc:ShapeAspectStyle 0 (1)
Collapse Child Attributes:
Name Type Default Value Use
href ex:href Optional
ref ex:ref Optional
proxy ex:proxy Optional
edo ex:edo Optional
id ex:id Optional
path ex:path Optional
pos ex:pos Optional
Collapse Derivation Tree:
Collapse References:
ifc:IfcWindowPanelProperties