Definition Type: Element
Name: MD_Band
Namespace: http://niem.gov/niem/external/iso-19139-gmd/draft-0.1/gmd/dhs-gmo/1.0.0
Type: gmd:MD_Band_Type
Containing Schema: content.xsd
Abstract
Collapse XSD Schema Diagram:
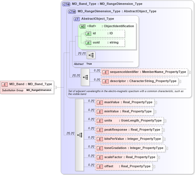
Drilldown into offset in schema content_xsd Drilldown into scaleFactor in schema content_xsd Drilldown into toneGradation in schema content_xsd Drilldown into bitsPerValue in schema content_xsd Drilldown into peakResponse in schema content_xsd Drilldown into units in schema content_xsd Drilldown into minValue in schema content_xsd Drilldown into maxValue in schema content_xsd Drilldown into descriptor in schema content_xsd Drilldown into sequenceIdentifier in schema content_xsd Drilldown into uuid in schema gcobase_xsd Drilldown into id in schema gcobase_xsd Drilldown into ObjectIdentification in schema gcobase_xsd Drilldown into AbstractObject_Type in schema gcobase_xsd Drilldown into MD_RangeDimension_Type in schema content_xsd Drilldown into MD_Band_Type in schema content_xsdXSD Diagram of MD_Band in schema content_xsd (National Information Exchange Model (NEIM))
Collapse XSD Schema Code:
<xs:element name="MD_Band" type="gmd:MD_Band_Type" substitutionGroup="gmd:MD_RangeDimension" />
Collapse Child Elements:
Name Type Min Occurs Max Occurs
sequenceIdentifier gmd:sequenceIdentifier 0 (1)
descriptor gmd:descriptor 0 (1)
maxValue gmd:maxValue 0 (1)
minValue gmd:minValue 0 (1)
units gmd:units 0 (1)
peakResponse gmd:peakResponse 0 (1)
bitsPerValue gmd:bitsPerValue 0 (1)
toneGradation gmd:toneGradation 0 (1)
scaleFactor gmd:scaleFactor 0 (1)
offset gmd:offset 0 (1)
Collapse Child Attributes:
Name Type Default Value Use
id gco:id Optional
uuid gco:uuid Optional
Collapse Derivation Tree:
Collapse References:
gmd:MD_RangeDimension