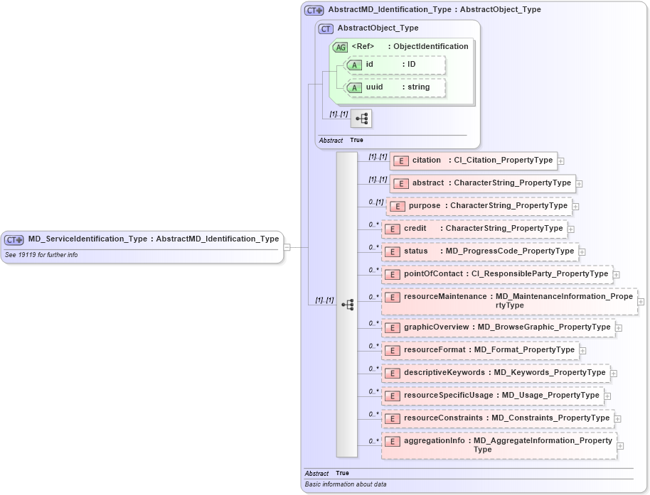
Definition Type: ComplexType
Name: MD_ServiceIdentification_Type
Namespace: http://niem.gov/niem/external/iso-19139-gmd/draft-0.1/gmd/dhs-gmo/1.0.0
Type: gmd:AbstractMD_Identification_Type
Containing Schema: identification.xsd
Abstract
Documentation:
See 19119 for further info
Collapse XSD Schema Diagram:
Drilldown into aggregationInfo in schema identification_xsd Drilldown into resourceConstraints in schema identification_xsd Drilldown into resourceSpecificUsage in schema identification_xsd Drilldown into descriptiveKeywords in schema identification_xsd Drilldown into resourceFormat in schema identification_xsd Drilldown into graphicOverview in schema identification_xsd Drilldown into resourceMaintenance in schema identification_xsd Drilldown into pointOfContact in schema identification_xsd Drilldown into status in schema identification_xsd Drilldown into credit in schema identification_xsd Drilldown into purpose in schema identification_xsd Drilldown into abstract in schema identification_xsd Drilldown into citation in schema identification_xsd Drilldown into uuid in schema gcobase_xsd Drilldown into id in schema gcobase_xsd Drilldown into ObjectIdentification in schema gcobase_xsd Drilldown into AbstractObject_Type in schema gcobase_xsd Drilldown into AbstractMD_Identification_Type in schema identification_xsdXSD Diagram of MD_ServiceIdentification_Type in schema identification_xsd (National Information Exchange Model (NEIM))
Collapse XSD Schema Code:
<xs:complexType name="MD_ServiceIdentification_Type">
    <xs:annotation>
        <xs:documentation>See 19119 for further info</xs:documentation>
    </xs:annotation>
    <xs:complexContent>
        <xs:extension base="gmd:AbstractMD_Identification_Type" />
    </xs:complexContent>
</xs:complexType>
Collapse Child Elements:
Name Type Min Occurs Max Occurs
citation gmd:citation (1) (1)
abstract gmd:abstract (1) (1)
purpose gmd:purpose 0 (1)
credit gmd:credit 0 unbounded
status gmd:status 0 unbounded
pointOfContact gmd:pointOfContact 0 unbounded
resourceMaintenance gmd:resourceMaintenance 0 unbounded
graphicOverview gmd:graphicOverview 0 unbounded
resourceFormat gmd:resourceFormat 0 unbounded
descriptiveKeywords gmd:descriptiveKeywords 0 unbounded
resourceSpecificUsage gmd:resourceSpecificUsage 0 unbounded
resourceConstraints gmd:resourceConstraints 0 unbounded
aggregationInfo gmd:aggregationInfo 0 unbounded
Collapse Child Attributes:
Name Type Default Value Use
id gco:id Optional
uuid gco:uuid Optional
Collapse Derivation Tree:
Collapse References:
gmd:MD_ServiceIdentification