Definition Type: Element
Name: MD_VectorSpatialRepresentation
Namespace: http://niem.gov/niem/external/iso-19139-gmd/draft-0.1/gmd/dhs-gmo/1.0.0
Type: gmd:MD_VectorSpatialRepresentation_Type
Containing Schema: spatialRepresentation.xsd
Abstract
Collapse XSD Schema Diagram:
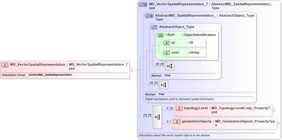
Drilldown into geometricObjects in schema spatialrepresentation_xsd Drilldown into topologyLevel in schema spatialrepresentation_xsd Drilldown into uuid in schema gcobase_xsd Drilldown into id in schema gcobase_xsd Drilldown into ObjectIdentification in schema gcobase_xsd Drilldown into AbstractObject_Type in schema gcobase_xsd Drilldown into AbstractMD_SpatialRepresentation_Type in schema spatialrepresentation_xsd Drilldown into MD_VectorSpatialRepresentation_Type in schema spatialrepresentation_xsdXSD Diagram of MD_VectorSpatialRepresentation in schema spatialrepresentation_xsd (National Information Exchange Model (NEIM))
Collapse XSD Schema Code:
<xs:element name="MD_VectorSpatialRepresentation" type="gmd:MD_VectorSpatialRepresentation_Type" substitutionGroup="gmd:AbstractMD_SpatialRepresentation" />
Collapse Child Elements:
Name Type Min Occurs Max Occurs
topologyLevel gmd:topologyLevel 0 (1)
geometricObjects gmd:geometricObjects 0 unbounded
Collapse Child Attributes:
Name Type Default Value Use
id gco:id Optional
uuid gco:uuid Optional
Collapse Derivation Tree:
Collapse References:
gmd:AbstractMD_SpatialRepresentation