Definition Type: Element
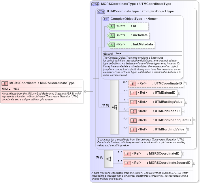
Name: MGRSCoordinate
Namespace: http://niem.gov/niem/niem-core/2.0
Type: nc:MGRSCoordinateType
Containing Schema: niem-core.xsd
Abstract
Documentation:
A coordinate from the Military Grid Reference System (MGRS) which represents a location with a Universal Transverse Mercator (UTM) coordinate and a unique military grid square.
Collapse XSD Schema Diagram:
Drilldown into MGRSCoordinateSquareID in schema niem-core_xsd Drilldown into MGRSCoordinateID in schema niem-core_xsd Drilldown into UTMNorthingValue in schema niem-core_xsd Drilldown into UTMGridZoneSquareID in schema niem-core_xsd Drilldown into UTMGridZoneID in schema niem-core_xsd Drilldown into UTMEastingValue in schema niem-core_xsd Drilldown into UTMDatumID in schema niem-core_xsd Drilldown into UTMCoordinateID in schema niem-core_xsd Drilldown into linkMetadata in schema structures_xsd Drilldown into metadata in schema structures_xsd Drilldown into id in schema structures_xsd Drilldown into ComplexObjectType in schema structures_xsd Drilldown into UTMCoordinateType in schema niem-core_xsd Drilldown into MGRSCoordinateType in schema niem-core_xsdXSD Diagram of MGRSCoordinate in schema niem-core_xsd (National Information Exchange Model (NEIM))
Collapse XSD Schema Code:
<xsd:element name="MGRSCoordinate" type="nc:MGRSCoordinateType" nillable="true">
    <xsd:annotation>
        <xsd:documentation>A coordinate from the Military Grid Reference System (MGRS) which represents a location with a Universal Transverse Mercator (UTM) coordinate and a unique military grid square.</xsd:documentation>
    </xsd:annotation>
</xsd:element>
Collapse Child Elements:
Name Type Min Occurs Max Occurs
UTMCoordinateID nc:UTMCoordinateID 0 unbounded
UTMDatumID nc:UTMDatumID 1 1
UTMEastingValue nc:UTMEastingValue 1 1
UTMGridZoneID nc:UTMGridZoneID 1 1
UTMGridZoneSquareID nc:UTMGridZoneSquareID 1 1
UTMNorthingValue nc:UTMNorthingValue 1 1
MGRSCoordinateID nc:MGRSCoordinateID 1 1
MGRSCoordinateSquareID nc:MGRSCoordinateSquareID 1 1
Collapse Child Attributes:
Name Type Default Value Use
id s:id (Optional)
metadata s:metadata (Optional)
linkMetadata s:linkMetadata (Optional)
Collapse Derivation Tree: