Definition Type: ComplexType
Name: MultiSiteLandmarkAddress_type
Namespace: http://niem.gov/niem/external/urisa-street-address/draft-0.2.0/dhs-gmo/1.0.0
Containing Schema: StreetAddressDataStandard.xsd
Abstract
Documentation:
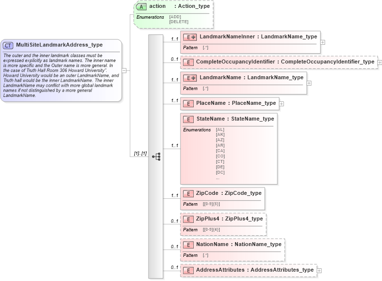
The outer and the inner landmark classes must be expressed explicitly as landmark names. The inner name is more specific and the Outer name is more general. In the case of Truth Hall Room 306 Howard University". Howard University would be an outer LandmarkName, and Truth hall would be the inner LandmarkName. The inner LandmarkName may conflict with more global landmark names if not distinguished by a more general LandmarkName.
Collapse XSD Schema Diagram:
Drilldown into AddressAttributes in schema streetaddressdatastandard_xsd Drilldown into NationName in schema streetaddressdatastandard_xsd Drilldown into ZipPlus4 in schema streetaddressdatastandard_xsd Drilldown into ZipCode in schema streetaddressdatastandard_xsd Drilldown into StateName in schema streetaddressdatastandard_xsd Drilldown into PlaceName in schema streetaddressdatastandard_xsd Drilldown into LandmarkName in schema streetaddressdatastandard_xsd Drilldown into CompleteOccupancyIdentifier in schema streetaddressdatastandard_xsd Drilldown into LandmarkNameInner in schema streetaddressdatastandard_xsd Drilldown into action in schema streetaddressdatastandard_xsdXSD Diagram of MultiSiteLandmarkAddress_type in schema streetaddressdatastandard_xsd (National Information Exchange Model (NEIM))
Collapse XSD Schema Code:
<xsd:complexType name="MultiSiteLandmarkAddress_type">
    <xsd:annotation>
        <xsd:documentation xml:lang="en">
The outer and the inner landmark classes must be
expressed explicitly as landmark names. The inner name
is more specific and the Outer name is more general. In
the case of Truth Hall Room 306 Howard University".
Howard University would be an outer LandmarkName, and
Truth hall would be the inner LandmarkName. The inner
LandmarkName may conflict with more global landmark
names if not distinguished by a more general
LandmarkName.
</xsd:documentation>
    </xsd:annotation>
    <xsd:sequence>
        <xsd:element name="LandmarkNameInner" minOccurs="1" maxOccurs="1">
            <xsd:complexType>
                <xsd:simpleContent>
                    <xsd:extension base="addr:LandmarkName_type">
                        <xsd:attribute name="type" type="xsd:string" fixed="Inner" />
                    </xsd:extension>
                </xsd:simpleContent>
            </xsd:complexType>
        </xsd:element>
        <xsd:element name="CompleteOccupancyIdentifier" type="addr:CompleteOccupancyIdentifier_type" minOccurs="0" maxOccurs="1" />
        <xsd:element name="LandmarkName" minOccurs="1" maxOccurs="1">
            <xsd:complexType>
                <xsd:simpleContent>
                    <xsd:extension base="addr:LandmarkName_type">
                        <xsd:attribute name="type" type="xsd:string" fixed="Outer" />
                    </xsd:extension>
                </xsd:simpleContent>
            </xsd:complexType>
        </xsd:element>
        <xsd:element name="PlaceName" type="addr:PlaceName_type" minOccurs="1" maxOccurs="1" />
        <xsd:element name="StateName" type="addr:StateName_type" minOccurs="1" maxOccurs="1" />
        <xsd:element name="ZipCode" type="addr:ZipCode_type" minOccurs="1" maxOccurs="1" />
        <xsd:element name="ZipPlus4" type="addr:ZipPlus4_type" minOccurs="0" maxOccurs="1" />
        <xsd:element name="NationName" type="addr:NationName_type" minOccurs="0" maxOccurs="1" />
        <xsd:element name="AddressAttributes" type="addr:AddressAttributes_type" minOccurs="0" maxOccurs="1" />
    </xsd:sequence>
    <xsd:attribute name="action" type="addr:Action_type" use="optional" />
</xsd:complexType>
Collapse Child Elements:
Name Type Min Occurs Max Occurs
LandmarkNameInner addr:LandmarkNameInner 1 1
CompleteOccupancyIdentifier addr:CompleteOccupancyIdentifier 0 1
LandmarkName addr:LandmarkName 1 1
PlaceName addr:PlaceName 1 1
StateName addr:StateName 1 1
ZipCode addr:ZipCode 1 1
ZipPlus4 addr:ZipPlus4 0 1
NationName addr:NationName 0 1
AddressAttributes addr:AddressAttributes 0 1
Collapse Child Attributes:
Name Type Default Value Use
action addr:action Optional
Collapse Derivation Tree:
Collapse References:
addr:MultiSiteLandmarkAddress, addr:MultiSiteLandmarkAddress