Definition Type: Element
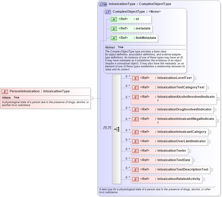
Name: PersonIntoxication
Namespace: http://niem.gov/niem/niem-core/2.0
Type: nc:IntoxicationType
Containing Schema: niem-core.xsd
Abstract
Documentation:
A physiological state of a person due to the presence of drugs, alcohol, or another toxic substance.
Collapse XSD Schema Diagram:
Drilldown into IntoxicationRelatedActivity in schema niem-core_xsd Drilldown into IntoxicationTestDescriptionText in schema niem-core_xsd Drilldown into IntoxicationTestDate in schema niem-core_xsd Drilldown into IntoxicationTester in schema niem-core_xsd Drilldown into IntoxicationOverLimitIndicator in schema niem-core_xsd Drilldown into IntoxicationIntoxicantCategory in schema niem-core_xsd Drilldown into IntoxicationIntoxicantIllegalIndicator in schema niem-core_xsd Drilldown into IntoxicationDrugInvolvedIndicator in schema niem-core_xsd Drilldown into IntoxicationAlcoholInvolvedIndicator in schema niem-core_xsd Drilldown into IntoxicationTestCategoryText in schema niem-core_xsd Drilldown into IntoxicationLevelText in schema niem-core_xsd Drilldown into linkMetadata in schema structures_xsd Drilldown into metadata in schema structures_xsd Drilldown into id in schema structures_xsd Drilldown into ComplexObjectType in schema structures_xsd Drilldown into IntoxicationType in schema niem-core_xsdXSD Diagram of PersonIntoxication in schema niem-core_xsd (National Information Exchange Model (NEIM))
Collapse XSD Schema Code:
<xsd:element name="PersonIntoxication" type="nc:IntoxicationType" nillable="true">
    <xsd:annotation>
        <xsd:documentation>A physiological state of a person due to the presence of drugs, alcohol, or another toxic substance.</xsd:documentation>
    </xsd:annotation>
</xsd:element>
Collapse Child Elements:
Name Type Min Occurs Max Occurs
IntoxicationLevelText nc:IntoxicationLevelText 0 unbounded
IntoxicationTestCategoryText nc:IntoxicationTestCategoryText 0 unbounded
IntoxicationAlcoholInvolvedIndicator nc:IntoxicationAlcoholInvolvedIndicator 0 unbounded
IntoxicationDrugInvolvedIndicator nc:IntoxicationDrugInvolvedIndicator 0 unbounded
IntoxicationIntoxicantIllegalIndicator nc:IntoxicationIntoxicantIllegalIndicator 0 unbounded
IntoxicationIntoxicantCategory nc:IntoxicationIntoxicantCategory 0 unbounded
IntoxicationOverLimitIndicator nc:IntoxicationOverLimitIndicator 0 unbounded
IntoxicationTester nc:IntoxicationTester 0 unbounded
IntoxicationTestDate nc:IntoxicationTestDate 0 unbounded
IntoxicationTestDescriptionText nc:IntoxicationTestDescriptionText 0 unbounded
IntoxicationRelatedActivity nc:IntoxicationRelatedActivity 0 unbounded
Collapse Child Attributes:
Name Type Default Value Use
id s:id (Optional)
metadata s:metadata (Optional)
linkMetadata s:linkMetadata (Optional)
Collapse Derivation Tree: