Definition Type: ComplexType
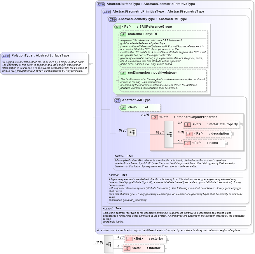
Name: PolygonType
Namespace: http://niem.gov/niem/external/ogc-gml/3.1.1/dhs-gmo/1.0.0
Type: gml:AbstractSurfaceType
Containing Schema: gml.xsd
Abstract
Documentation:
A Polygon is a special surface that is defined by a single surface patch. The boundary of this patch is coplanar and the polygon uses planar interpolation in its interior. It is backwards compatible with the Polygon of GML 2, GM_Polygon of ISO 19107 is implemented by PolygonPatch.
Collapse XSD Schema Diagram:
Drilldown into interior in schema gml_xsd Drilldown into exterior in schema gml_xsd Drilldown into name in schema gml_xsd Drilldown into description in schema gml_xsd Drilldown into metaDataProperty in schema gml_xsd Drilldown into StandardObjectProperties in schema gml_xsd Drilldown into id in schema gml_xsd Drilldown into AbstractGMLType in schema gml_xsd Drilldown into srsDimension in schema gml_xsd Drilldown into srsName in schema gml_xsd Drilldown into SRSReferenceGroup in schema gml_xsd Drilldown into AbstractGeometryType in schema gml_xsd Drilldown into AbstractGeometricPrimitiveType in schema gml_xsd Drilldown into AbstractSurfaceType in schema gml_xsdXSD Diagram of PolygonType in schema gml_xsd (National Information Exchange Model (NEIM))
Collapse XSD Schema Code:
<complexType name="PolygonType">
    <annotation>
        <appinfo source="urn:opengis:specification:gml:schema-xsd:geometryBasic2d:3.1.1">geometryBasic2d.xsd</appinfo>
        <documentation>A Polygon is a special surface that is defined by a single surface patch. The boundary of this patch is coplanar and the polygon uses planar interpolation in its interior. It is backwards compatible with the Polygon of GML 2, GM_Polygon of ISO 19107 is implemented by PolygonPatch.</documentation>
    </annotation>
    <complexContent>
        <extension base="gml:AbstractSurfaceType">
            <sequence>
                <element ref="gml:exterior" minOccurs="0" />
                <element ref="gml:interior" minOccurs="0" maxOccurs="unbounded" />
            </sequence>
        </extension>
    </complexContent>
</complexType>
Collapse Child Elements:
Name Type Min Occurs Max Occurs
metaDataProperty gml:metaDataProperty 0 unbounded
description gml:description 0 (1)
name gml:name 0 unbounded
exterior gml:exterior 0 (1)
interior gml:interior 0 unbounded
<xs:group> gml:StandardObjectProperties (1) (1)
Collapse Child Attributes:
Name Type Default Value Use
id gml:id Optional
srsName gml:srsName Optional
srsDimension gml:srsDimension Optional
Collapse Derivation Tree:
Collapse References:
gml:boundingPolygon, gml:Polygon