Definition Type: ComplexType
Name: PositionType
Namespace: http://niem.gov/niem/external/ogc-openls/1.1.0/dhs-gmo/1.0.0
Type: xls:AbstractPositionType
Containing Schema: ols.xsd
Abstract
Collapse XSD Schema Diagram:
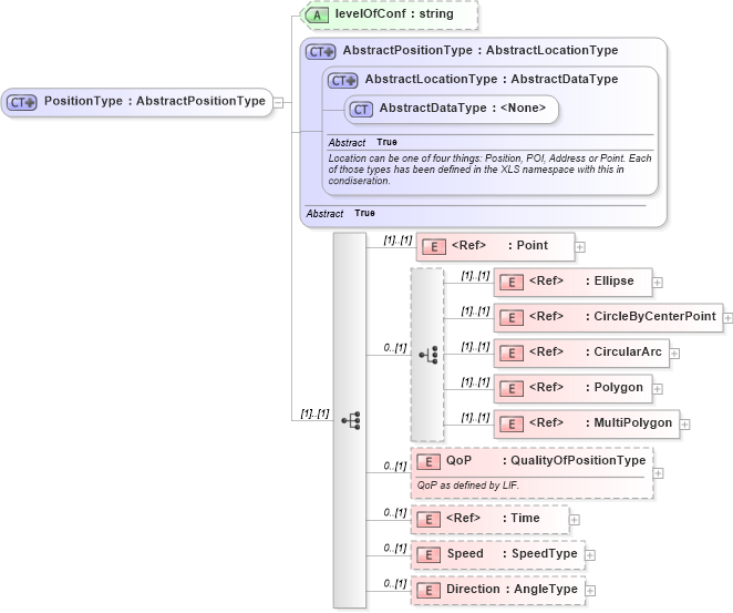
Drilldown into Direction in schema ols_xsd Drilldown into Speed in schema ols_xsd Drilldown into Time in schema ols_xsd Drilldown into QoP in schema ols_xsd Drilldown into MultiPolygon in schema ols_xsd Drilldown into Polygon in schema gml_xsd Drilldown into CircularArc in schema ols_xsd Drilldown into CircleByCenterPoint in schema gml_xsd Drilldown into Ellipse in schema ols_xsd Drilldown into Point in schema gml_xsd Drilldown into AbstractDataType in schema ols_xsd Drilldown into AbstractLocationType in schema ols_xsd Drilldown into AbstractPositionType in schema ols_xsd Drilldown into levelOfConf in schema ols_xsdXSD Diagram of PositionType in schema ols_xsd (National Information Exchange Model (NEIM))
Collapse XSD Schema Code:
<complexType name="PositionType">
    <annotation>
        <appinfo source="ADT.xsd" />
    </annotation>
    <complexContent>
        <extension base="xls:AbstractPositionType">
            <sequence>
                <element ref="gml:Point" />
                <choice minOccurs="0">
                    <element ref="xls:Ellipse" />
                    <element ref="gml:CircleByCenterPoint" />
                    <element ref="xls:CircularArc" />
                    <element ref="gml:Polygon" />
                    <element ref="xls:MultiPolygon" />
                </choice>
                <element name="QoP" type="xls:QualityOfPositionType" minOccurs="0">
                    <annotation>
                        <documentation>QoP as defined by LIF.</documentation>
                    </annotation>
                </element>
                <element ref="xls:Time" minOccurs="0" />
                <element name="Speed" type="xls:SpeedType" minOccurs="0" />
                <element name="Direction" type="xls:AngleType" minOccurs="0" />
            </sequence>
            <attribute name="levelOfConf" type="string" use="optional" />
        </extension>
    </complexContent>
</complexType>
Collapse Child Elements:
Name Type Min Occurs Max Occurs
Point gml:Point (1) (1)
Ellipse xls:Ellipse (1) (1)
CircleByCenterPoint gml:CircleByCenterPoint (1) (1)
CircularArc xls:CircularArc (1) (1)
Polygon gml:Polygon (1) (1)
MultiPolygon xls:MultiPolygon (1) (1)
QoP xls:QoP 0 (1)
Time xls:Time 0 (1)
Speed xls:Speed 0 (1)
Direction xls:Direction 0 (1)
Collapse Child Attributes:
Name Type Default Value Use
levelOfConf xls:levelOfConf Optional
Collapse Derivation Tree:
Collapse References:
xls:Position