Definition Type: ComplexType
Name: ReferenceSystemRefType
Namespace: http://niem.gov/niem/external/ogc-gml/3.1.1/dhs-gmo/1.0.0
Containing Schema: gml.xsd
Abstract
Documentation:
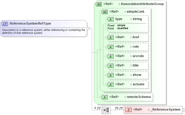
Association to a reference system, either referencing or containing the definition of that reference system.
Collapse XSD Schema Diagram:
Drilldown into _ReferenceSystem in schema gml_xsd Drilldown into remoteSchema in schema gml_xsd Drilldown into actuate in schema xlinks_xsd Drilldown into show in schema xlinks_xsd Drilldown into title in schema xlinks_xsd Drilldown into arcrole in schema xlinks_xsd Drilldown into role in schema xlinks_xsd Drilldown into href in schema xlinks_xsd Drilldown into type in schema xlinks_xsd Drilldown into simpleLink in schema xlinks_xsd Drilldown into AssociationAttributeGroup in schema gml_xsdXSD Diagram of ReferenceSystemRefType in schema gml_xsd (National Information Exchange Model (NEIM))
Collapse XSD Schema Code:
<complexType name="ReferenceSystemRefType">
    <annotation>
        <documentation>Association to a reference system, either referencing or containing the definition of that reference system. </documentation>
    </annotation>
    <sequence minOccurs="0">
        <element ref="gml:_ReferenceSystem" />
    </sequence>
    <attributeGroup ref="gml:AssociationAttributeGroup" />
</complexType>
Collapse Child Elements:
Name Type Min Occurs Max Occurs
_ReferenceSystem gml:_ReferenceSystem (1) (1)
Collapse Child Attributes:
Name Type Default Value Use
type xlink:type (Optional)
href xlink:href Optional
role xlink:role Optional
arcrole xlink:arcrole Optional
title xlink:title Optional
show xlink:show Optional
actuate xlink:actuate Optional
remoteSchema gml:remoteSchema Optional
Collapse Derivation Tree:
Collapse References:
gml:referenceSystemRef