Definition Type: Element
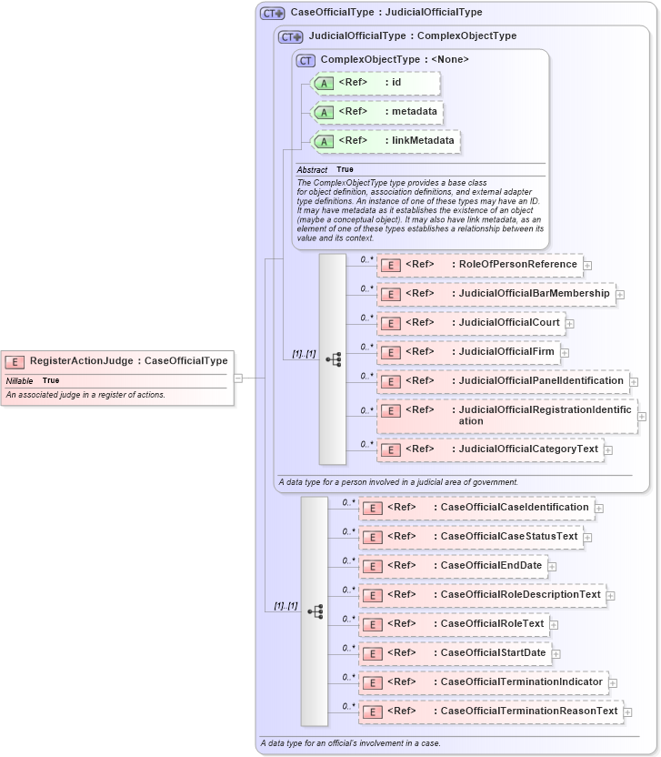
Name: RegisterActionJudge
Namespace: http://niem.gov/niem/domains/jxdm/4.0
Type: j:CaseOfficialType
Containing Schema: jxdm.xsd
Abstract
Documentation:
An associated judge in a register of actions.
Collapse XSD Schema Diagram:
Drilldown into CaseOfficialTerminationReasonText in schema jxdm_xsd Drilldown into CaseOfficialTerminationIndicator in schema jxdm_xsd Drilldown into CaseOfficialStartDate in schema jxdm_xsd Drilldown into CaseOfficialRoleText in schema jxdm_xsd Drilldown into CaseOfficialRoleDescriptionText in schema jxdm_xsd Drilldown into CaseOfficialEndDate in schema jxdm_xsd Drilldown into CaseOfficialCaseStatusText in schema jxdm_xsd Drilldown into CaseOfficialCaseIdentification in schema jxdm_xsd Drilldown into JudicialOfficialCategoryText in schema jxdm_xsd Drilldown into JudicialOfficialRegistrationIdentification in schema jxdm_xsd Drilldown into JudicialOfficialPanelIdentification in schema jxdm_xsd Drilldown into JudicialOfficialFirm in schema jxdm_xsd Drilldown into JudicialOfficialCourt in schema jxdm_xsd Drilldown into JudicialOfficialBarMembership in schema jxdm_xsd Drilldown into RoleOfPersonReference in schema niem-core_xsd Drilldown into linkMetadata in schema structures_xsd Drilldown into metadata in schema structures_xsd Drilldown into id in schema structures_xsd Drilldown into ComplexObjectType in schema structures_xsd Drilldown into JudicialOfficialType in schema jxdm_xsd Drilldown into CaseOfficialType in schema jxdm_xsdXSD Diagram of RegisterActionJudge in schema jxdm_xsd (National Information Exchange Model (NEIM))
Collapse XSD Schema Code:
<xsd:element name="RegisterActionJudge" type="j:CaseOfficialType" nillable="true">
    <xsd:annotation>
        <xsd:documentation>An associated judge in a register of actions.</xsd:documentation>
    </xsd:annotation>
</xsd:element>
Collapse Child Elements:
Name Type Min Occurs Max Occurs
RoleOfPersonReference nc:RoleOfPersonReference 0 unbounded
JudicialOfficialBarMembership j:JudicialOfficialBarMembership 0 unbounded
JudicialOfficialCourt j:JudicialOfficialCourt 0 unbounded
JudicialOfficialFirm j:JudicialOfficialFirm 0 unbounded
JudicialOfficialPanelIdentification j:JudicialOfficialPanelIdentification 0 unbounded
JudicialOfficialRegistrationIdentification j:JudicialOfficialRegistrationIdentification 0 unbounded
JudicialOfficialCategoryText j:JudicialOfficialCategoryText 0 unbounded
CaseOfficialCaseIdentification j:CaseOfficialCaseIdentification 0 unbounded
CaseOfficialCaseStatusText j:CaseOfficialCaseStatusText 0 unbounded
CaseOfficialEndDate j:CaseOfficialEndDate 0 unbounded
CaseOfficialRoleDescriptionText j:CaseOfficialRoleDescriptionText 0 unbounded
CaseOfficialRoleText j:CaseOfficialRoleText 0 unbounded
CaseOfficialStartDate j:CaseOfficialStartDate 0 unbounded
CaseOfficialTerminationIndicator j:CaseOfficialTerminationIndicator 0 unbounded
CaseOfficialTerminationReasonText j:CaseOfficialTerminationReasonText 0 unbounded
Collapse Child Attributes:
Name Type Default Value Use
id s:id (Optional)
metadata s:metadata (Optional)
linkMetadata s:linkMetadata (Optional)
Collapse Derivation Tree: