Definition Type: ComplexType
Name: TimeGridType
Namespace: http://niem.gov/niem/external/ogc-observation/draft-0.14.5/swe/dhs-gmo/1.0.0
Type: gml:AbstractTimeComplexType
Containing Schema: temporalAggregates.xsd
Abstract
Documentation:
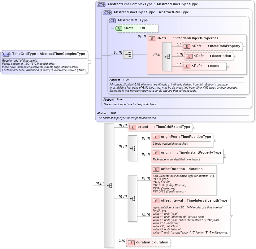
Regular "grid" of time-points. Follow pattern of (ISO 19123) spatial grids: these have (dimension,axisName,extent(,origin,offsetVector)) For temporal case, dimension is fixed (1), axisName is fixed ("time")
Collapse XSD Schema Diagram:
Drilldown into duration in schema temporalaggregates_xsd Drilldown into offsetInterval in schema temporalaggregates_xsd Drilldown into offsetDuration in schema temporalaggregates_xsd Drilldown into origin in schema temporalaggregates_xsd Drilldown into originPos in schema temporalaggregates_xsd Drilldown into extent in schema temporalaggregates_xsd Drilldown into name in schema gml_xsd Drilldown into description in schema gml_xsd Drilldown into metaDataProperty in schema gml_xsd Drilldown into StandardObjectProperties in schema gml_xsd Drilldown into id in schema gml_xsd Drilldown into AbstractGMLType in schema gml_xsd Drilldown into AbstractTimeObjectType in schema gml_xsd Drilldown into AbstractTimeComplexType in schema gml_xsdXSD Diagram of TimeGridType in schema temporalaggregates_xsd (National Information Exchange Model (NEIM))
Collapse XSD Schema Code:
<complexType name="TimeGridType">
    <annotation>
        <documentation>Regular "grid" of time-points.
Follow pattern of (ISO 19123) spatial grids:
these have (dimension,axisName,extent(,origin,offsetVector))
For temporal case, dimension is fixed (1), axisName is fixed ("time")</documentation>
    </annotation>
    <complexContent>
        <extension base="gml:AbstractTimeComplexType">
            <sequence>
                <element name="extent" type="swe:TimeGridExtentType" />
                <choice>
                    <element name="originPos" type="gml:TimePositionType">
                        <annotation>
                            <documentation>Simple-content time position</documentation>
                        </annotation>
                    </element>
                    <element name="origin" type="gml:TimeInstantPropertyType">
                        <annotation>
                            <documentation>Reference to an identified time instant</documentation>
                        </annotation>
                    </element>
                </choice>
                <choice>
                    <element name="offsetDuration" type="duration">
                        <annotation>
                            <documentation>XML Schema built-in simple type for duration: e.g.
P1Y (1 year)
P1M (1 month)
P1DT12H (1 day 12 hours)
PT5M (5 minutes)
PT0.007S (7 milliseconds)</documentation>
                        </annotation>
                    </element>
                    <element name="offsetInterval" type="gml:TimeIntervalLengthType">
                        <annotation>
                            <documentation>representation of the ISO 11404 model of a time interval
length: e.g.
value=1, unit="year"
value=1, unit="other:month" (or see next)
value=1, unit="year" radix="12" factor="1" (1/12 year)
value=1.5, unit="day"
value=36, unit="hour"
value=5, unit="minute"
value=7, unit="second" radix="10" factor="3" (7 milliseconds)</documentation>
                        </annotation>
                    </element>
                </choice>
                <element name="duration" type="duration" minOccurs="0" />
            </sequence>
        </extension>
    </complexContent>
</complexType>
Collapse Child Elements:
Name Type Min Occurs Max Occurs
metaDataProperty gml:metaDataProperty 0 unbounded
description gml:description 0 (1)
name gml:name 0 unbounded
extent swe:extent (1) (1)
originPos swe:originPos (1) (1)
origin swe:origin (1) (1)
offsetDuration swe:offsetDuration (1) (1)
offsetInterval swe:offsetInterval (1) (1)
duration swe:duration 0 (1)
<xs:group> gml:StandardObjectProperties (1) (1)
Collapse Child Attributes:
Name Type Default Value Use
id gml:id Optional
Collapse Derivation Tree:
Collapse References:
swe:TimeGridswe:TimeInstantGridType, swe:TimeIntervalGridType,